在Doris集群运维中,内存问题永远是最让人头疼的“拦路虎”——查询突然OOM、内存占用居高不下、GC频繁触发导致查询卡顿等,这些问题不仅影响业务稳定性,排查起来也常常无从下手。
作为基于MPP架构的OLAP引擎,Doris的高性能依赖高效的内存管理——数据在内存中流式计算、中间结果缓存、算子并行执行,都离不开对内存的精准把控。今天,我们从“内存结构→跟踪监控→控制策略→实战排查”四个维度,把Doris内存管理扒透,让你既能看懂底层逻辑,又能落地解决实际问题。
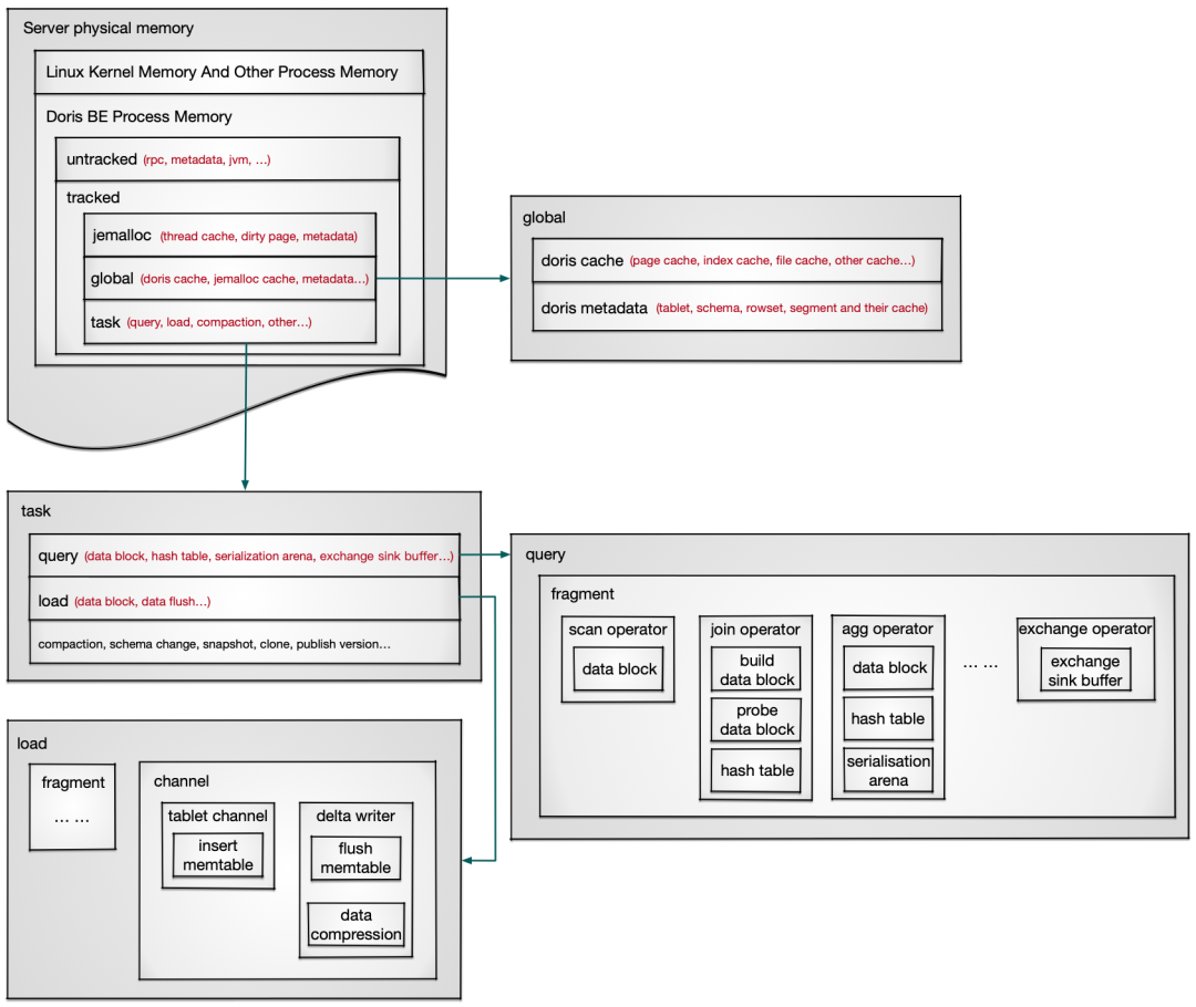
要解决内存问题,首先得知道Doris的内存都用在了哪里。Doris BE的内存整体分为“被跟踪内存(tracked)”和“未被跟踪内存(untracked)”两大类,每类又包含多个细分模块,下面来看看整体的内存结构。

服务器物理内存
├─ Linux内核+其他进程内存
└─ Doris BE进程内存
├─ 未被跟踪内存(untracked):无需手动管控,占比小
│ ├─ RPC通信内存
│ ├─ JVM内存(访问外表、Java UDF时使用)
│ └─ 部分元数据(未完全统计)
└─ 被跟踪内存(tracked):核心管控对象,支持监控和回收
├─ Jemalloc管理内存:内存分配的“中间枢纽”
│ ├─ Jemalloc缓存(线程缓存、脏页)
│ └─ Jemalloc元数据
├─ 全局共享内存(生命周期与进程一致)
│ ├─ Doris缓存(数据页缓存、索引缓存、文件缓存等)
│ └─ 全局元数据(表结构、Tablet元数据、RowSet元数据等)
└─ 任务级内存(任务结束后释放)
├─ 查询内存(数据块、Hash表、序列化缓存等)
├─ 导入内存(数据块、MemTable、刷盘缓存等)
├─ Compaction内存(多版本合并时的中间数据)
└─ 其他任务(Schema Change、副本克隆等)
Doris通过Memory Tracker实现对内存的精准跟踪,不管是整体内存占用,还是单个查询/导入的内存消耗,都能实时查看,是排查内存问题的核心工具。


Tracker类型 | 作用 | 典型场景 |
|---|---|---|
Memory Tracker Limiter | 内存限制+监控 | 单个查询、导入、全局缓存,支持设置内存上限 |
Memory Tracker | 跟踪内存热点 | 算子级内存使用(如Hash Join的哈希表)用于导入数据下刷的内存控制 |
它们的关系是“软关联”:父子关系仅用于日志打印和快照展示,生命周期互不影响,避免复杂依赖。

http://{BE_HOST}:{BE_WEB_PORT}/mem_tracker(默认端口8040)process resident memory:BE进程物理内存(取自系统/proc文件,最准确);sum of all trackers:所有Tracker统计的内存总和(通常小于物理内存,存在统计缺失);query/load/compaction:对应任务类型的总内存占用;global:全局共享内存(缓存+元数据)。?type=xxx,比如?type=query查看所有查询的内存消耗,?type=global查看全局缓存详情。
http://{BE_HOST}:{BRPC_PORT}/vars/*memory_*(默认端口8060)Memory Tracker Summary,包含所有核心Tracker的内存占用,方便事后排查。process resident memory - sum of all trackers 差值过大(超过30%),或Orphan Tracker值过大;prof_active:false 修改为 prof_active:true 并重启 Doris BE。curl http://be_host:8040/jeheap/dump 后会在 ${DORIS_HOME}/log 目录看到生成的 profile 文件。doris_column_reader_num指标,若数值过大,则可能是 Segment Cache 的内存占用,如果又在 Heap Profile 内存占比大的调用栈中看到 Segment,ColumnReader 字段,则基本可以确认是 Segment Cache 占用了大量内存。;Doris通过“统一分配+智能仲裁+自动回收”三大机制,确保内存使用可控,核心是“在性能和稳定性之间找平衡”。
Allocator作为统一分配接口,底层依赖三个关键数据结构管理内存,优化分配效率:

Doris在执行层设计了大量内存复用机制,避免重复申请释放:
Doris有专门的GC线程,定时监控内存状态,当内存超限或系统可用内存不足时,触发自动回收,分为两个级别:

参数 | 默认值 | 作用 |
|---|---|---|
mem_limit | 90% | BE进程内存上限(占系统物理内存比例) |
soft_mem_limit_frac | 0.9 | SoftMemLimit = mem_limit * 此值(默认81%) |
max_sys_mem_available_low_water_mark_bytes | -1 | 低水位线(默认自动计算,64G机器约3.2G) |
write_buffer_size | 100M | 单个MemTable的内存上限(导入刷盘阈值) |
load_process_max_memory_limit_percent | 50% | 导入内存占BE总内存的比例上限 |
Doris的内存管理本质是“精细化管控+智能化回收”:通过Memory Tracker实现全链路监控,用Allocator统一分配内存,靠GC机制在内存不足时自动自救,既保证查询性能(内存复用、缓存加速),又避免OOM风险。
对运维来说,关键是抓住三个核心:
mem_limit(进程上限)、exec_mem_limit(导入的内存限制)、write_buffer_size(刷写前缓冲区的大小);如果你的集群正面临内存问题,不妨按照上面的步骤一步步排查,大部分问题都能定位到根源。如果需要更精准的分析,也可以分享你的MemTracker截图和日志,一起探讨解决方案~
完
●
数据极客圈子介绍
●
圈子1
Apache Doris社区是目前国内最活跃的开源社区(之一)。Apache Doris(Apache 顶级项目) 聚集了世界全国各地的用户与开发人员,致力于打造一个内容完整、持续成长的互联网开发者学习生态圈!
如果您对Apache Doris感兴趣,可以通过以下入口访问官方网站、社区论坛、GitHub和dev邮件组:
💡官网文档:https://doris.apache.org
💡社区论坛:https://ask.selectdb.com
💡GitHub:https://github.com/apache/doris
💡dev邮件组:dev@doris.apache.org
可以加作者微信(Faith_xzc)直接进Doris官方社区群
圈子2
PowerData是由一群数据从业人员,因为热爱凝聚在一起,以开源精神为基础,组成的数据开源社区。
社区群内会定期组织模拟面试、线上分享、行业研讨、线下Meetup、城市聚会、求职内推等活动,同时在社区群内你可以进行技术讨论、问题请教,结识更多志同道合的数据朋友。
社区整理了一份每日一题汇总及社区分享PPT,内容涵盖大数据组件、编程语言、数据结构与算法、企业真实面试题等各个领域,帮助您提升自我,成功上岸。
可以加作者微信(Faith_xzc)直接进PowrData官方社区群
叮咚✨ “数据极客圈” 向你敞开大门,走对圈子跟对人,行业大咖 “唠” 数据,实用锦囊天天有,就缺你咯!快快关注数据极客圈,共同成长!
点击上方公众号关注我们