在学习中,我们需要对某些软件进行反编译。了解其安全性能,那么常见的反编译工具都有哪些呢?本文为大家介绍常用的反编译工具都有哪些!
010Editor是一款二进制修改工具,可以直接对exe文件进行修改、保存。同时对一些藏有flag的文件,也有奇效!当然,它的使用也极其简单,只需要将文件拖入即可。修改完成后,直接保存即可。

Resource Hacker它既是资源编译器也是资源反编译器,支持查看、提取、修改、添加与删除 Windows 可执行文件(如 .exe、.dll、.scr)及资源库(.res、.mui)中的各类资源如(图标、对话框、菜单、字符串、版本信息、清单等),可以直接修改和替换。

如去掉RAR压缩工具广告
Ghidra是一款开源免费的逆向分析工具。在Kali中默认安装,支持跨平台。

启动后,点击文件-新建项目


选择不分享

项目名字和位置
接下来,选择刚才新建的项目,并导入反编译的文件。


项目相关信息
导入完成后,点击绿色的图标或双击文件名,开始分析。

点击yes


选择Analyze

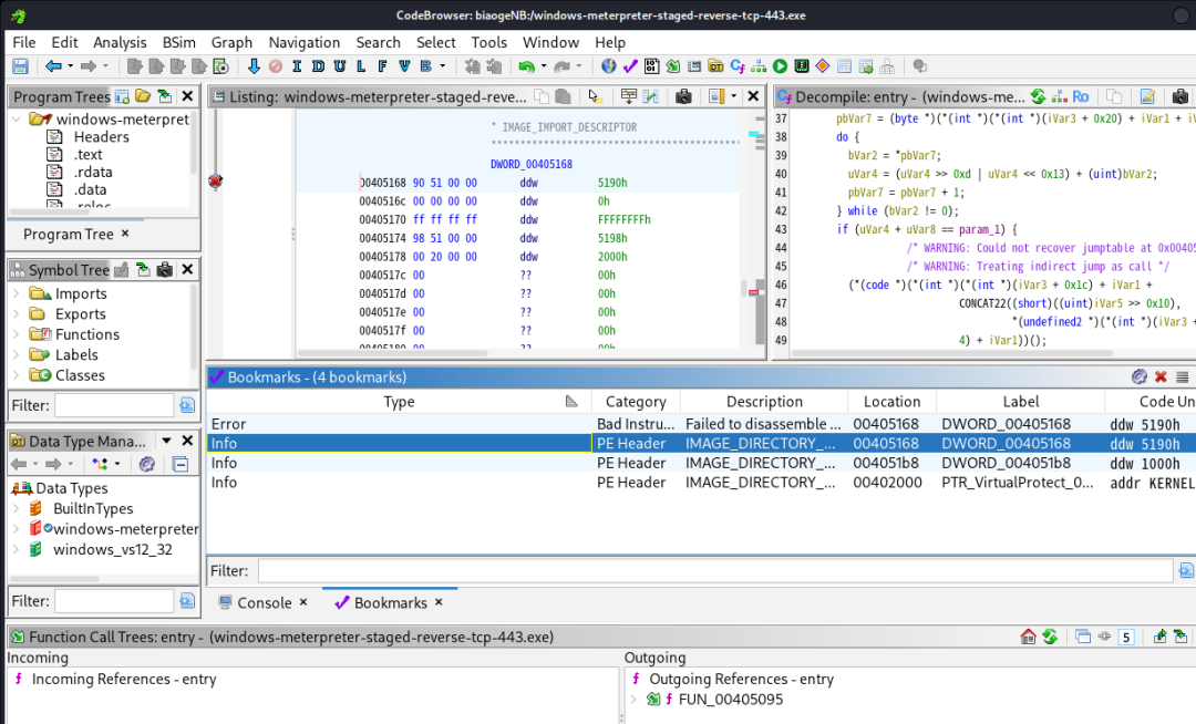
反编译效果如上
针对Java程序,我们可以优先使用这款工具,在前期的文章中,讲到过基于Java的免杀,用到的就是这款工具。
当然,以上工具是最常用的几款工具,在实际中,你还用到哪些工具呢?评论区告诉大家吧!