刷短视频的时候,无意看到了一个很有意思的代码,于是本地复刻了一版升级版,分享给你。
先看效果:

https://www.bilibili.com/video/BV1Rb1KBdEmm
代码分享(Python 写的):
import tkinter as tk
import random
# 弹窗计数器(初始为0)
window_count = 0
# 存储所有弹窗的列表
windows_list = []
# 最大弹窗数量
MAX_WINDOWS = 300
def create_warm_tip():
global window_count # 声明使用全局计数器
# 创建弹窗(关联主窗口 root)
window = tk.Toplevel(root)
# 获取屏幕宽高
screen_width = root.winfo_screenwidth()
screen_height = root.winfo_screenheight()
# 随机窗口位置(确保完全显示)
window_width = 250
window_height = 60
x = random.randrange(0, screen_width - window_width)
y = random.randrange(0, screen_height - window_height)
# 设置窗口标题、大小和位置
window.title('温馨提示')
window.geometry(f"{window_width}x{window_height}+{x}+{y}")
# 随机提示文字
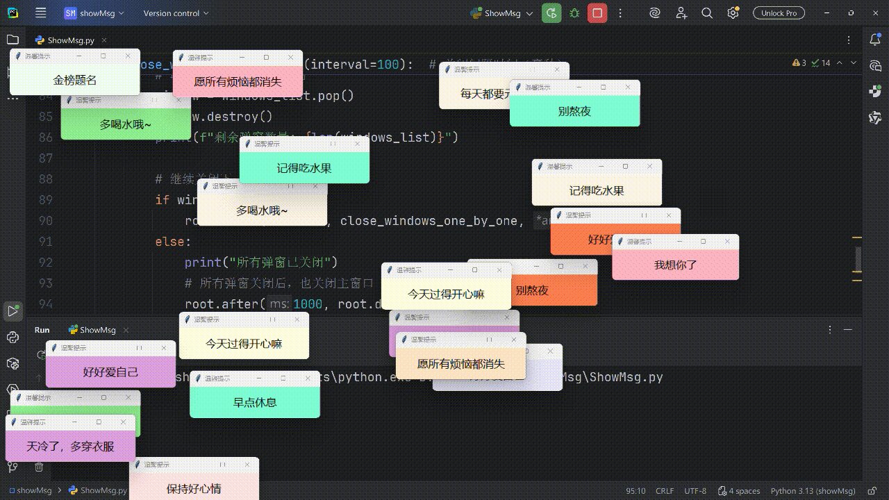
tips = [
'多喝水哦~', '保持微笑呀', '每天都要元气满满',
'记得吃水果', '保持好心情', '好好爱自己', '我想你了',
'梦想成真', '期待下一次见面', '金榜题名',
'顺顺利利', '早点休息', '愿所有烦恼都消失',
'别熬夜', '今天过得开心嘛', '天冷了,多穿衣服'
]
tip = random.choice(tips)
# 随机背景颜色
bg_colors = [
'lightpink', 'skyblue', 'lightgreen', 'lavender',
'lightyellow', 'plum', 'coral', 'bisque', 'aquamarine',
'mistyrose', 'honeydew', 'lavenderblush', 'oldlace'
]
bg = random.choice(bg_colors)
# 创建标签显示文字
tk.Label(
window,
text=tip,
bg=bg,
font=('微软雅黑', 16),
width=30,
height=3
).pack()
# 窗口置顶(新弹窗会显示在最上层)
window.attributes('-topmost', True)
# 将弹窗添加到列表
windows_list.append(window)
# 弹窗数量+1
window_count += 1
def auto_pop_tips(interval=200): # 间隔时间(毫秒),0.3秒=300毫秒
# 只有当弹窗数量小于300时,才继续创建
if window_count < MAX_WINDOWS:
create_warm_tip() # 创建一个弹窗
# 继续定时递归调用(实现循环弹窗)
root.after(interval, auto_pop_tips, interval)
else:
# 达到300个弹窗后,打印提示并开始关闭弹窗
print(f"已达到最大弹窗数量({MAX_WINDOWS}个),开始逐个关闭")
# 延迟1秒后开始逐个关闭弹窗
root.after(1000, close_windows_one_by_one)
def close_windows_one_by_one(interval=100): # 关闭间隔时间(毫秒)
if windows_list:
# 取出并关闭最后一个弹窗
window = windows_list.pop()
window.destroy()
print(f"剩余弹窗数量: {len(windows_list)}")
# 继续关闭下一个弹窗
if windows_list:
root.after(interval, close_windows_one_by_one, interval)
else:
print("所有弹窗已关闭")
# 所有弹窗关闭后,也关闭主窗口
root.after(1000, root.destroy)
else:
print("所有弹窗已关闭")
# 所有弹窗关闭后,也关闭主窗口
root.after(1000, root.destroy)
# 创建主窗口(隐藏,作为所有弹窗的父窗口)
root = tk.Tk()
root.withdraw() # 隐藏主窗口
# 启动定时弹窗(间隔0.3秒)
auto_pop_tips(200)
# 启动主循环
root.mainloop()枯燥的生活需要一点小浪漫,哪怕只是转瞬即逝的弹窗。愿你所爱皆如愿,愿你前行皆坦途。
本文已收录到我的技术小站 www.javacn.site,其中包含的内容有:Spring AI、Spring AI Alibaba、LangChain4j、Dify、Coze、N8N、智能体(AI Agent)、MCP、Function Call、RAG、向量数据库、Prompt、多模态、向量数据库、嵌入模型、AI 常见面试问题等内容。