
调用 API 接口已经成了日常开发工作的一环,无论从事前端开发还是后端开发,或多或少会与 API 接口打交道。前后端分离、后端微服务化、SaaS,这些耳熟能详的名词,都涉及到了 API 调用。由于普遍使用 API,业界发展出了一些 API 规范,比如 RESTful、QraphQL。这些规范统一了接口风格,降低了接口的使用成本,目前已经成了主流。但这些接口规范都没有明确规定是否需要返回统一的结构,选择权在于开发者。
衡量接口是否需要返回相同的结构,可以从优劣两方面分析。
统一接口返回结构具有以下优势:
统一的结构代表统一的模式,能显著降低心智负担。我们的大脑是一台懒惰的机器,它善于分析信息的差异,从而利用差异来处理信息,但不善于处理混乱无序的信息。RESTful 风格就包涵了统一模式的思想——从资源的角度看待数据,复用 HTTP 方法来表示对数据的操作。在这个统一模式下,拿到一组全新的接口,序员们也能快速分辨出各个接口大概的功能,从而提高工作效率。另一方面,统一的模式也能避免序员在开发接口时过度纠结于方法命名。与之类似,统一的响应结构也照顾了懒惰的大脑,使从接口响应中提取关键信息变得更加容易。一个从没使用过的 API,序员在拿到响应数据时,也能快速判断请求是否成功,推断出大致的失败原因。这就是统一模式带来的遍历。
所有前端开发者都不希望拿到风格迥异的 API。风格统一的接口更利于前端代码的封装和复用。现代工程化前端通常会使用 HTTP 客户端工具包来请求接口,比如 axios,并进行一定程度的封装。封装的一个方向是异常处理,根据接口的返回结果判断是否出现异常,进而采取统一的异常处理流程,不必在每次请求时单独处理。试想一下,有些接口用 status 属性表示异常状态,另一些则用 code 属性,甚至还有些接口使用 HTTP 状态码。这时候前端如何兼容所有接口就成了一个极大的挑战,没人会喜欢做这样的工作。
需要修改接口返回内容时,统一的结构能避免不少麻烦。比如需要调整错误码,基于统一的结构的代码可以集中处理,不必逐一检查每个接口。
那么,代价呢?
统一的接口返回结构主要有三个方面的弊端:
RPC 似乎是一个特例,统一返回结构弊大于利。对于 RPC 接口而言,优势在于灵活的返回值结构和更高的性能。固定的返回结构会失去灵活性,更复杂的响应结构会影响性能。
在封装接口返回结构的时候,有几个不得不考虑的细节。这些问题没有统一答案,我仅提出自己的观点。
RESTful 接口规范提倡复用 HTTP 协议的 Status Code 作为接口状态,比如 4xx 代表客户端异常,5xx 代表服务端异常,优点在于可以统一处理一些通用异常类型。我最早是从 《凤凰架构》 中看到这种说法,当时十分认同。但是,在具体实践中,我发现 Spring Boot 或者说 SpringMVC 修改 HTTP 状态码的代码比较繁琐,在接口发生异常时也很难统一处理。
后来我又看到另一种处理思路——明确区分 HTTP 状态码和业务状态码,凯撒的归凯撒,上帝的归上帝。HTTP 状态码代表的是技术层面的细节,而业务状态码代表了业务细节。如果一个属性既能表示技术又能表示业务,就是一种严重的耦合,这不利于代码的扩展。一种合适的做法是将 HTTP 状态码和业务状态码分开,由技术框架处理 HTTP Status Code,而开发者控制业务层面的状态码。
json 代码解读复制代码 200 OK
{
"code": 404,
"msg": "not found",
"data": {
...
}
}这属于接口风格层面的内容。建议接口统一返回 kv 形式的返回值,也就是对象或者 Map。优点在于风格统一,对前端比较友好,处理响应时不用考虑返回值是单字符串还是对象两种不同的情况。
返回 void 的接口对应的 HTTP 响应没有 ResponseBody,只能通过 HTTP 状态码判断接口是否正常。封装接口返回结构时,如果已经决定区分 HTTP 状态码和业务状态码,为了正确识别业务异常,需要对 void 接口的返回值进行包装,即使不需要返回数据,也要返回业务状态码。此时,可能出现下面这种情况,个人觉得可以接受。
json 代码解读复制代码 {
"code": 200,
"msg": "ok",
"data": null
}目前常见的接口返回结构封装风格是 code、msg、data 三种属性,命名可能有区别,但内容相差无几。
code 代表业务状态码,一般为数字。msg 是对状态码的简要描述,有时候状态码相同描述不同,可能需要考虑国际化的问题。data 代表接口返回值。不建议用空对象代表 null,不要把错误隐藏在盒子里面。json 代码解读复制代码 {
"code": 200,
"msg": "ok",
"data": {
"id": 1,
"name": "x12"
}
}在 Java 中,封装一个具有相关字段的类即可。为了便于管理错误类型,可以用枚举类或者静态常量类集中维护 code 和 msg。
java 代码解读复制代码 public enum ResultCode {
SUCCESS(1, "success"),
PARAM_INVALID(1001, "invalid parameter"),
USER_NOT_EXIST(2004, "user not exist");
private final Integer code;
private final String message;
ResultCode(Integer code, String message) {
this.code = code;
this.message = message;
}
public Integer getCode() {
return code;
}
public String getMessage() {
return message;
}
}不建议使用接口取代静态常量类,虽然很方便,但会破坏接口语义。
java 代码解读复制代码 @Data
public class Result implements Serializable {
private final Integer code;
private final String msg;
private final Object data;
public Result(ResultCode resultCode, Object data) {
this.code = resultCode.getCode();
this.msg = resultCode.getMessage();
this.data = data;
}
public static Result success(Object data) {
return new Result(ResultCode.SUCCESS, data);
}
public static Result failure(ResultCode resultCode) {
return new Result(resultCode, null);
}
}不建议将 data 的类型设计为泛型。构建完 Result 后就直接发送出去了,不存在进一步的处理,类型参数没有任何意义。还会产生 Result<Void> 这种丑陋的东西。
使用时,需要在 Controller 类中利用 try-catch 分别包装正常结果和异常结果。
java 代码解读复制代码 @GetMapping
public Result something() {
try {
return Result.success(Map.of("word", somethingService.mayThrowException("any args")));
} catch (Exception e) {
log.error(e.getMessage(), e);
return Result.failure(5000, e.getMessage());
}
}上述代码展示了一个简单的封装,通常这种简单封装会存在一些问题。
为了解决这些问题,我们需要更深层次的封装。
针对上述问题,有两个调整方向:
自动包装方法返回值,代表不需要显式地在 Controller 层中构建 Result 对象,而是由框架将返回的对象转换为 Result。例如上面接口可以简化为下面的样子。
java 代码解读复制代码 // SomethingController
@WrappedResponse
@GetMapping
public Map<String, String> wrapSomething() {
return Map.of("word", somethingService.mayThrowException("any args"));
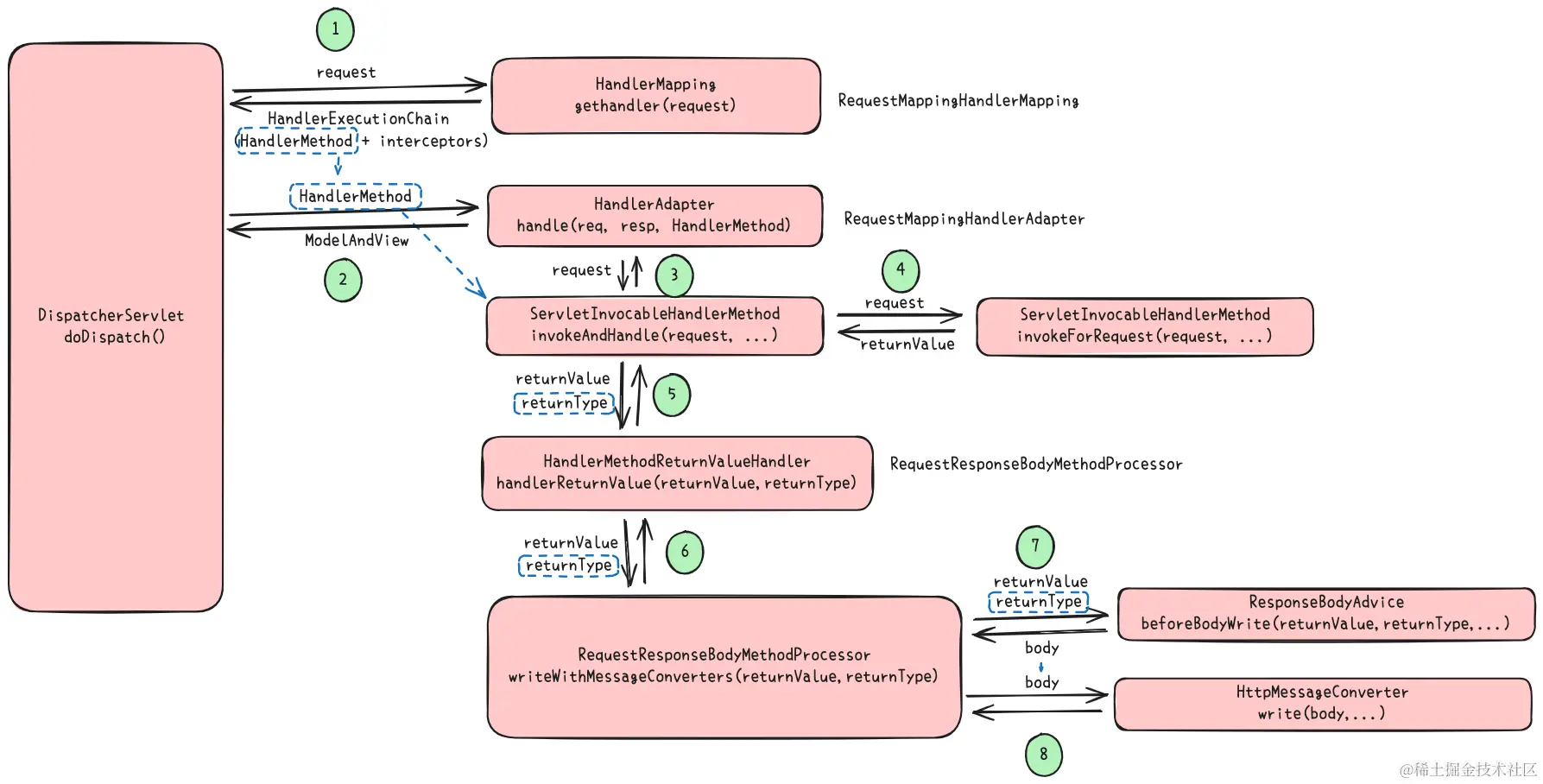
}要实现这个功能,可以使用 SpringMVC 提供的 ResponseBodyAdvice 接口。
ResponseBodyAdvice 作用于 SpringMVC 的请求处理流程,可以修改被 @ResponseBody 注解标记的 Controller 方法的返回值。该接口在返回值写入 HttpServletResponse 之前被调用。

我们可以利用 ResponseBodyAdvice 来实现自动包装返回值。
上图第 7 步,对应 ResponseBodyAdvice 的处理流程。我们可以在此将方法返回值包装为 Result 对象。
上图第 8 步,将对象序列化并写入 HttpServletResponse。
ResponseBodyAdvice 接口定义了两个方法:
supports 返回 true 才会执行 beforeBodyWrite 方法。beforeBodyWrite 将 Controller 方法的返回值作为参数传入,并返回新的对象。SpringMVC 会将新的返回值将作为结果写入 HttpServletResponse 中。两个方法都有一个 MethodParameter 类型的参数 returnType。这是一个很有用的参数,代表 Controller 方法返回值的反射,在上面的例子中就是 Map<String, String> 的反射。通过 returnType 可以获取方法的反射(Method),进而获取方法名、方法参数列表、方法注解等信息,对应上面的例子就是 wrapSomething的参数和注解;还可以获取到方法所在类的反射,如此一来,就可以获得 SomethingController 类的各种信息。
为了控制自动包装的粒度,我们使用了 @WrappedResponse 注解。只有用该注解标记的方法才会被自动包装。通过 returnType 可以判断方法是否被注解标记。
java 代码解读复制代码 @ControllerAdvice
public class WrappedResponseAdvice implements ResponseBodyAdvice<Object> {
@Override
public boolean supports(MethodParameter returnType, Class<? extends HttpMessageConverter<?>> converterType) {
// 忽略 Result 类型的方法
var returnClazz = returnType.getParameterType();
if (Result.class.isAssignableFrom(returnClazz)) {
return false;
}
return returnType.hasMethodAnnotation(WrappedResponse.class)
|| returnType.getContainingClass().isAnnotationPresent(WrappedResponse.class);
}
@Override
public Object beforeBodyWrite(Object body, MethodParameter returnType, MediaType selectedContentType, Class<? extends HttpMessageConverter<?>> selectedConverterType, ServerHttpRequest request, ServerHttpResponse response) {
// 将 body 包装为 Result
return Result.success(body);
}
}在 supports 方法中,先排除了返回 Result 类型的方法,然后检查方法或者方法所在类有没有被 @WrappedResponse 注解标记。
在 beforeBodyWrite 方法中,直接包装 body。注意,如果在上图第 4 步执行 Controller 的方法时抛出了异常,DispatcherServlet 会捕获并处理异常,不会继续执行第 5-8 步,因此这里不涉及异常处理的代码。关于 DispatcherServlet 类如何处理异常,下一小节会深入探讨。
在 WrappedResponseAdvice 类中,需要使用 @ControllerAdvice 标记。因为 ResponseBodyAdvice 必须配合 @ControllerAdvice 一起使用。Spring 容器会通过 @ControllerAdvice 注解来扫描并注册所有 ResponseBodyAdvice 对象。

RequestMappingHandlerAdapter 类会从容器中获取所有被@ControllerAdvice 标记的 bean(即使没有实现 ResponseBodyAdvice 接口),然后将 bean 传递给 RequestResponseBodyMethodProcessor 类。
RequestResponseBodyMethodProcessor 参与了请求处理流程,从所有的 ControllerAdvice 中筛选出 ResponseBodyAdvice 接口的实现类,然后调用 beforeBodyWrite 处理返回值。
现在让我们来把异常也包装成 Result。
SpringMVC 提供了默认的异常处理流程,会收集异常类型,以 JSON 的形式返回。默认的返回值结构如下:
json 代码解读复制代码 {
"timestamp": "2024-07-08T12:42:33.873+00:00",
"status": 500,
"error": "Internal Server Error",
"path": "/foo/oops"
}这与我们定义的结构不一致,需要进行调整。
控制 SpringMVC 的异常返回结构可以使用 @RestControllerAdvice 和 ExceptionHandler 两个注解。
java 代码解读复制代码 @RestControllerAdvice
public class ExceptionHandlers {
@ExceptionHandler(AutoWrappedException.class)
public Result handleAutoWrappedException(AutoWrappedException e) {
return Result.failure(e.getCode(), e.getMessage(), e.getData());
}
}上述代码中,我们定义了一个 ExceptionHandler 用于处理 AutoWrappedException 类型的异常。所有 AutoWrappedException 都会调用 handleAutoWrappedException 方法处理。我们可以定义多个 ExceptionHandler,为不同异常类型定义不同的处理方式。
这里我们定义一个最基础的异常,获取所有的异常,统一返回 Result。
java 代码解读复制代码 @ExceptionHandler(Throwable.class)
public Result handleException(Throwable e) {
var msg = e.getMessage();
if (msg == null) {
msg = "未处理异常";
}
return Result.failure(5000, msg);
}现在,同一个异常的返回结构为:
json 代码解读复制代码 {
"code": 5000,
"msg": "oops",
"data": null
}这基本满足要求。
SpringMVC 异常处理的主要流程是什么样的?
异常处理过程涉及到了三个关键类和两个注解。

其中,两个注解为:
@ExceptionHandler 注解标记的方法会被视作异常处理方法,与一个具体的异常类型绑定。@RestControllerAdvice 内部用 @ControllerAdvice 标记,这与上一小节 ResponseBodyAdvice 的初始化流程一致。RestControllerAdvice 多了一个 @ResponseBody 注解,这与在 RestController 一致,旨在提示 SpringMVC,这个方法的返回值不走视图渲染流程,而是直接序列化为 JSON 再写入请求的 HttpServletResponse。三个关键类为:
DispatcherServlet 是第一个关键类。SpringMVC 在 DispatcherServlet 类中统一处理请求处理流程中的异常。DispatcherServlet 类维护了一个 HandlerExceptionResolver 列表,执行初始化方法时会从 Spring 容器中获取 HandlerExceptionResolver 类型 bean。
ExceptionHandlerExceptionResolver 是第二个关键类。SpringMVC 在 WebMvcConfigurationSupport 中声明 ExceptionHandlerExceptionResolver 。这个关键类在初始化时,会按如下顺序处理:
@ControllerAdvice 注解标记的 bean,为每个 advice 创建一个 ExceptionHandlerMethodResolver。ExceptionHandlerMethodResolver 是第三个关键类。在这个类内部,处理上一步中关联的 advice。
@ExceptionHandler 标记的方法,以及注解中指定的异常类型。LinkedHashMap,用于维持异常处理的顺序。处理异常时,会按照如下顺序处理。
DispatcherServlet 统一处理,先从 resolvers 中筛选出一个合适的 ExceptionHandlerMethodResolver。ExceptionHandlerMethodResolver 遍历自己的 Map,根据 Controller 类型找到合适的 ExceptionHandlerMethodResolver。ExceptionHandlerMethodResolver 遍历自己的 Map,根据异常类型找到合适的 Method,然后通过反射处理异常。那么,问题是什么呢?
上述封装仅仅提供了基础功能,与其他框架共同工作会存在一些问题。
为了将上面的简单玩具改造成生产可用的工具,还需要进一步完善。
默认处理所有接口的返回值,不再需要在 Controller 或方法上添加 WrappedResponse 注解。这将带来一些新的挑战。
不需要开发者自己去注册 ExceptionHandler,这需要我们基于 SpringMVC 异常处理机制设计一个封装方案。
为 code 和 msg 提供更灵活的设置方式。
利用 Spring 的国际化功能,让 msg 的内容支持国际化。
有两种实现国际化的方式,可以采用 code -> i18n 的关联方式,也可以采用 msg -> i18n 的关联方式。建议使用 msg,因为可以为同一个 code 提供不同的文本。
具体做法是定义 code 和 msg 时,msg 为字符串的 message id,然后根据 message id 去国际化文件中查找并替换。这需要考虑查找的性能问题。
本文系转载,前往查看
如有侵权,请联系 cloudcommunity@tencent.com 删除。
本文系转载,前往查看
如有侵权,请联系 cloudcommunity@tencent.com 删除。