概述
AI 通过 MCP Server 配置发现
tencentcloud-sdk-mcp提供的工具集,当您输入提示词(例如“创建一个 Web 的聊天应用”)时,AI 会自动匹配并调用这些工具,执行环境初始化、依赖安装、代码生成,从而代替您手动编写大量的集成代码。@tencentcloud/sdk-mcp 是一个集成 TUIKit 的工具集,给您提供 TUIKit 的集成指引,通过工具 Agent 能够自动帮您创建项目、安装依赖、启动项目。项目启动后如果有运行时错误,您可以直接给 AI 提供错误信息,AI 会自动帮忙处理错误。
效果演示
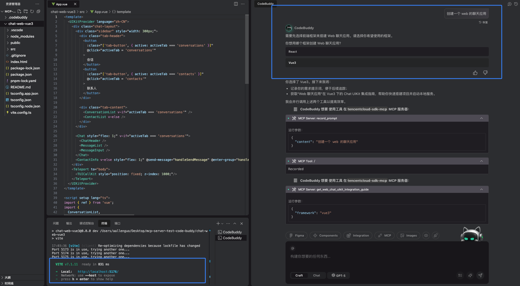
1. 以 Web 工程接入为例,在 CodeBuddy 聊天区域选择
Craft 模式,输入您的提示词后,大模型能够自动推理使用相应的工具引导您进行操作。
2. 通过 MCP Server 集成 chat-uikit-vue3 成功后的运行效果如下:

前置条件
使用
@tencentcloud/sdk-mcp前,您需要准备以下内容:注册一个腾讯云账号。
在腾讯云控制台创建一个 即时通信 IM 应用。
在创建 即时通信 IM 应用 下创建一个用户。
获取您 IM 应用的 SDKAppID 、userID 和对应的 userSig(用户登录 IM 的签名信息)并保存,详情可参见 创建应用。
快速开始
IDE 通过 JSON 配置文件发现 MCP 服务,可全局或按项目配置
@tencentcloud/sdk-mcp服务, 以下提供 Cursor、CodeBuddy、 VSCode 中使用 MCP 的配置方法。所有的 IDE 都需要配置
mcpServers 信息,配置信息如下:{"mcpServers": {"tencentcloud-sdk-mcp": {"command": "npx","args": ["-y", "@tencentcloud/sdk-mcp"]}}}
1. 下载 Cursor IDE,在 Cursor 中使用 MCP 服务,Cursor 必须处于代理模式(AGENT MODE)。
2. 用 Cursor 打开您的项目目录,在项目根目录下创建
.cursor/mcp.json 文件,并将 mcpServers 的配置信息更新到 mcp.json 中。3. 当保存上述文件时,会弹出下图提示,选择 Enable 开启 MCP Server。

4. 配置完成,在 Cursor 的
Settings - Tools & MCP 选项中检查 MCP server 的可用性。
1. 下载 CodeBuddy IDE。
2. 用 CodeBuddy 打开您的项目目录,单击MCP,然后手动配置。


3. 将
mcpServers 的配置信息更新到配置文件中。4. 配置保存时会自动开启 MCP Server, tools 加载成功后单击完成。

在 VS Code 中使用 MCP 服务,推荐使用 VS Code CodeBuddy 插件。
1. 安装 VS Code CodeBuddy 插件。

2. 创建安装成功后,在侧边栏找到 CODEBUDDY 入口,单击 MCP 市场图标 > 已安装 > 配置 MCP Server。


3. 将 mcpServers 的配置信息更新到配置文件中。
4. 保存配置时会自动开启 MCP Server, 检查 tools 是否加载成功。

使用 AI Agent 快速生成项目
1. 在上述配置完成后,在 IDE 中输入您的提示词,提示词中建议提供 IM 信息(SDKAppID、userID、userSig),方便项目创建完成后 Agent 自动更新相关的文件信息。
2. 在创建项目过程中,Agent 会在
App.vue/App.tsx 中引入 TUIKit 组件,并按照模板代码增量更新 App.vue/App.tsx中的代码。3. 项目创建完成时, Agent 会提示您输入 SDKAppID、userID、userSig 信息,信息输入完成后 Agent 会自动更新
App.vue/App.tsx 中默认的占位符。4. Agent 会自动使用
npm run dev 或者 pnpm run dev 启动项目,如果项目没有自动启动,您可以输入启动指令, Agent 会自动执行。提示词使用建议
推荐您使用下面的提示词:
1. 创建一个基于 Vue3 的聊天应用2. 创建一个基于 React 的聊天应用3. 创建一个 Web 的聊天应用4. 创建一个类似微信的聊天项目5. 帮忙搭建一个 UI 类似企微的聊天应用