操作场景
小智 AI 服务端基于小智通信协议,为开源智能硬件项目 xiaozhi-esp32提供后端技术支撑。该服务端支持 AI 推理服务与 API 应用的快速部署,可为 xiaozhi-esp32硬件项目提供稳定可靠的运行保障,确保其全链路高效顺畅运作。
该应用模板预置了 xiaozhi-esp32-server,基于 Ubuntu 24.04 LTS 64bit 操作系统构建。
部署小智 AI 服务端
创建小智 AI 服务端实例
1. 登录 轻量应用服务器控制台,在服务器页面单击新建。或直接访问 轻量应用服务器购买页。
2. 在轻量应用服务器购买页面,选择所需配置完成轻量应用服务器购买。
镜像:选择为应用模板 > 小智 AI 服务端,其他参数可参见 购买方式 进行配置。

地域:建议优先选择小智 AI 服务端使用者当前所在地或网络环境最优的区域,以降低网络延迟、提升本地访问速度。
可用区:默认勾选随机分配,也可自行选择可用区。
套餐规格:按照所需的服务器配置(CPU、内存、系统盘、峰值带宽、每月流量),选择一种实例套餐。
服务器名称:自定义实例名称,若不填则默认使用“镜像名称+四位随机字符”。批量创建实例时,连续命名后缀数字自动升序。例如,填入名称为 LH,数量选择3,则创建的3个实例名称为 LH1、LH2、LH3。
时长:默认1个月。
台数:默认1台。
3. 单击立即购买,并根据页面提示提交订单完成支付。
4. 返回轻量应用服务器控制台。
5. 待实例创建完成后,在目标服务器实例右上角单击
> 查看详情,进入该实例的详情页,即可进行后续操作。


配置小智 AI 服务端
1. 选择防火墙页签,单击添加规则后放通端口8002。

2. 选择应用管理页签,单击访问智控台地址。

3. 单击新用户注册,进入注册页面,输入用户信息后单击立即注册。


4. 注册成功后,页面会自动跳转至登录界面,输入刚刚注册的用户名和密码,输入验证码,单击登录。

5.
在顶部菜单栏选择参数字典 > 参数管理,在列表中找到参数编码 server.secret,复制参数值。


6. 返回轻量应用服务器控制台,登录目标服务器实例。详细登录步骤您可以参见 使用 OrcaTerm 登录 Linux 实例。


7. 单击左上角
,进入OrcaTerm 文件管理器,在文件路径搜索框内输入

/home/lighthouse/xiaozhi-server/data
,单击进入。说明:
本文档使用 OrcaTerm 进行操作,您也可以选择其他方式登录终端。

8. 单击右上角
,显示隐藏文件,找到

.config.yaml
。单击文件名打开文件。
9. 将
.config.yaml
中的 secret 修改为 步骤5 中复制的参数值,将 URL 改为 http://xiaozhi-esp32-server-web:8002/xiaozhi
。
10. 登录智控台,在顶部菜单栏单击模型配置,在左侧选择大语言模型,在智谱 AI 右侧单击修改, 将 API 密钥改为您自己注册的智谱 AI 密钥,单击保存。
说明:
小智 AI 服务端支持接入智谱 AI、DeepSeek、豆包、通义千问等大模型,本文档以智谱 AI 为例。
如果您尚未获取智谱 AI 密钥,请访问 智谱 AI 开放平台 获取。
如果您选择其他大语言模型,您可以前往对应模型的官网获取 API Key。


11. 在服务器终端/命令行中输入并执行以下命令,用于重启 xiaozhi-esp32-server 并查看容器日志。
docker restart xiaozhi-esp32-serverdocker logs -f xiaozhi-esp32-server
当输出以下格式信息时,表示 Server 启动成功。
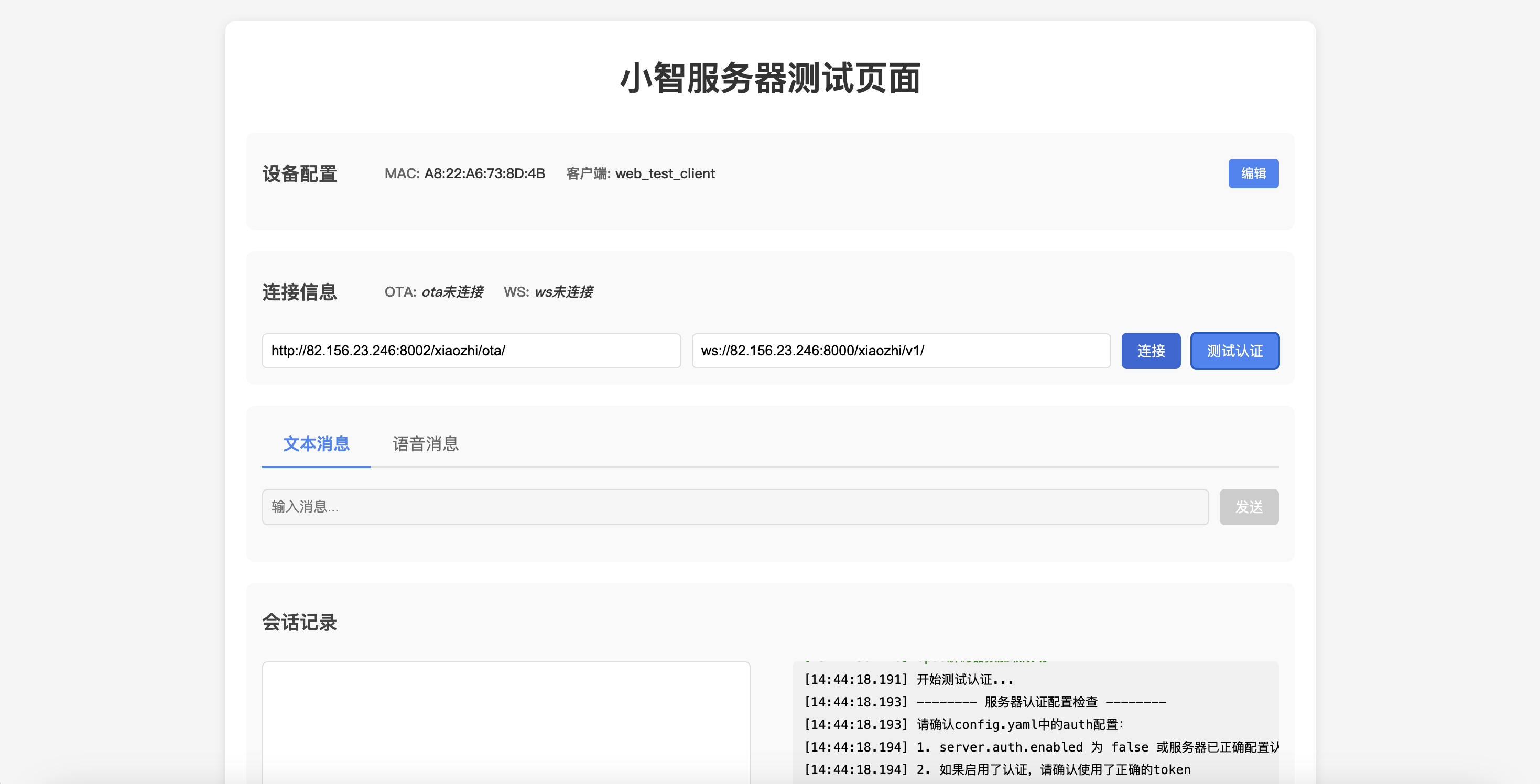
25-02-23 12:01:09[core.websocket_server] - INFO - Websocket地址是 ws://xxx.xx.xx.xx:8000/xiaozhi/v1/25-02-23 12:01:09[core.websocket_server] - INFO - =======上面的地址是websocket协议地址,请勿用浏览器访问=======25-02-23 12:01:09[core.websocket_server] - INFO - 如想测试websocket请用谷歌浏览器打开test目录下的test_page.html25-02-23 12:01:09[core.websocket_server] - INFO - =======================================================

12. 在服务器页面中,选择并进入服务器实例详情页。

13. 选择防火墙页签,单击添加规则后放通8000端口。如下图所示:

14. 登录智控台,在顶部菜单栏单击参数字典 > 参数管理,在参数编码 server.websocket 的右侧单击编辑,将参数值修改为
ws://实例公网IP:8000/xiaozhi/v1/
,单击保存。


15. 在参数编码 server.ota 的右侧单击编辑,将参数值修改为
http://实例公网IP:8002/xiaozhi/ota/
,单击保存。

16. 访问 小智 AI 官方 GitHub 仓库,单击 libopus.js 和 test_page.html,将这两个文件下载到本地,并放到同一路径下。




