我不太擅长数据库图表化。每当我被要求创建错误图时,我都会使用MySQL WorkBench软件。
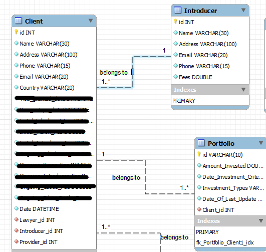
然而,今天,当我看到不同类型的ER图时,我得出了一个结论。我的图表(通过MySQL WorkBench设计)如下所示。

我看到了其他类型的ER图,如下所示。

有人能确认一下我应该使用哪种ER图模型吗?
发布于 2014-09-08 09:50:54
实体关系图是概念模型表示的一个例子。概念模型用于帮助people理解模型所代表的主题区域。因此,概念模型(可能是或包括实体关系图)的正确的表示是所有感兴趣方都满意的,充分解释了这些主题领域。这些感兴趣的各方应包括包含主题领域的系统的潜在用户、这些领域的管理人员以及将设计和建立涵盖这些领域的系统的信息技术专业人员。
然后,IT专业人员将商定的概念模型正式化为逻辑模型,该模型可以作为关系数据模型来表示。
发布于 2014-09-08 08:53:13
实际上,它们都是ER图。然而,第二个问题是它的科学表现。MySQL使用一种更容易理解的表示方式。
https://stackoverflow.com/questions/25720288
复制相似问题