
大家好,我是洋子。OpenClaw(曾用名:Clawdbot、Moltbot)是一款可以部署在个人电脑上的AI Aegnt框架,俗称“龙虾”机器人。2026年开年就已经火爆全网,mac mini因为它都被抢爆了
它究竟有哪些过人之处?
OpenClaw不是那种只会陪你聊天的AI,而是一个能帮你实际操作电脑的 AI 助理,还能接入到常用的聊天应用(WhatsApp、Telegram、Discord、Slack 、飞书、钉钉等)
如果说ChatGPT、Claude这些大模型是「大脑」,那OpenClaw就是「身体」。光有脑子不行,得有手有脚才能干活。OpenClaw就是给大模型装上了手脚,让它真正帮你做事
当传统AI还在告诉你该怎么做的时候,OpenClaw已经帮你做好了
作为测试工程师,OpenClaw有哪些能力能用到日常工作当中,想必就是用它当作你的“数字员工”来帮你测试,不管是功能测试还是自动化测试,他都能自动规划生成测试用例,再到自动执行
因为OpenClaw支持打开系统Chrome浏览器&调用PlayWright MCP服务运行Web UI自动化,对于APP 自动化目前还在洋子还在探索中
OpenClaw安装配置相对比较繁琐,光搭建环境也是踩了不少坑,有一点特别值得注意就是模型的选择,因为模型就是OpenClaw的AI大脑,直接决定了这位“数字员工”的聪明程度
下面的教程是基于在MAC本地进行搭建OpenClaw,使用大模型免费API Key并接入飞书机器人,白嫖党狂喜
环境项 | 要求 |
|---|---|
Node.js | ≥ 22(通过 node --version 检查) |
操作系统 | macOS、Linux (Window超级不稳定,建议在WSL2上安装) |
AI 大模型API Key | 支持多种大模型,如Anthropic API Key、OpenAI 或自定义提供商(含中转商,硅基流动等) |
预计耗时 | 约 30 分钟 |
OpenClaw 依赖 Node.js 运行,首先确保你的 Node 版本不低于 22。
安装方式一(推荐):利用Homebrew安装,macOS 系统需要先确认是否已安装 Homebrew在终端中执行 brew --version,如果提示未找到命令,则需先安装:
/bin/bash -c "$(curl -fsSL https://raw.githubusercontent.com/Homebrew/install/HEAD/install.sh)"
安装好Homebrew后,再安装node
brew install node@22
安装方式二:使用 nvm 管理 Node 版本,打开终端执行:
# 安装 nvm
curl -o- https://raw.githubusercontent.com/nvm-sh/nvm/v0.40.4/install.sh | bash
# 加载 nvm(避免重启终端)
\. "$HOME/.nvm/nvm.sh"
# 安装 Node.js 24
nvm install 24
# 验证安装
node -v # 应输出 v24.13.1
npm -v # 应输出 11.8.0

Node.js 下载页面
进入 OpenClaw 官网https://openclaw.ai/,官网一共提供了4种安装方式

选择最简单的一行安装命令进行安装
curl -fsSL https://openclaw.ai/install.sh | bash
等待脚本自动下载安装
安装完之后,自动进入初始化引导步骤,从这里开始,我们可以使用鼠标的左方向键(← )和右方向键( →)来选择选项
配置项 | 描述 | 建议配置 |
|---|---|---|
I understand this is powerful and inherently risky. Continue? | 提醒用户该功能有高权限风险,确认操作后才允许继续 onboarding | 勾选 “Yes” ,确保明确风险。 |
Onboarding mode | 初次引导模式,用于快速完成基础配置,包括模型、渠道、hooks 等设置 | 使用QuickStart模式,快速上手并生成默认配置。 |
Model/auth provider | 选择大模型提供商以及认证方式,用于 Moltbot 调用大模型 API。 | 选择 “Skip for now" 跳过,后续进行配置。 |
Filter models by provider | 是否仅显示选定提供商的模型,避免选择不支持的模型。 | 选择 "All providers"。 |
Default model | 设置 启动后默认使用的模型。 | 使用默认配置(default: anthropic/claude-opus-4-6) |
Select channel (QuickStart) | 初始渠道选择,用于快速部署和测试消息收发。 | 选择 “Skip for now”,后续进行配置。 |
Configure skills now? (recommended) | 是否立即配置agent技能,包括自定义指令、工具链等。 | 选择 “No”,后续进行配置。 |
Enable hooks? | 是否启用内部hooks,如command-logger、session-memory等功能。 | 按空格键选中选项,按回车键进入下一步。建议选中: 1. command-logger:用于记录openclaw在执行过程中的所有命令,用于审计或调试 2. session-memory:为openclaw 提供上下文记忆能力 |
Gateway service already installed | 是否安装网关 | reset 重新安装 |
How do you want to hatch your bot | 如何操作 | 建议选择Open the Web UI,适合新手 |
操作完上述步骤,会自动在浏览器打开web页面http://127.0.0.1:18789/chat?session=agent%3Amain%3Amain,这时候还不能正常对话,因为大模型API还没有配置

本文以硅基流动为例介绍自定义服务商的配置方法,硅基流动提供了一些免费模型,认证送16元代金券(约1000w+ token,完全够用),可以用于所有模型消费,门槛比较低
注册硅基流动账号:
https://cloud.siliconflow.cn/i/CGSUyKf7
获取API 密钥:

将以下内容中的你的API Key替换为上图中获取到的密钥,并在命令行终端执行:
openclaw config set models.providers.siliconflow '{
"baseUrl": "https://api.siliconflow.cn/v1",
"apiKey": "你的API Key",
"api": "openai-completions",
"models": [
{
"id": "siliconflow/Pro/deepseek-ai/DeepSeek-V3.2",
"name": "DeepSeek-V3.2"
},
{
"id": "siliconflow/Qwen/Qwen3-8B",
"name": "千问8B"
}
]
}'
models中可以配置多组模型,这里为了演示配置了两组,模型id在硅基流动模型广场获取,name可以自定义
设置默认主模型:
openclaw config set agents.defaults.model.primary "siliconflow/Pro/deepseek-ai/DeepSeek-V3.2"
设置备用模型,当主模型不可用时,OpenClaw自动切换为备用模型:
openclaw config set agents.defaults.model.fallbacks '["siliconflow/Pro/deepseek-ai/DeepSeek-V3.2"]'
为添加的模型设置别名:
openclaw models aliases add 别名 "模型id"
以本文演示的两个模型为例:
openclaw models aliases add deepseek "siliconflow/Pro/deepseek-ai/DeepSeek-V3.2"
openclaw models aliases add qwen "siliconflow/Qwen/Qwen3-8B"
重启OpenClaw网关:
openclaw gateway
在OpenClaw自带的Web UI聊天中,使用以下命令可以切换模型:
/model 别名

# 启动核心服务(前台运行,关闭终端即停止,本地搭建推荐使用)
openclaw gateway
# 后台守护启动(开机自启,长期运行,已废弃,建议使用openclaw gateway start)
openclaw gateway --daemon
# 打开Web仪表盘(自动跳转浏览器)
openclaw dashboard
# 查看帮助
openclaw help
# 安装网关服务(独立环境,无法继承系统环境变量)
openclaw gateway install
# 启动网关服务(独立网关环境,无法继承部分系统环境变量,比如homebrew安装的node,可以跟机器人使用绝对路径)
openclaw gateway start
# 重启网关服务,
openclaw gateway restart
# 停止网关服务(独立环境,无法继承系统环境变量)
openclaw gateway stop
# 手动进入配置引导
openclaw onboard

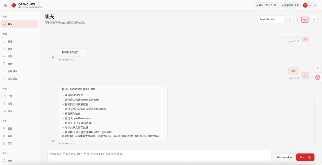
在仪表盘聊天框输入指令,测试基础能力:
正常回复并执行操作,说明部署成功。

OpenClaw 自带的Web UI页面可以进行对话,但局限在电脑上,可以接入Telegram,Discord,飞书等国内外众多聊天软件,在手机上也能随时和OpenClaw进行对话,下面以接入飞书为例
访问 https://open.feishu.cn/app ,如果没有账号,用手机号注册即可。




复制 App ID 和 App Secret,这两个值后面配置 OpenClaw 时要用到,务必保存好

# 设置飞书 App ID
openclaw config set -- channels.feishu.appId "你的AppID"
# 设置飞书 App Secret
openclaw config set -- channels.feishu.appSecret "你的AppSecret"
# 重启 OpenClaw Gateway
openclaw gateway
💡 新版 OpenClaw 已内置飞书支持,不需要额外安装插件。
回到飞书开放平台,为应用添加必要的权限和事件订阅
步骤1 订阅方式选择【长连接】


步骤2 添加接收消息事件


步骤3 发布应用,修改完权限后,需要发布一个版本才生效,点击确认发布。

打开飞书群聊-设置-群机器人-搜索到刚发布的机器人,群里@机器人会提示授权,复制该链接,增加用户身份授权


可以看到飞书机器人正常回复,下面开始尽情探索吧!

比如我安装了tavily mcp服务,让OpenClaw具备了网络搜索能力

用它来帮你查数据库并生成excel文件导出

【往期推荐】