
Arbess 是一款开源免费的 CI/CD 工具,支持免费私有化部署,轻量、简洁易用。本文将详细介绍流水线配置结束后,如何开启流水线运行评审,以及企业微信通知评审人。
本文以CentOS操作系统为例。
rpm -ivh tiklab-arbess-x.x.x.rpm

使用 http://ip:9200 进行访问。使用用户名密码admin\123456登录,成功登录后展示Arbess首页。

在流水线中配置通用git代码、构建安装包并部署主机。发布流水线时通过企业微信通知评审人。
服务集成添加完毕之后,进入流水线设计,点击新阶段→源码→通用git。

字段 | 描述 |
|---|---|
任务名称 | 任务名称清晰地标识项目或对象。 |
Git版本 | Arbess所在服务器Git安装路径。 |
Git仓库地址 | 通用Git地址。 |
仓库 | 选择授权信息后点击仓库,程序会自动获取凭证权限下的仓库列表,管理者只需选择需要配置的仓库即可。 |
通用git服务 | 通用Git授权信息。 |
根据代码构建方式选择Maven构建。

字段 | 描述 |
|---|---|
任务名称 | 任务名称清晰地标识项目或对象。 |
JDK版本 | Arbess所在服务器JDK安装路径。 |
Maven版本 | Arbess所在服务器Maven安装路径。 |
模块地址 | 构建路径,默认为${DEFAULT_CODE_ADDRESS},也可输入绝对路径。 |
执行命令 | 执行Maven构建的命令。 |
添加主机部署任务。

字段 | 描述 |
|---|---|
任务名称 | 任务名称清晰地标识项目或对象。默认主机部署。 |
主机地址 | 部署主机远程SSH认证凭证。 |
部署文件 | 需要部署的文件,可以写绝对路径,也可以写泛路径,泛路径需要配合部署文件规则来匹配到部署文件。 |
部署文件匹配规则 | 文件匹配规则,支持正则表达式。 |
部署位置 | 部署远程主机位置。 |
部署命令 | 文件部署命令。 |
至此流水线设计完毕,下面介绍流水线发布审核配置。
配置流水线发布通知企业微信,需要配置企业微信机器人Hook地址。企业微信管理员在企业微信打开任意一个群聊 --> 右上角新建机器人 --> 输入信息完成 即可获取机器人Hook地址。

获取机器人Hook地址后,进入Arbess系统设置消息页面,配置企业微信机器人hook链接。

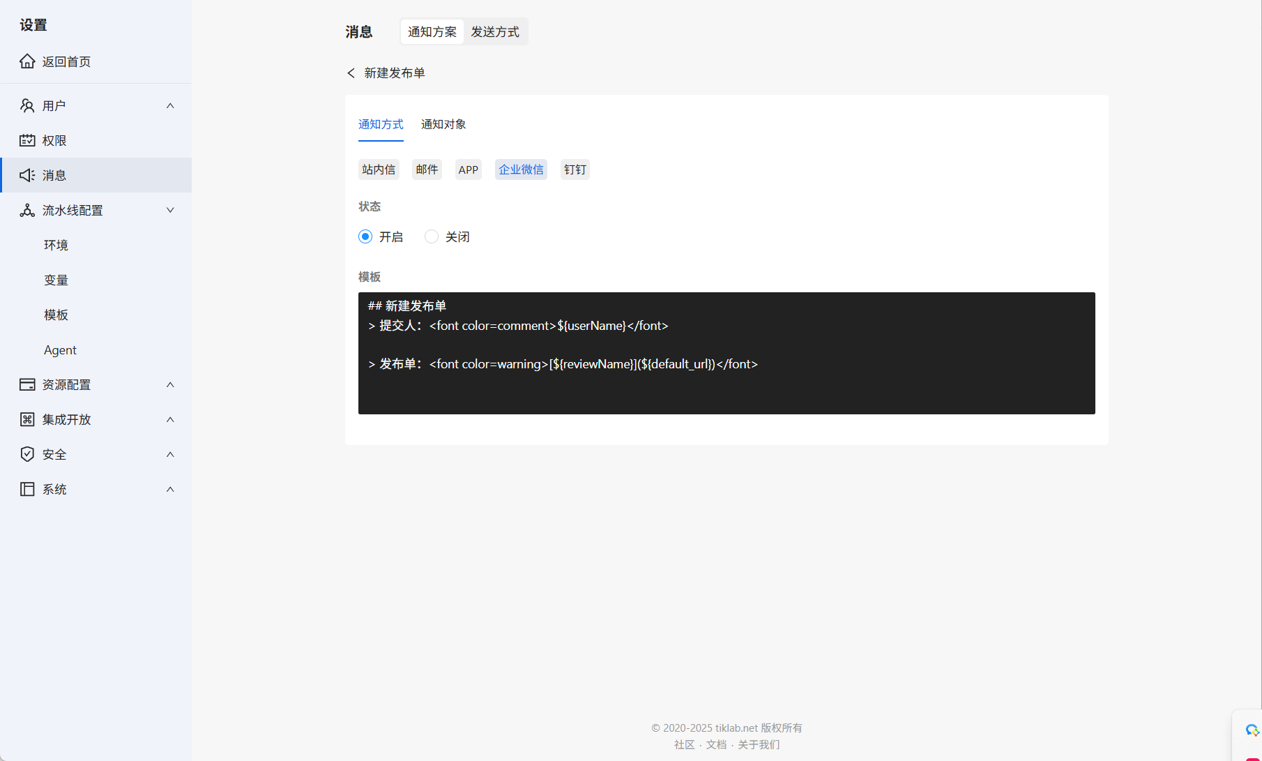
配置完成后,配置通知方案。点击需要配置的方案名称,进入配置页面。

可同时开启站内信、邮箱、APP、企业微信、钉钉消息通知。

其中企业微信通知方案遵循Markdown文档格式,可自行修改模版。
消息配置完成后,还需要开启流水线发布审核,进入流水线详情,在流水线设置的评审,开启当前流水线评审并配置评审人。

流水线评审开启后,在流水线设计页面可提交评审。

提交的评审在流水线发布页面显示评审。

点击开始评审,会向企业微信发送消息通知。

点击消息通知的链接,可快速进入评审页面。
评审不通过不允许运行流水线,评审通过之后,可以对流水线进行运行。

流水线评审通过后,可以对流水线进行执行。


流水线运行同时,可以点击相关流水线,查看运行实时日志。

至此,使用Arbess成功搭建流水线,开启流水线发布评审,并使用企业微信通知评审人进行评审。
原创声明:本文系作者授权腾讯云开发者社区发表,未经许可,不得转载。
如有侵权,请联系 cloudcommunity@tencent.com 删除。
原创声明:本文系作者授权腾讯云开发者社区发表,未经许可,不得转载。
如有侵权,请联系 cloudcommunity@tencent.com 删除。