
本文主要介绍 hysAnalyser 支持UDP实时流分析使用方法,并提供了图示说明。
注释:本文是 hysAnalyser --- 支持UDP实时TS流分析和录制功能 补充和完善。
现将 hysAnalyser 新版本(v1.2.001)发布给网友使用。使用过程中,若遇到问题请您通过 Github官方地址 https://github.com/zymill/hysAnalyser 提issue!
hysAnalyser 是一款专业 MPEG-TS 数据分析工具,定位于
1)音视频开发和测试人员:和MEPG-TS有关开发、调试、测试辅助;
2)和MPEG-TS相关业务系统的运维人员:如数字电视、OTT、互联网流媒体等领域,协助用户跟踪和分析查错和定位TS数据、DVB业务数据表问题,并且还可以支持定制化的MPEG-TS素材制作和转存。
关于它的完整介绍,作者写过综述,有兴趣的可以访问如下地址(包含授权注册说明):
腾讯云:TS流分析专栏 https://cloud.tencent.com/developer/column/105278
主要功能

主界面中的码率曲线和PCR曲线

PCR曲线分为
抖动计算公式
Jitter = | (ArrivalTime_n - PCR_Time_n) - (Arrival_Time{n-1} - PCRTime{n-1}) |



TR 101290 记录(历史记录基本都在日志中输出,参考后面日志图)




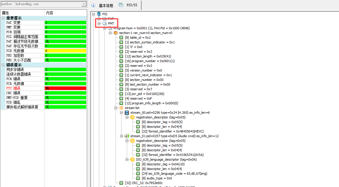
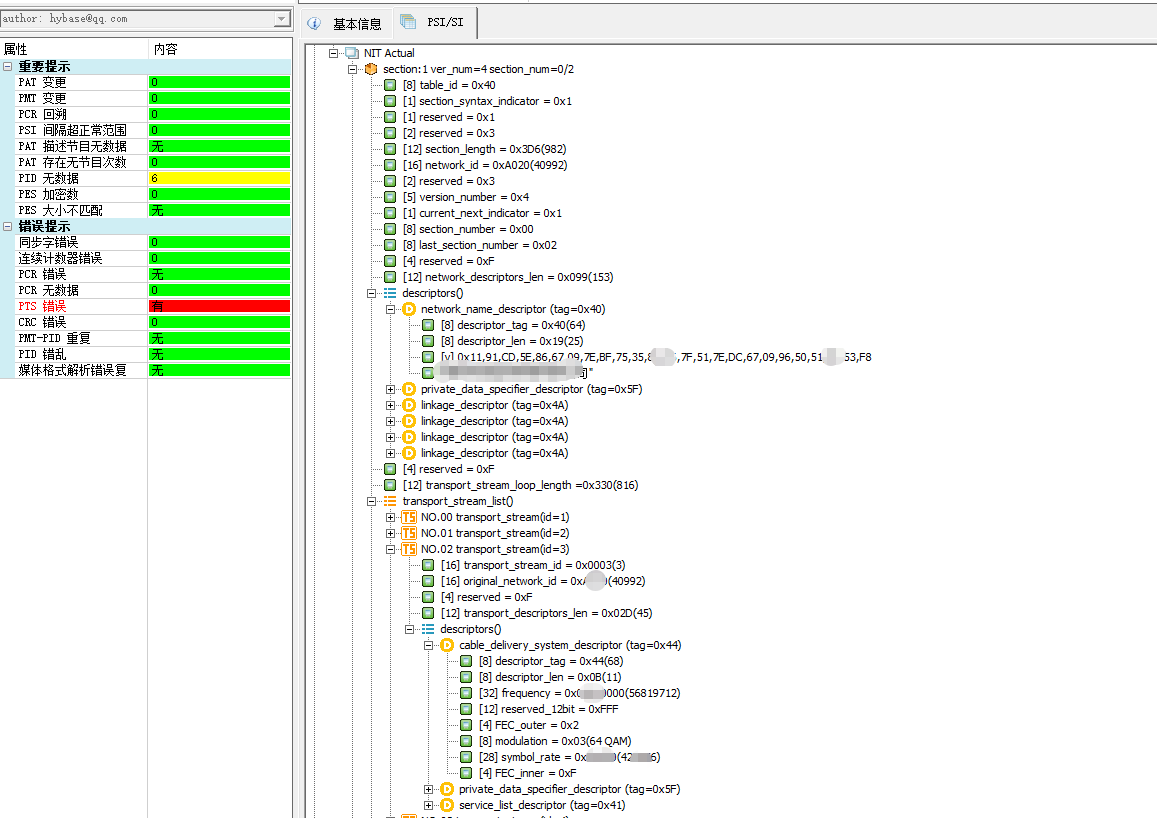
UDP流分析时,PSI/SI信息是必备指标。已将该功能扩展到文件分析,下面是样例抓图。
支持主流表






方式一
Github地址 https://github.com/zymill/hysAnalyser
方式二
百度盘下载地址 https://pan.baidu.com/s/15EtyxUBhvokfXC2rJp_smQ?pwd=mpts
原创声明:本文系作者授权腾讯云开发者社区发表,未经许可,不得转载。
如有侵权,请联系 cloudcommunity@tencent.com 删除。
原创声明:本文系作者授权腾讯云开发者社区发表,未经许可,不得转载。
如有侵权,请联系 cloudcommunity@tencent.com 删除。