
今天码农刚子给大家推荐一个基于 .NET 开源、简易、轻量级的进销存管理系统:JxcLite。
JxcLite是基于Known框架开发的项目。
Known是基于Blazor轻量级、跨平台、极易扩展的插件开发框架。
├─JxcLite -> 包含配置、常量、枚举、实体、模型、服务接口、路由、页面。
├─JxcLite.Core -> 后端类库,包含业务逻辑、数据访问。
├─JxcLite.Wasm -> 项目WebAssembly。
├─JxcLite.Web -> 项目Web App。
├─JxcLite.WinForm -> 项目WinForm App。
├─JxcLite.sln -> 项目解决方案文件。
第一次运行,需要先安装程序,填写企业信息和管理员密码,安装时,自动生成框架数据库表和示例数据。安装成功后,直接跳转到登录页面,输入Admin和安装时设置的管理员密码登录进入系统。
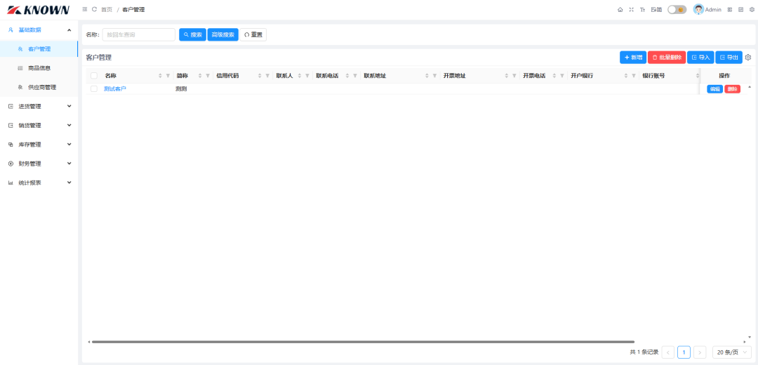
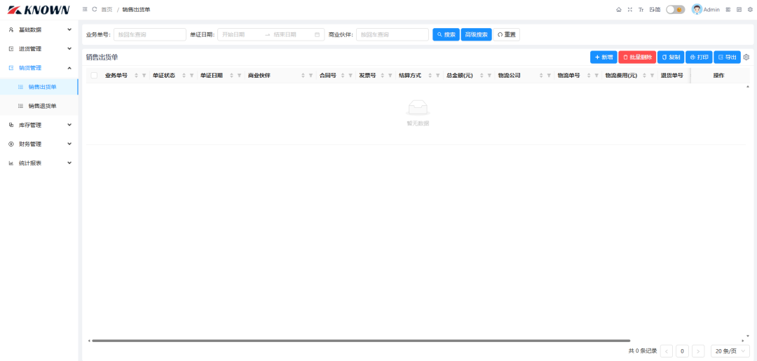
设置JxcLite.Web为启动项目运行查看效果:










https://gitee.com/known/JxcLite
原创声明:本文系作者授权腾讯云开发者社区发表,未经许可,不得转载。
如有侵权,请联系 cloudcommunity@tencent.com 删除。
原创声明:本文系作者授权腾讯云开发者社区发表,未经许可,不得转载。
如有侵权,请联系 cloudcommunity@tencent.com 删除。