首页
学习
活动
专区
圈层
工具
发布
首页
学习
活动
专区
圈层
工具
MCP广场
社区首页 >专栏 >分部、子公司、出差人员远程访问办公系统,如何安全、稳定又高效?

分部、子公司、出差人员远程访问办公系统,如何安全、稳定又高效?

原创
作者头像
零讯
发布2025-09-30 10:23:53
发布2025-09-30 10:23:53
980
举报
文章被收录于专栏:内网穿透工具内网穿透工具

办公系统中往往存储着企业的核心运营数据,例如ERP系统就涵盖了财务信息、客户资料以及供应链等敏感数据。一旦这些数据发生泄露,可能会给企业带来不可估量的损失。

因此,许多企业倾向于将它们部署在公司内部的服务器上,而非云服务器,以确保这些重要、敏感数据安全,目前用友NC/U8、金蝶EAS、鼎捷、智邦国际等ERP系统均可支持局域网部署。

随之而来的是如何让分部、子公司、出差人员能够在保障安全的前提下稳定且高效访问这些系统?

传统方案是使用运营商专线等形式,网络成本相对高,同时需要专业IT人员花费时间部署和维护,无疑是增加了企业的运营负担。

在此背景下,ZeroNews 为企业提供了一种高效、便捷且安全的解决方案,无需企业申请较贵的专线、无需依赖公网IP,也无需耗费时间调整现有的网络架构和配置。

01 实施步骤

第一步:下载安装Agent

企业相关人员前往ZeroNews官网下载Agent,完成账号注册,在内网服务器上安装—登录Agent。

第二步:添加映射配置

进入 ZeroNews 平台→添加域名端口→添加映射→选择映射类型开始创建即可。

ZeroNews 支持通过自有域名访问您的映射服务,这不仅有助于提升企业的品牌形象与辨识度,增强专业感,还能让业务域名与企业备案信息保持统一,便于内部协作与外部访问。

您可以自主控制从域名到证书的一系列管理工作,结合TLS加密,真正做到端到端安全加密。

此外,ZeroNews 具备多维智控网关功能,包括IP访问控制、鉴权认证功能,企业可以根据自身安全管理需求,准确设置访问权限,只有满足指定IP或授权账号密码等条件的用户才能远程访问映射的内网办公系统,充分保障了企业的信息安全。

第三步:生成远程访问地址

02 实践演示

以O2OA为例,企业员工只需在浏览器中输入 ZeroNews 映射的远程访问地址,即可轻松实现远程访问。以下是本地部署的OA系统平台,通过 IP:PORT,可正常打开。

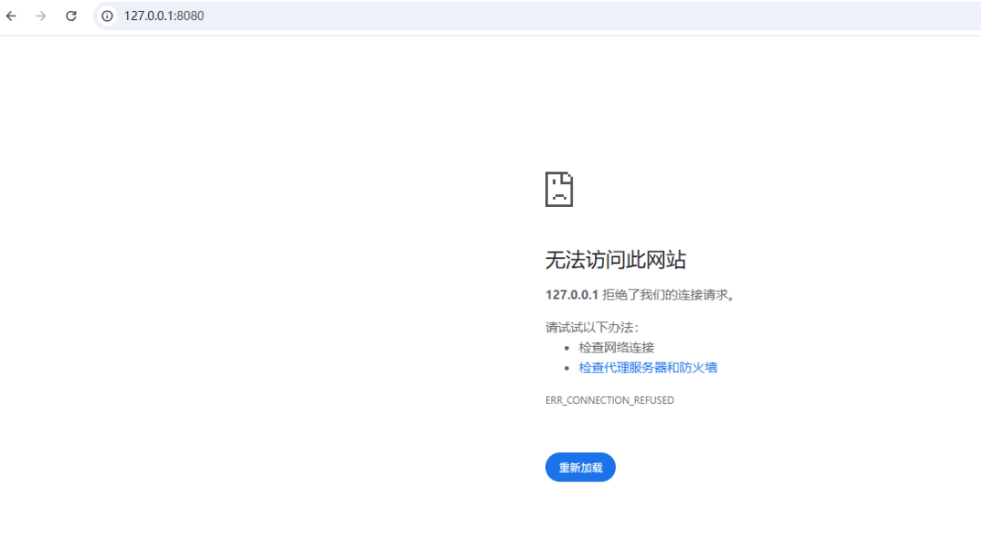
如您在外网环境时,无法通过内网IP https://127.0.0.1:8080 访问公司的OA系统。

通过ZeroNews ,将内网IP映射为公网域名如:https://127.0.0.1:8080 >>> https://***.cc

在浏览器访问 https://***.cc 即可访问您公司里的OA系统。

原创声明:本文系作者授权腾讯云开发者社区发表,未经许可,不得转载。

如有侵权,请联系 cloudcommunity@tencent.com 删除。

原创声明:本文系作者授权腾讯云开发者社区发表,未经许可,不得转载。

如有侵权,请联系 cloudcommunity@tencent.com 删除。

评论
登录后参与评论
0 条评论
热度
最新
推荐阅读
目录
  • 01 实施步骤
  • 02 实践演示
领券
问题归档专栏文章快讯文章归档关键词归档开发者手册归档开发者手册 Section 归档