
DBeaver 最新版本在安装体验方面进行了全面优化,安装向导界面更加清晰直观,环境配置流程也经过精心简化。新增的驱动智能下载功能成为本次更新的一大亮点,能够自动检测目标数据库类型并下载对应的JDBC驱动程序,同时提供连接测试验证,让用户告别繁琐的驱动手动配置过程,显著提升数据库连接的成功率和稳定性。同时,工作空间初始化选项更加灵活,用户可根据项目需求和团队协作情况,自定义数据源配置、界面布局和插件组合,打造个性化的数据库管理环境。
本教程将从Java环境准备、软件包下载、安装程序执行到数据库连接配置,为您提供详尽的操作指导,确保顺利完成DBeaver的完整部署和首次使用设置。
https://pan.quark.cn/s/0eef8c1ac6ac
第1步:下载好DBeaver安装包后,直接双击打开安装程序

第2步:选择DBeaver语言,一般默认中文就行

第3步:点击【下一步】按钮继续

第4步:阅读协议条款,点击【我接受】

第5步:继续点击【下一步】按钮

第6步:保持默认选项,点击【下一步】按钮

第7步:再次点击【下一步】

第8步:确认无误后点击【安装】开始安装过程

第9步:耐心等待,DBeaver安装完成后会显示下面的界面

安装好DBeaver后,我们首先要做的就是创建数据库连接。这是使用DBeaver的第一步,也是最关键的步骤。
第1步:打开DBeaver,通过菜单"数据库" -> "新建连接"打开连接向导窗口

第2步:选择你需要连接的数据库类型,这里以PostgreSQL为例,点击图标后再点"下一步(N)"

第3步:填写数据库连接信息,包括主机、端口、数据库名、用户名和密码。"Advanced settings"里可以配置SSH、SSL和代理等高级选项,也可以给连接起个易记的名称。
填好后点击"测试链接(T)"测试配置是否正确。第一次连接某种数据库时,DBeaver会提示下载相应的JDBC驱动。

第4步:系统会自动查找驱动,只需点击"下载"即可。下载完成后,如果连接信息正确,会看到连接成功的提示。
第5步:确认后完成连接配置。左侧数据库导航栏会增加一个新的数据库连接。

有些数据库(如Oracle、Db2)的JDBC驱动需要登录才能下载,这时可以手动配置。选择菜单"数据库" -> "驱动管理器"。

选择你需要的数据库驱动(如Oracle),点击"编辑(E)..."按钮。

根据界面提示的网址,手动下载对应的JDBC驱动文件(如ojdbc8.jar)。然后点击"添加文件(F)"按钮,选择并添加该文件。

这样下次建立该类型数据库连接时就可以使用这个驱动了。
连接建立后,就可以通过这些连接访问相应的数据库,查看和编辑数据库对象,执行SQL语句,进行各种管理和开发工作了。

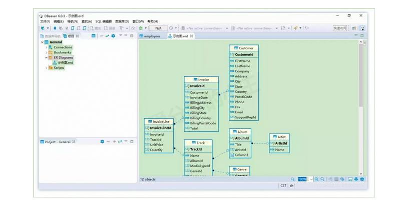
DBeaver不仅能管理数据库,还能生成实体关系图,帮助你更直观地理解数据库结构。
第1步:点击窗口左侧"数据库导航"旁边的"项目"视图

第2步:找到"ER Diagrams"选项,右击它,然后点击"创建新的ER图"
第3步:输入一个名称,选择数据库连接和需要展示的对象,点击"完成",就能生成相应的ER图了

生成的ER图可以进行排版和显示设置,也支持导出为图片。不过目前DBeaver还不支持自己创建ER图,只能从现有数据库中生成。
DBeaver还有很多强大功能等着你去探索。如果需要更详细的说明,可以查阅DBeaver提供的用户指南。

在数据库开发中,经常需要导入SQL脚本来创建表结构或插入数据。DBeaver提供了简单直观的方式来执行SQL脚本。
导入SQL脚本步骤: 1. 首先确保已连接到目标数据库 2. 点击工具栏上的"SQL编辑器"按钮,或者按下Ctrl+Alt+Enter快捷键 3. 在打开的SQL编辑器中,点击"打开SQL脚本"按钮,或者使用Ctrl+O快捷键 4. 选择要导入的SQL文件 5. SQL脚本内容会显示在编辑器中,可以直接点击"执行SQL脚本"按钮(绿色三角形)执行整个脚本 6. 也可以选择部分SQL语句执行,只需选中这部分文本,然后按Ctrl+Enter
DBeaver还支持脚本执行历史记录、错误日志查看、执行计划分析等高级功能,帮助你更好地管理和优化SQL脚本。对于大型SQL脚本,DBeaver能够智能分割语句,逐条执行,并提供详细的执行结果报告。
这些功能使DBeaver成为执行SQL脚本的理想工具,不管是日常开发还是数据库维护工作都能得心应手。
原创声明:本文系作者授权腾讯云开发者社区发表,未经许可,不得转载。
如有侵权,请联系 cloudcommunity@tencent.com 删除。
原创声明:本文系作者授权腾讯云开发者社区发表,未经许可,不得转载。
如有侵权,请联系 cloudcommunity@tencent.com 删除。