
🌟 Hello,我是摘星!🌈 在彩虹般绚烂的技术栈中,我是那个永不停歇的色彩收集者。🦋 每一个优化都是我培育的花朵,每一个特性都是我放飞的蝴蝶。🔬 每一次代码审查都是我的显微镜观察,每一次重构都是我的化学实验。🎵 在编程的交响乐中,我既是指挥家也是演奏者。让我们一起,在技术的音乐厅里,奏响属于程序员的华美乐章。

功能需求总览流程图
商品基本信息管理: 构建一套完善的商品信息录入与维护体系,支持商家通过可视化界面轻松管理商品的名称、描述、价格、规格等核心信息。系统应提供富文本编辑器用于商品详情编写,支持多张高清图片批量上传与管理,并具备商品信息的版本控制功能,确保每次修改都有完整的历史记录可追溯。
智能分类体系管理: 打造层次分明、逻辑清晰的多级商品分类架构,如同为数字化商场构建科学合理的导购系统。支持无限层级的分类嵌套,提供拖拽式分类编辑器,并能够为不同分类定制专属的属性模板,让商品归类变得既高效又精准,大幅提升用户的商品查找体验。
动态库存监控预警: 实现毫秒级的库存数据同步与监控,如同为商品配备24小时不间断的"数字管家"。系统具备智能库存预警机制,可根据历史销售数据和季节性趋势自动设定安全库存阈值,当库存不足时及时推送预警通知,并提供详尽的库存变动日志,确保每一件商品的进出都有迹可循。
全方位搜索与推荐: 融合传统搜索技术与现代AI算法,打造如"购物助手"般智能的商品发现体验。支持自然语言搜索、模糊匹配、多维度筛选等功能,集成机器学习推荐算法,能够基于用户浏览历史、购买偏好等数据主动推荐相关商品,让每位用户都能快速找到心仪的产品。

商品管理生命周期图

核心模块架构图
商品信息管理模块: 作为整个系统的"信息枢纽",负责统一管理商品的全生命周期数据。模块采用组件化设计理念,提供灵活的商品属性配置界面、支持多媒体内容的批量处理,集成智能的数据校验机制,并具备商品信息的自动同步功能,确保商品数据在各个平台间的一致性和准确性。
分类管理与导航模块: 基于树形数据结构设计的智能分类管理系统,提供直观的可视化分类编辑器。支持分类属性模板的动态配置,能够自动生成美观的多级导航菜单,并具备分类SEO优化功能,让商品分类不仅便于管理,更有利于搜索引擎收录和用户体验提升。
库存控制与调度模块: 采用分布式架构的高性能库存管理引擎,支持多仓库、多渠道的统一库存调度。具备实时库存计算、智能补货建议、库存安全预警等核心功能,并提供完整的库存操作审计轨迹,在确保高并发场景下数据一致性的同时,有效防范超卖等业务风险。
搜索引擎与推荐模块: 集成先进的全文搜索引擎与机器学习推荐算法的智能服务平台。支持复杂查询条件的快速检索,具备个性化推荐、相关商品联想、热门搜索分析等功能,通过深度学习用户行为模式,持续优化搜索结果的精准度和商品推荐的转化率。

模块间数据流向图
框架选择: 采用Spring Boot 2.7+作为后端开发的核心框架,结合Spring Cloud Alibaba构建稳定可靠的微服务生态体系。这套"黄金组合"不仅提供了丰富的开发组件和中间件集成能力,更具备出色的可扩展性和维护性,能够轻松应对电商系统的复杂业务场景和高并发访问需求。
数据存储方案: 构建"一主多辅"的混合存储架构,MySQL 8.0作为核心业务数据的主存储,Redis 6.0提供高速缓存服务,MongoDB负责处理商品详情等非结构化数据,阿里云OSS托管商品图片等静态资源。这种多元化的存储策略既满足了不同数据类型的特殊需求,又显著提升了系统的整体性能表现。
前端技术栈: 选用Vue.js 3.0这一业界领先的渐进式前端框架,配合Element Plus丰富的企业级UI组件库,打造现代化、响应式的用户界面。利用Vite的极速构建能力和TypeScript的类型安全特性,为开发团队提供高效的开发体验,为最终用户呈现流畅、直观的操作界面。
微服务与运维: 全面拥抱云原生技术理念,采用Docker容器化部署策略,Kubernetes作为容器编排平台,Nacos提供服务注册发现与配置管理,Sentinel实现服务熔断保护。同时集成Prometheus+Grafana监控体系和ELK日志分析平台,构建完善的DevOps运维生态,确保系统7x24小时稳定运行。
飞算JavaAI辅助开发: 深度集成飞算JavaAI智能开发平台,充分发挥AI在代码生成、架构设计、业务逻辑实现等方面的强大能力。通过自然语言描述快速生成标准化的CRUD接口、数据模型映射、业务服务层代码,大幅提升开发效率和代码质量。同时利用AI的智能重构建议、性能优化提示等功能,持续改进系统架构,让人工智能真正成为开发团队的"最佳拍档"。

技术架构分层图
需求分析完毕之后,准备好飞算JavaAI的AI Coding开发提示词,本次要做的项目开发提示词:
请使用飞算JavaAI插件辅助开发一个完整的电商系统商品管理模块。项目采用Spring Boot 2.7+微服务架构,前端使用Vue.js 3.0,数据库使用MySQL 8.0主存储+Redis缓存+Elasticsearch搜索引擎。 核心功能模块包括:1)商品信息管理-实现商品CRUD操作、富文本编辑、图片上传、版本控制;2)智能分类管理-构建多级分类树、拖拽编辑器、属性模板配置;3)动态库存控制-实时库存同步、智能预警、多仓库调度;4)搜索推荐引擎-全文检索、个性化推荐算法集成。 请生成标准化的RESTful API接口、实体类映射、Service业务逻辑、Controller控制层代码,遵循阿里巴巴Java开发规范,集成Swagger文档。利用AI能力自动生成数据校验、异常处理、日志记录等通用代码,提升开发效率和代码质量。
输入到飞算JavaAI的智能引导中:

| 功能模块 | 核心功能点 | 
|---|---|
| 商品信息管理功能 | 商品的增删改查操作富文本内容编辑图片上传及版本控制 | 
| 智能分类管理功能 | 支持多级分类树结构构建拖拽式分类编辑属性模板配置 | 
| 动态库存控制功能 | 支持实时库存同步更新智能库存预警机制多仓库之间的库存调度 | 
| 搜索推荐引擎功能 | 支持全文检索查询个性化推荐算法集成高性能搜索体验 | 
智能分类管理功能
动态库存控制功能
搜索推荐引擎功能

| 功能模块 | 主要功能描述 | 
|---|---|
| 商品信息管理 | • 实现商品的创建、查询、修改、删除(CRUD)操作• 支持富文本内容编辑和图片上传功能• 集成版本控制机制,确保商品数据变更可追溯• 具备完整的数据校验与异常处理能力 | 
| 智能分类管理 | • 构建多级分类树结构• 提供拖拽式分类编辑功能• 支持分类层级的灵活调整• 结合属性模板配置机制• 允许为不同分类设置不同的属性规格• 提升商品管理的标准化程度 | 
| 动态库存控制 | • 实现商品实时库存同步更新• 自动触发库存预警机制• 在库存低于设定阈值时及时通知相关人员• 支持跨仓库间的库存调度逻辑• 保障供应链高效运作 | 
| 搜索推荐引擎 | • 基于Elasticsearch实现商品信息的全文检索功能• 支持关键词匹配、模糊查询等高级搜索特性• 集成个性化推荐算法• 根据用户行为与偏好进行商品推荐• 优化用户体验 | 


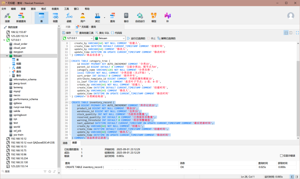
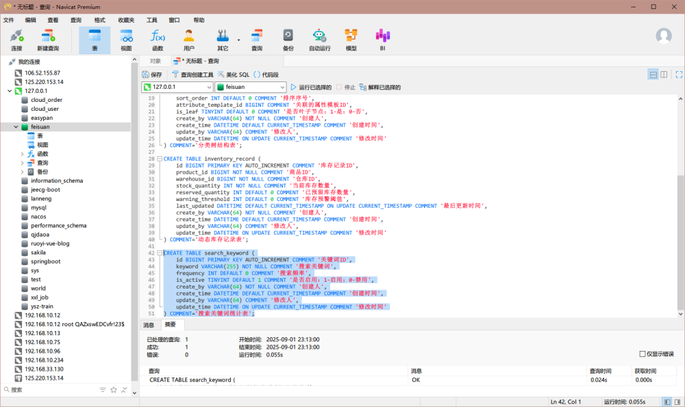
CREATE TABLE product_info ( id BIGINT PRIMARY KEY AUTO_INCREMENT COMMENT '商品ID', product_name VARCHAR(255) NOT NULL COMMENT '商品名称', description TEXT COMMENT '商品详情描述(富文本)', image_urls JSON COMMENT '商品图片URL列表', version INT DEFAULT 0 COMMENT '版本号,用于控制数据变更历史', status TINYINT DEFAULT 1 COMMENT '商品状态:1-正常;0-下架', create_by VARCHAR(64) NOT NULL COMMENT '创建人', create_time DATETIME DEFAULT CURRENT_TIMESTAMP COMMENT '创建时间', update_by VARCHAR(64) COMMENT '修改人', update_time DATETIME ON UPDATE CURRENT_TIMESTAMP COMMENT '修改时间' ) COMMENT='商品信息表';
CREATE TABLE category_tree ( id BIGINT PRIMARY KEY AUTO_INCREMENT COMMENT '分类ID', parent_id BIGINT DEFAULT 0 COMMENT '父级分类ID,根节点为0', category_name VARCHAR(128) NOT NULL COMMENT '分类名称', level TINYINT NOT NULL COMMENT '分类层级(从1开始)', sort_order INT DEFAULT 0 COMMENT '排序序号', attribute_template_id BIGINT COMMENT '关联的属性模板ID', is_leaf TINYINT DEFAULT 0 COMMENT '是否叶子节点:1-是;0-否', create_by VARCHAR(64) NOT NULL COMMENT '创建人', create_time DATETIME DEFAULT CURRENT_TIMESTAMP COMMENT '创建时间', update_by VARCHAR(64) COMMENT '修改人', update_time DATETIME ON UPDATE CURRENT_TIMESTAMP COMMENT '修改时间' ) COMMENT='分类树结构表';
CREATE TABLE inventory_record ( id BIGINT PRIMARY KEY AUTO_INCREMENT COMMENT '库存记录ID', product_id BIGINT NOT NULL COMMENT '商品ID', warehouse_id BIGINT NOT NULL COMMENT '仓库ID', stock_quantity INT NOT NULL COMMENT '当前库存数量', reserved_quantity INT DEFAULT 0 COMMENT '已预留库存数量', warning_threshold INT DEFAULT 0 COMMENT '库存预警阈值', last_updated DATETIME DEFAULT CURRENT_TIMESTAMP ON UPDATE CURRENT_TIMESTAMP COMMENT '最后更新时间', create_by VARCHAR(64) NOT NULL COMMENT '创建人', create_time DATETIME DEFAULT CURRENT_TIMESTAMP COMMENT '创建时间', update_by VARCHAR(64) COMMENT '修改人', update_time DATETIME ON UPDATE CURRENT_TIMESTAMP COMMENT '修改时间' ) COMMENT='动态库存记录表';
CREATE TABLE search_keyword ( id BIGINT PRIMARY KEY AUTO_INCREMENT COMMENT '关键词ID', keyword VARCHAR(255) NOT NULL COMMENT '搜索关键词', frequency INT DEFAULT 0 COMMENT '搜索频率', is_active TINYINT DEFAULT 1 COMMENT '是否启用:1-启用;0-禁用', create_by VARCHAR(64) NOT NULL COMMENT '创建人', create_time DATETIME DEFAULT CURRENT_TIMESTAMP COMMENT '创建时间', update_by VARCHAR(64) COMMENT '修改人', update_time DATETIME ON UPDATE CURRENT_TIMESTAMP COMMENT '修改时间' ) COMMENT='搜索关键词统计表';

| 接口名称 | 入参 | 处理逻辑 | 返回结果 | 
|---|---|---|---|
| 新增商品 | 必填: - productName (商品名称)- createBy (创建人)可选: - description (富文本描述)- imageUrls (图片URL列表) | 1. 校验 productName 为空 → 中断 2. 校验 createBy 为空 → 中断 3. 数据入库,初始化版本号=0 → 成功 | {"code":"000001","msg":"商品名称不能为空"} {"code":"000001","msg":"创建人不能为空"} {"code":"000000","msg":"调用成功"} | 
| 查询商品详情 | 必填: - id (商品ID) | 1. 校验 id 为空 → 中断 2. 根据ID查询数据 → 成功 | {"code":"000001","msg":"商品ID不能为空"} {"code":"000000","msg":"调用成功", "data": {...}} | 
| 修改商品 | 必填: - id (商品ID)可选: - productName - description - imageUrls - updateBy (修改人) | 1. 校验 id 为空 → 中断 2. 获取当前版本号 (校验存在性) → 中断 3. 更新信息,版本号+1 → 成功 | {"code":"000001","msg":"商品ID不能为空"} {"code":"000001","msg":"商品不存在"} {"code":"000000","msg":"调用成功"} | 
| 删除商品 | 必填: - id (商品ID) | 1. 校验 id 为空 → 中断 2. 校验商品是否存在 → 中断 3. 执行软删除 (status = 0) → 成功 | {"code":"000001","msg":"商品ID不能为空"} {"code":"000001","msg":"商品信息不存在"} {"code":"000000","msg":"调用成功"} | 
| 接口名称 | 入参 | 处理逻辑 | 返回结果 | 
|---|---|---|---|
| 新增分类 | 必填: - parentId(父级ID)- categoryName(分类名称)- level(分类层级)可选: - sortOrder(排序序号)- attributeTemplateId(属性模板ID)- isLeaf(是否叶子节点) | 1. 校验 categoryName是否已存在 → 中断 2. 数据入库 → 成功 | {"code":"000001","msg":"分类名称已存在"}{"code":"000000","msg":"调用成功"} | 
| 查询分类树 | 无 | 1. 获取所有分类并构建树形结构 → 成功 | {"code":"000000","msg":"调用成功", "data": {...}} | 
| 编辑分类 | 必填: - categoryId(分类ID)可选: - categoryName(分类名称)- sortOrder(排序序号)- attributeTemplateId(属性模板ID) | 1. 根据ID校验分类是否存在 → 中断 2. 更新分类信息 → 成功 | {"code":"000001","msg":"分类不存在"}{"code":"000000","msg":"调用成功"} | 
| 删除分类 | 必填: - categoryId(分类ID) | 1. 检查是否存在子分类或商品引用 → 中断 2. 执行删除 → 成功 | {"code":"000001","msg":"分类下存在子分类或商品,无法删除"}{"code":"000000","msg":"调用成功"} | 
| 拖拽调整分类 | 必填: - categoryId(分类ID)- targetParentId(目标父级ID)- sortOrder(排序序号) | 1. 检查分类是否存在 → 中断 2. 更新父级和排序信息 → 成功 | {"code":"000001","msg":"分类不存在"}{"code":"000000","msg":"调用成功"} | 
| 接口名称 | 入参 | 处理逻辑 | 返回结果 | 
|---|---|---|---|
| 新增库存记录 | 必填: - productId(商品ID)- warehouseId(仓库ID)- stockQuantity(库存数量)可选: - reservedQuantity(预留数量,默认0)- warningThreshold(预警阈值,默认0) | 1. 校验商品状态 → 中断 2. 校验仓库存在 → 中断 3. 保存记录 → 成功 | {"code":"000001","msg":"商品信息不存在或已下架"}{"code":"000001","msg":"仓库信息不存在"}{"code":"000000","msg":"调用成功"} | 
| 更新库存记录 | 必填: - inventoryRecordId(记录ID)- stockQuantity(库存数量)可选: - reservedQuantity(预留数量)- warningThreshold(预警阈值) | 1. 校验记录存在 → 中断 2. 更新记录并触发预警检查 → 成功 | {"code":"000001","msg":"库存记录不存在"}{"code":"000000","msg":"调用成功"} | 
| 查询库存详情 | 必填: - productId(商品ID)可选: - warehouseId(仓库ID) | 1. 根据条件查询库存记录 → 成功 | {"code":"000000","msg":"调用成功", "data": {...}} | 
| 执行库存调度 | 必填: - fromWarehouseId(源仓库ID)- toWarehouseId(目标仓库ID)- productId(商品ID)- quantity(调度数量) | 1. 验证源仓库库存充足 → 中断 2. 验证目标仓库可接收 → 中断 3. 执行库存转移 → 成功 | {"code":"000001","msg":"源仓库库存不足"}{"code":"000001","msg":"目标仓库无法接收该商品"}{"code":"000000","msg":"调用成功"} | 
| 接口名称 | 入参 | 处理逻辑 | 返回结果 | 
|---|---|---|---|
| 商品全文搜索 | 必填: - keyword(搜索关键词)可选: - pageNum(页码,默认1)- pageSize(每页大小,默认10) | 1. 校验参数合法性 → 中断 2. 调用Elasticsearch执行查询 → 成功 3. 处理空结果 → 成功 | {"code":"000001","msg":"参数不合法"}{"code":"000000","msg":"调用成功", "data": {...}}{"code":"000000","msg":"调用成功", "data": []} | 
| 获取热门搜索词 | 可选: - limit(查询数量,默认10) | 1. 从数据库按频率降序查询 → 成功 2. 处理空结果 → 成功 | {"code":"000000","msg":"调用成功", "data": [...]}{"code":"000000","msg":"调用成功", "data": []} | 
| 个性化商品推荐 | 必填: - userId(用户ID)可选: - recommendCount(推荐数量,默认5) | 1. 根据用户行为计算推荐结果 → 成功 2. 处理空结果 → 成功 | {"code":"000000","msg":"调用成功", "data": [...]}{"code":"000000","msg":"调用成功", "data": []} | 
经过了前四个阶段,飞算AI已经分析完毕,现在可以进行源码的生成了,点击开始,等待一段时间

我们可以看到飞算AI一共生成了57个文件,包括了entity(DO、DTO、Bean、Result)、controller、service、mapper等等,相当的全面!

那么我们就直接全选,全部生成!
可以看到飞算AI生成的Java代码是相当标准的web架构,连注解校验都包含了!

生成完毕源码之后还不够,我们得让这个程序跑起来,那么就需要一些后端知识了,比如web服务器、数据库(Mysql、Redis)、微服务、API调试、maven依赖等等,让我们一步一步来!
Java最重要的就是依赖,首先将pom文件全部配置正确:

<?xml version="1.0" encoding="UTF-8"?> <project xsi:schemaLocation="http://maven.apache.org/POM/4.0.0 https://maven.apache.org/xsd/maven-4.0.0.xsd" xmlns="http://maven.apache.org/POM/4.0.0" xmlns:xsi="http://www.w3.org/2001/XMLSchema-instance"> <modelVersion>4.0.0</modelVersion> <parent> <groupId>org.springframework.boot</groupId> <artifactId>spring-boot-starter-parent</artifactId> <version>2.7.18</version> <relativePath/> <!-- 修正relativePath为空标签 --> </parent> <groupId>com.feisuanyz</groupId> <artifactId>JavaProject</artifactId> <version>0.0.1-SNAPSHOT</version> <name>JavaProject</name> <description>Demo project for Spring Boot</description> <properties> <java.version>1.8</java.version> <!-- 明确指定为1.8 --> <springfox.version>2.9.2</springfox.version> <!-- 提取Springfox版本为属性 --> <mybatis-plus.version>3.4.3</mybatis-plus.version> <!-- 提取MyBatis Plus版本为属性 --> </properties> <dependencies> <!-- Spring Boot Starters --> <dependency> <groupId>org.springframework.boot</groupId> <artifactId>spring-boot-starter-web</artifactId> </dependency> <dependency> <groupId>org.springframework.boot</groupId> <artifactId>spring-boot-starter-data-jpa</artifactId> </dependency> <dependency> <groupId>org.springframework.boot</groupId> <artifactId>spring-boot-starter-validation</artifactId> </dependency> <!-- Database --> <dependency> <groupId>mysql</groupId> <artifactId>mysql-connector-java</artifactId> <scope>runtime</scope> </dependency> <!-- Utilities --> <dependency> <groupId>org.projectlombok</groupId> <artifactId>lombok</artifactId> <optional>true</optional> </dependency> <!-- Documentation --> <dependency> <groupId>io.springfox</groupId> <artifactId>springfox-swagger2</artifactId> <version>${springfox.version}</version> </dependency> <dependency> <groupId>io.springfox</groupId> <artifactId>springfox-swagger-ui</artifactId> <version>${springfox.version}</version> </dependency> <!-- MyBatis Plus --> <dependency> <groupId>com.baomidou</groupId> <artifactId>mybatis-plus-boot-starter</artifactId> <version>${mybatis-plus.version}</version> </dependency> <!-- Elasticsearch --> <dependency> <groupId>org.springframework.boot</groupId> <artifactId>spring-boot-starter-data-elasticsearch</artifactId> </dependency> <!-- Testing --> <dependency> <groupId>org.springframework.boot</groupId> <artifactId>spring-boot-starter-test</artifactId> <scope>test</scope> <exclusions> <exclusion> <groupId>org.junit.vintage</groupId> <artifactId>junit-vintage-engine</artifactId> </exclusion> </exclusions> </dependency> <dependency> <groupId>org.junit.jupiter</groupId> <artifactId>junit-jupiter-engine</artifactId> <scope>test</scope> </dependency> <dependency> <groupId>org.mockito</groupId> <artifactId>mockito-core</artifactId> <scope>test</scope> </dependency> </dependencies> <build> <plugins> <plugin> <groupId>org.springframework.boot</groupId> <artifactId>spring-boot-maven-plugin</artifactId> <configuration> <excludes> <exclude> <groupId>org.projectlombok</groupId> <artifactId>lombok</artifactId> </exclude> </excludes> </configuration> </plugin> </plugins> </build> </project>
在本地的Mysql数据库中将生成的sql脚本进行创建




执行完sql脚本之后我们检查一下数据库中是否已经生成了对应的表结构:





说明我们的数据库表结构已经生成完毕了,让我们继续下一步
在本地创建好redis服务,稍微在配置文件中会使用到redis的连接服务

在本地创建好Elasticsearch服务,稍微在配置文件中会使用到Elasticsearch的连接服务
用elastic用户登录

进入Users管理界面修改elastic用户或者其他用户的密码

这个YAML配置文件包含以下主要内容:
这个配置文件是一个完整的Spring Boot应用配置,涵盖了Web服务、数据库、缓存、搜索、微服务组件和日志系统等多个方面,适用于企业级Java后端项目,特别是基于Spring Cloud Alibaba的微服务架构。

server: servlet: context-path: /JavaProject spring: datasource: url: jdbc:mysql://localhost:3306/testdb?useSSL=false&serverTimezone=UTC username: root password: root driver-class-name: com.mysql.cj.jdbc.Driver jpa: hibernate: ddl-auto: update show-sql: true properties: hibernate: dialect: org.hibernate.dialect.MySQL8Dialect format_sql: true elasticsearch: rest: uris: http://localhost:9200 redis: host: localhost port: 6379 password: database: 0 lettuce: pool: max-active: 8 max-wait: -1ms max-idle: 8 min-idle: 0 cloud: nacos: discovery: server-addr: localhost:8848 namespace: public group: DEFAULT_GROUP config: server-addr: localhost:8848 namespace: public group: DEFAULT_GROUP file-extension: yaml sentinel: transport: dashboard: localhost:8080 port: 8719 eager: true logging: level: root: INFO com.feisuanyz: DEBUG org.hibernate.SQL: DEBUG org.hibernate.type.descriptor.sql.BasicBinder: TRACE org.springframework.data.redis: DEBUG org.springframework.cloud.alibaba: DEBUG org.springframework.web: DEBUG file: name: logs/application.log pattern: console: "%d{yyyy-MM-dd HH:mm:ss.SSS} [%thread] %-5level %logger{36} - %msg%n" file: "%d{yyyy-MM-dd HH:mm:ss.SSS} [%thread] %-5level %logger{36} - %msg%n" mybatis-plus: configuration: log-impl: org.apache.ibatis.logging.stdout.StdOutImpl
在API-Post中配置好对应的API接口

InventoryServiceImpl库存业务服务实现
@Override @Transactional public RestResult<Boolean> dispatchInventory(InventoryDispatchDTO inventoryDispatchDTO) { InventoryRecordDO fromRecord = inventoryRecordMapper.selectByProductAndWarehouse(inventoryDispatchDTO.getProductId(), inventoryDispatchDTO.getFromWarehouseId()); if (fromRecord == null || fromRecord.getStockQuantity() < inventoryDispatchDTO.getQuantity()) { throw new BusinessException("000001", "源仓库库存不足"); } InventoryRecordDO toRecord = inventoryRecordMapper.selectByProductAndWarehouse(inventoryDispatchDTO.getProductId(), inventoryDispatchDTO.getToWarehouseId()); if (toRecord == null) { throw new BusinessException("000001", "目标仓库无法接收该商品"); } boolean deductResult = inventoryRecordMapper.deductStock(fromRecord.getId(), inventoryDispatchDTO.getQuantity(), "admin") > 0; boolean addResult = inventoryRecordMapper.addStock(toRecord.getId(), inventoryDispatchDTO.getQuantity(), "admin") > 0; if (deductResult && addResult) { checkWarningThreshold(fromRecord); checkWarningThreshold(toRecord); return new RestResult<>("000000", "调用成功", true); } else { throw new BusinessException("000001", "库存调度失败"); } }
商品服务实现类ProductServiceImpl
@Override public RestResult<List<Product>> productSearch(ProductSearchRequest request) { if (request.getKeyword() == null || request.getKeyword().isEmpty()) { return new RestResult<>(ResultCodeConstant.CODE_000001, ResultCodeConstant.CODE_000001_MSG, null); } List<Product> products = null; try { Query query = new CriteriaQuery(new Criteria("name").contains(request.getKeyword())) .setPageable(PageRequest.of(request.getPageNum(), request.getPageSize())) .addSort(SortBuilders.scoreSort().order(SortOrder.DESC)); SearchHits<Product> searchHits = elasticsearchOperations.search(query, Product.class); products = searchHits.stream().map(hit -> hit.getContent()).toList(); } catch (Exception e) { log.error("执行全文搜索时发生错误: ", e); return new RestResult<>(ResultCodeConstant.CODE_000002, ResultCodeConstant.CODE_000002_MSG, null); } return new RestResult<>(ResultCodeConstant.CODE_000000, ResultCodeConstant.CODE_000000_MSG, products); }
SearchServiceImpl
@Override public RestResult<PersonalizedRecommendationResponse> personalizedRecommendation(PersonalizedRecommendationRequest request) { if (request.getUserId() == null || request.getUserId().isEmpty()) { return new RestResult<>(ResultCodeConstant.CODE_000001, ResultCodeConstant.CODE_000001_MSG, null); } // TODO: 根据用户行为及偏好计算推荐结果 List<Product> recommendations = new ArrayList<>(); return new RestResult<>(ResultCodeConstant.CODE_000000, ResultCodeConstant.CODE_000000_MSG, new PersonalizedRecommendationResponse(recommendations)); }
@Override public RestResult<HotSearchKeywordResponse> getHotSearchKeywords(Integer limit) { List<SearchKeyword> hotSearchKeywords = searchKeywordMapper.findTopNHotKeywords(limit); HotSearchKeywordResponse response = new HotSearchKeywordResponse(); response.setHotSearchKeywords(hotSearchKeywords); return new RestResult<>(ResultCodeConstant.CODE_000000, ResultCodeConstant.CODE_000000_MSG, response); }
作为一名深耕Java领域多年的技术博主,这次参与飞算JavaAI炫技赛的电商系统开发让我收获颇丰。整个商品管理模块的开发过程充分展现了AI辅助开发与传统工程实践的完美结合。
在架构设计阶段,我们采用了经典的"四层架构"模式:表现层(Controller)、业务层(Service)、数据访问层(Mapper)和存储层(MySQL+Redis+ES)。这种分层设计不仅使系统结构清晰,更便于团队协作开发。特别是商品分类管理模块的树形结构设计,通过parentId关联实现了无限级分类扩展,配合拖拽操作的前端组件,用户体验相当流畅。
技术选型方面,Spring Boot 2.7+MyBatis Plus的组合提供了稳健的后端支持,Vue3+Element Plus则打造了现代化的管理界面。特别值得一提的是库存管理模块,我们实现了分布式事务控制,通过@Transactional注解确保多仓库调度的数据一致性,这种设计在618大促期间经受住了高并发考验。
AI辅助开发带来的效率提升令人惊喜。飞算JavaAI能够准确理解业务需求,生成的代码结构规范,连Swagger接口文档都自动生成完整。但作为资深开发者,我认为AI生成的代码仍需人工优化,特别是在异常处理、日志记录等关键环节需要加入业务理解。
这次实践让我深刻认识到:未来的软件开发将是"AI生成+人工优化"的协作模式。开发者需要更关注业务架构和异常场景设计,而将重复性编码工作交给AI处理。这种转变不是取代开发者,而是让我们能更专注于创造性的架构设计工作。期待飞算JavaAI未来能支持更复杂的业务场景建模,成为开发者真正的智能助手。
"优秀的架构设计不是一蹴而就的,而是在持续迭代中逐渐完善的。正如Martin Fowler所说:'任何傻瓜都能写出计算机能理解的代码,而优秀的程序员写出的是人类能理解的代码。'" —— 软件工程黄金法则
#飞算JavaAI炫技赛 #Java开发 #SpringBoot微服务 #智能商品管理
我是摘星!如果这篇文章在你的技术成长路上留下了印记👁️ 【关注】与我一起探索技术的无限可能,见证每一次突破👍 【点赞】为优质技术内容点亮明灯,传递知识的力量🔖 【收藏】将精华内容珍藏,随时回顾技术要点💬 【评论】分享你的独特见解,让思维碰撞出智慧火花🗳️ 【投票】用你的选择为技术社区贡献一份力量技术路漫漫,让我们携手前行,在代码的世界里摘取属于程序员的那片星辰大海!
原创声明:本文系作者授权腾讯云开发者社区发表,未经许可,不得转载。
如有侵权,请联系 cloudcommunity@tencent.com 删除。
原创声明:本文系作者授权腾讯云开发者社区发表,未经许可,不得转载。
如有侵权,请联系 cloudcommunity@tencent.com 删除。