首页
学习
活动
专区
圈层
工具
发布
首页
学习
活动
专区
圈层
工具
MCP广场
社区首页 >专栏 >最佳实践:XSKY借助英特尔SPDK提升Ceph性能

最佳实践:XSKY借助英特尔SPDK提升Ceph性能

作者头像
早起的鸟儿有虫吃
修改2025-08-15 16:23:14
修改2025-08-15 16:23:14
2710
举报
文章被收录于专栏:分布式存储分布式存储

知识地图: 分布式存储--Bluestore引擎

问:What SPDK can do to improve Ceph?

回答:

  1. 请看 Bluestore案例分享-扬子夜-王豪迈.pdf分享
  2. ceph-day-beijing-spdk-for-ceph
  3. https://spdk.io/doc/
  • 2016年Ceph中国社区年终盛典 王豪迈作为演讲嘉宾,主题为《What’s new in Kraken》,重点探讨了Bluestore的设计(如BlueStore = Block + NewStore)、AsyncMessenger插件优化网络性能、Ceph-MGR模块扩展性提升等进展
  • XSKY CTO王豪迈获评Intel® Software Innovator
  • 王豪迈目前是Ceph技术委员会成员,全球Ceph基金会]董事会成员。他还是全球Ceph社区主要贡献者之一,Ceph性能优化和网络模块项目的主要推进人。为了表彰他在Ceph社区K版本中所做出的努力,他被Ceph社区官方提名为杰出贡献者,
  • XSKY也是英特尔官方认可的Intel® Data Center Builders Program计划成员,共同推进SDI(Software Defined Infrastructure)方案在全球客户的落地。
  • 周雁波,Intel存储软件工程师,主要从事SPDK软件开发工作。

unsetunset小思考:ceph 瓶颈在哪里?unsetunset

ceph遇到什么问题,如何解决
ceph遇到什么问题,如何解决

ceph遇到什么问题,如何解决

unsetunset查缺补漏1: DPDK 与SPDK,RDMA区别?unsetunset

1.1 使用场景不同

  • DPDK是网络高性能领域的基石,适合需要处理海量网络流量的场景。
  • SPDK是存储性能革命的推动者,适合对延迟敏感的存储系统。
  • 两者结合可构建全栈高性能基础设施(如基于NVMe-oF的远程存储网络)

特性

DPDK

SPDK

核心领域

网络数据包处理

存储I/O加速

主要技术

用户态网卡驱动、零拷贝

用户态NVMe驱动、异步I/O

优化目标

高吞吐、低延迟的网络转发

低延迟、高并发的存储访问

典型硬件

高速网卡(如Intel NICs、SmartNIC)

NVMe SSD、持久内存(PMem)

协同使用

可用于SPDK的网络传输层(如NVMe-oF over TCP)

依赖DPDK实现网络加速时(如远程存储访问)

RDMA(Remote Direct Memory Access)是一种网络传输技术,用于在远程主机之间直接访问内存。

1.2 SPDK

SPDK是一个框架而不是分布式系统,它的基石是用户态(user space)、轮询(polled-mode)、异步(asynchronous)和无锁的NVMe驱动

SPDK (Storage performance development kit) 是由Intel发起、 用于加速使用NVMe SSD作为后端存储的应用软件加速库。

  • 官方网址:https://spdk.io/。SPDK重用了很多DPDK中的一些公共组件,比如内存管理,轮询方式的实现等,SPDK的核心是通过无锁,轮询的方式实现高效的用户态驱动集合
  • SPDK一个重要的设计理念是无锁化,这样避免了多线程由于对锁的争抢而引入的性能开销。

What is SPDK

The Storage Performance Development Kit (SPDK) provides a set of tools and libraries for writing high performance, scalable, user-mode storage applications. It achieves high performance through the use of a number of key techniques:

  • Moving all of the necessary drivers into userspace, which avoids syscalls and enables zero-copy access from the application.
  • Polling hardware for completions instead of relying on interrupts, which lowers both total latency and latency variance.
  • Avoiding all locks in the I/O path, instead relying on message passing.
  • SPDK polls devices for completions instead of waiting for interrupt

一定看官方文档:

https://spdk.io/doc/concurrency.html

1.3 DPDK

产生背景

网络设备(路由器、交换机、媒体网关、SBC、PS网关等)需要在瞬间进行大量的报文收发,

因此在传统的网络设备上,往往能够看到专门的NP(Network Process)处理器,有的用[FPGA],这些专用器件通过内置的硬件电路高效转发报文,

只有需要对报文进行深度处理的时候才需要CPU干涉。

但在公有云、NFV等应用场景下,基础设施以CPU为运算核心,往往不具备专用的NP处理器,操作系统也以通用Linux为主,

由于包处理任务存在内核态与用户态的切换,以及多次的内存拷贝,系统消耗变大,以CPU为核心的系统存在很大的处理瓶颈。为了提升在通用服务器(COTS)的数据包处理效能,Intel推出了服务于IA(Intel Architecture)系统的DPDK技术。

  • DPDK是Data Plane Development Kit的缩写。简单说,DPDK应用程序运行在操作系统的User Space,利用自身提供的数据面库进行收发包处理,绕过了Linux内核态协议栈,以提升报文处理效率

Linux 内核为支持用户空间驱动程序的开发提供了一个框架,名为 UIO(userspace I/O)。 这是一个通用的内核驱动程序,可以帮助开发人员编写能够访问设备寄存器和处理中断的用 户空间驱动程序。DPDK 也是 UIO 的使用者。

  • DPDK的UIO驱动屏蔽了硬件发出中断,然后在用户态采用主动轮询的方式,这种模式被称为PMD(Poll Mode Driver)

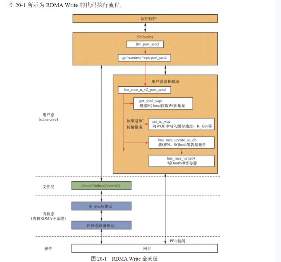
1.4 RDMA 软件架构

RDMA 的软件架构按层次可分成两部分,即 rdma-core 和内核 RDMA 子系统,分别运行 在 Linux 系统中的用户态和内核态。整个软件架构适用于所有类型的 RDMA 网卡,不管网卡 执行了哪种 RDMA 协议(InfiniBand/RoCE/ iWARP)。

  • RDMA 数据传输
  • 发起数据传输——RDMA Write
  • rdma-core 中的示例程序 rping,用来发起一次 RDMA Write 数据 传输 https://github.com/linux-rdma/rdma-core/blob/master/librdmacm/examples/rping.c
  • 应用程序在调用 ibv_post_send 发起 RDMA Write 操作后,接下来系统中会如何处理呢

unsetunset二、实践案例 XSKY 借助英特尔SPDK 提升 Ceph 性能unsetunset

XSKY(星辰天合)。作为英特尔在中国的首批SPDK合作伙伴之一, XSKY率先将SPDK与Ceph用户态文件系统BlueFS整合,

Ceph作为开源软件定义存储的首选系统 在闪存环境下仍难觅突破性进展。 顺应业界趋势,将SPDK的支持在Ceph中实现势在必行。【不是从0开始的呀,解决比别人没有问题】

BlueStore优化:将SPDK集成至Ceph的存储引擎BlueStore,直接管理NVMe设备

SPDK对Ceph的BlueStore做了哪些具体优化?

SPDK RBD bdev结合Ceph RBD,可以将image定义为SPDK的块设备类型。通过SPDK框架对块设备的管理,我们实现了用户态驱动,并利用轮询机制,替换了中断模型,降低了延迟,提升了对块设备操作的性能

RBD(块存储)加速
  • SPDK 提供 bdev_rbd 模块,将 Ceph RBD 镜像映射为 SPDK 块设备,供 iSCSI/NVMe-oF 等协议调用

参考

  • 2022 SPDK线上论坛(二)| Ceph RBD浅析及性能调优
  • SPDK对接Ceph性能优化
  • 干货 | Ceph中国社区年终盛典之Ceph最新进展
  • Ceph IO路径和性能分析.pdf

最动人的作品,为自己而写,刚刚好打动别人

我在寻找一位积极上进的小伙伴, 一起参与神奇早起 30 天改变人生计划,发展个人事情,不妨 试试 1️⃣ 加入我的技术交流群Offer 来碗里 (回复“面经”获取),一起抱团取暖

  • 我要通过技术拿到百万年薪P7职务,打通任督二脉。
  • 但是不要给自己这样假设:别人完成就等着自己完成了,这个逃避问题表现,裁员时候别人不会这么想。
低头走路:
  • 一次专注做好一个小事。
  • 不扫一屋 何以扫天下,让自己早睡,早起,锻炼身体,刷牙保持个人卫生,多喝水 ,表达清楚 ,把基本事情做好。
本文参与 腾讯云自媒体同步曝光计划,分享自微信公众号。
原始发表:2025-07-27,如有侵权请联系 cloudcommunity@tencent.com 删除

本文分享自 后端开发成长指南 微信公众号,前往查看

如有侵权,请联系 cloudcommunity@tencent.com 删除。

本文参与 腾讯云自媒体同步曝光计划  ,欢迎热爱写作的你一起参与!

评论
登录后参与评论
0 条评论
热度
最新
推荐阅读
目录
  • unsetunset小思考:ceph 瓶颈在哪里?unsetunset
  • unsetunset查缺补漏1: DPDK 与SPDK,RDMA区别?unsetunset
    • 1.1 使用场景不同
    • 1.2 SPDK
  • What is SPDK
    • 1.3 DPDK
    • 1.4 RDMA 软件架构
    • unsetunset二、实践案例 XSKY 借助英特尔SPDK 提升 Ceph 性能unsetunset
      • 参考
      • 最动人的作品,为自己而写,刚刚好打动别人
领券
问题归档专栏文章快讯文章归档关键词归档开发者手册归档开发者手册 Section 归档