首页
学习
活动
专区
圈层
工具
发布
首页
学习
活动
专区
圈层
工具
MCP广场
社区首页 >专栏 >一款颜值超高的SSH工具

一款颜值超高的SSH工具

作者头像
逍遥子大表哥
发布2025-07-28 16:35:19
发布2025-07-28 16:35:19
17900
代码可运行
举报
文章被收录于专栏:kali blogkali blog
运行总次数:0
代码可运行

在前面的文章中,笔者为大家推荐了很多的远程终端工具。如Xshell、Tabby等优秀的工具。笔者也一直喜欢用xshell这款工具。当然用的也是免费的家庭版。其实每款工具都有其自身的优点和不足。今天作者为大家推荐一款颜值高、实用性更强的工具xTerminal

关于

xTerminal 是一个多终端的远程 Web Shell 工具。轻松编辑、删除、新增、上传下载、移动文件。自定义布局,满足个性化需求,图表化实时监控,清晰掌握系统状态。

官网地址:https://www.terminal.icu

功能特性

支持日间和夜间主题

日间主题

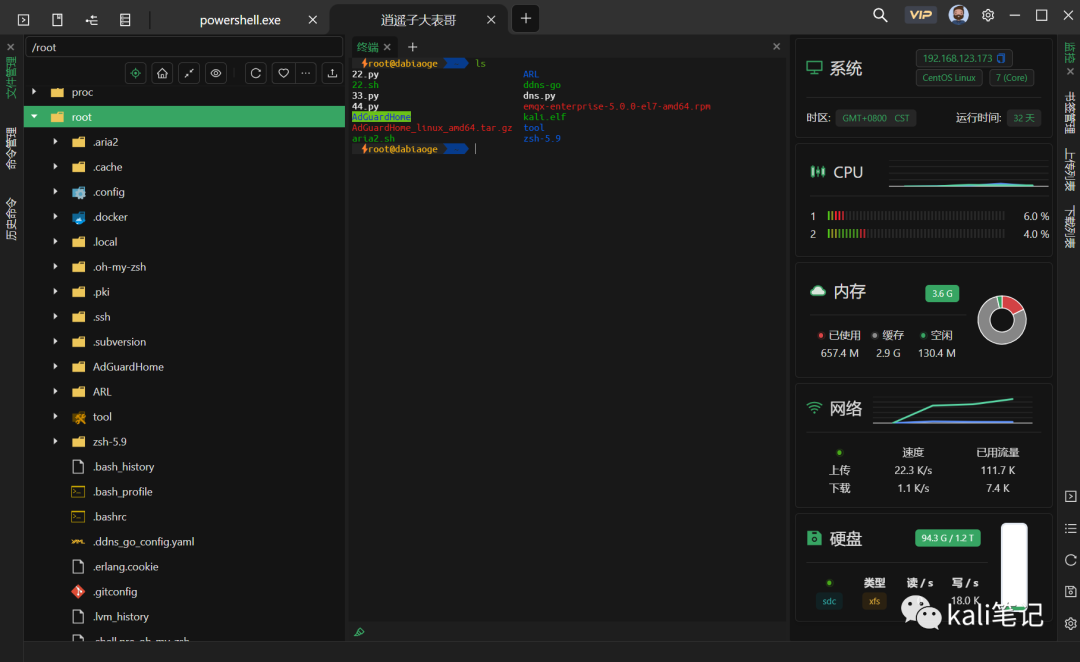
实时性能监控

命令提示

安装

这里,我们以Linux端为例,进行安装。下载安装包后执行命令

代码语言:javascript
代码运行次数:0
运行
复制
dpkg -i XTerminal-1.4.1-linux-amd64.deb

添加主机信息,并连接。

最终效果

优缺点

  • 软件对终端的CPU、内存占用较高,颜值党优先考虑。
  • 软件需要登录激活。

大家可以根据自身条件选举适合一款自己的工具。其实ssh命令不就是最好的ssh工具吗?😘😘😘

本文参与 腾讯云自媒体同步曝光计划,分享自微信公众号。
原始发表:2023-12-03,如有侵权请联系 cloudcommunity@tencent.com 删除

本文分享自 kali笔记 微信公众号,前往查看

如有侵权,请联系 cloudcommunity@tencent.com 删除。

本文参与 腾讯云自媒体同步曝光计划  ,欢迎热爱写作的你一起参与!

评论
登录后参与评论
0 条评论
热度
最新
推荐阅读
目录
  • 关于
  • 功能特性
  • 安装
  • 优缺点
领券
问题归档专栏文章快讯文章归档关键词归档开发者手册归档开发者手册 Section 归档