首页
学习
活动
专区
圈层
工具
发布
首页
学习
活动
专区
圈层
工具
MCP广场
社区首页 >专栏 >2025年、2024年最新版IntelliJ IDEA下载安装过程(含Java环境搭建+Maven下载及配置)

2025年、2024年最新版IntelliJ IDEA下载安装过程(含Java环境搭建+Maven下载及配置)

作者头像
正在走向自律
发布2025-05-19 09:12:44
发布2025-05-19 09:12:44
5.3K00
代码可运行
举报
文章被收录于专栏:人工智能领域人工智能领域
运行总次数:0
代码可运行

1.本文摘要

本文详细介绍了2025年/2024年最新版IntelliJ IDEA的下载、安装及配置过程,涵盖了Java和JDK的基本介绍、IntelliJ IDEA的社区版与商业版区别、Java环境搭建、JDK的下载安装与配置、Maven的下载与配置等内容。IntelliJ IDEA是一款功能强大的集成开发环境,支持多种编程语言和框架,适用于Java、Kotlin、Web开发等多种场景。文章还简要概述了Java语言的特点及其在Web应用、企业级应用、Android开发等领域的广泛应用。此外,文章提供了Maven的下载与配置指南,并分享了经典的Java代码示例,帮助初学者快速上手IntelliJ IDEA进行Java开发。

2.IntelliJ IDEA介绍

IntelliJ IDEA 是由 JetBrains 公司开发的一款强大的集成开发环境(IDE),主要用于 Java 语言的开发,但它也支持多种其他编程语言和框架,包括但不限于 Kotlin、Groovy、Scala、Clojure、JavaFX、JVM 语言、Android 开发、Web 开发(包括 HTML, CSS, JavaScript, TypeScript, Angular, React, Vue.js 等)、数据库开发以及更多。

2.1 IntelliJ IDEA 主要特点
  1. 智能代码编辑:提供智能的代码补全、代码分析、自动重构工具,以及快速修复代码问题的建议。
  2. 强大的调试工具:内置了一个功能完备的调试器,支持断点、步进、变量监视和评估表达式。
  3. 版本控制集成:支持 Git、SVN、CVS 等多种版本控制系统,方便代码的版本管理和团队协作。
  4. 测试工具:支持单元测试和测试驱动开发(TDD),包括JUnit、TestNG、Mockito 等测试框架。
  5. 数据库工具:提供数据库工具,支持连接、操作和查询数据库,以及生成数据库模型。
  6. 插件生态系统:拥有丰富的插件市场,用户可以根据需要安装插件来扩展 IDE 的功能。
  7. 跨平台:支持 Windows、macOS 和 Linux 操作系统,提供一致的开发体验。
  8. 性能优化:针对大型项目和复杂的企业级应用进行了性能优化,确保流畅的编码体验。
  9. Web 开发:提供了对现代 Web 开发技术的支持,包括前端框架和后端框架。
  10. 远程开发:支持远程开发,可以在远程服务器上运行和调试代码。
2.2 社区版和商业版区别

IntelliJ IDEA 由 JetBrains 公司开发,提供两个主要版本:社区版(Community Edition)和旗舰版(Ultimate Edition)。以下是两个版本的主要区别:

IntelliJ IDEA Community Edition(社区版):

  • 免费和开源:社区版是完全免费的,并且是开源的,遵循 Apache 2.0 许可。
  • 基本功能:提供基本的 IDE 功能,包括代码编辑、智能代码补全、代码分析、版本控制集成等。
  • JVM 语言支持:支持 Java、Kotlin、Groovy 和 Scala 等 JVM 语言的开发。
  • Android 开发:支持 Android 应用开发。
  • 插件生态系统:可以通过插件扩展功能,但与旗舰版相比,内置的插件和支持的功能较少。
  • 适合用户:适合学生、开源项目开发者和个人开发者,或者那些不需要旗舰版提供的高级功能的用户。

IntelliJ IDEA Ultimate Edition(旗舰版):

  • 付费:旗舰版是商业软件,需要购买许可证来使用。
  • 高级功能:除了社区版提供的所有功能外,还提供了一系列高级功能,包括但不限于:
    • Web 开发:支持 HTML, CSS, JavaScript, TypeScript 等 Web 技术,以及现代前端框架和库。
    • 数据库工具:提供更高级的数据库开发和 SQL 编辑工具。
    • 远程开发:支持远程开发,可以在远程服务器上开发和调试代码。
    • 企业级支持:提供对企业级开发的支持,包括对 Spring、Hibernate、Java EE 等框架的深入支持。
    • 多语言支持:除了 JVM 语言,还支持其他语言,如 Python、PHP、Ruby 等。
    • 深度集成:与 JetBrains 的其他工具(如 TeamCity、Upsource 等)深度集成。
  • 技术支持:提供官方技术支持和定期更新。
  • 适合用户:适合专业开发者、企业团队和需要高级开发工具的用户。

总结:

社区版适合那些预算有限或只需要基本开发功能的用户,而旗舰版则提供了更全面的开发工具和支持,适合需要高级功能和企业级支持的专业开发者。如果您的工作或项目需要使用到旗舰版提供的特定高级功能,那么购买旗舰版可能是更好的选择。否则,社区版对于许多基本的开发任务来说已经足够强大。

3.Java和JDK介绍及适用场景

Java 是一种广泛使用的编程语言,它具有以下特点:

  1. 平台无关性:Java 的核心特性之一是“一次编写,到处运行”(Write Once, Run Anywhere),这意味着 Java 程序可以在任何支持 Java 虚拟机(JVM)的平台上运行,而无需重新编译。
  2. 面向对象:Java 是一种面向对象的语言,支持封装、继承和多态等面向对象编程(OOP)的特性。
  3. 健壮性:Java 通过强类型检查、异常处理和垃圾回收等机制,提高了程序的健壮性。
  4. 安全性:Java 提供了一种安全机制,包括沙箱执行环境和字节码验证器,以防止恶意代码的执行。
  5. 多线程:Java 内置了对多线程编程的支持,使得编写多线程应用程序更加容易。
  6. 动态性:Java 提供了动态加载和动态链接的能力,使得在运行时可以动态地加载和卸载类库。

JDK(Java Development Kit,Java 开发工具包)是用于开发 Java 应用程序的一套工具和库的集合。JDK 包括以下组件:

  1. Java 编译器:用于将 Java 源代码编译成字节码的工具。
  2. Java 运行时环境:JRE(Java Runtime Environment)的一部分,用于运行 Java 程序。
  3. Java 虚拟机:JVM 是 Java 程序运行的平台,它是一个虚拟的计算机,能够在不同的硬件和操作系统上运行 Java 程序。
  4. Java 类库:JDK 提供了大量的预定义类库,这些库为常见的编程任务提供了解决方案。
  5. 开发工具:包括用于调试、打包、分析和测试 Java 应用程序的工具。
  6. 命令行工具:如 javac(Java 编译器)、java(Java 运行器)、javadoc(生成 API 文档的工具)等。
  7. 图形用户界面工具:如 Swing 和 JavaFX,用于创建图形用户界面。

JDK 的不同版本可能包含不同的特性和性能改进。随着 Java 语言的发展,Oracle 公司(Java 的主要开发者)会定期发布新的 JDK 版本,每个版本都会引入新的语言特性和 API 更新。

对于 Java 开发者来说,选择正确版本的 JDK 非常重要,因为某些特性可能只在特定版本的 JDK 中可用。此外,不同的项目可能需要不同版本的 JDK 来确保兼容性。

Java 是一种多用途的编程语言,它被广泛应用于各种不同的场景和行业中。以下是 Java 的一些主要适用场景:

  1. Web 应用开发:Java 常用于构建服务器端的 Web 应用程序,使用 Servlets 和 JavaServer Pages (JSP) 技术。
  2. 企业级应用:Java 在企业级应用(如 ERP、CRM 系统)的开发中非常流行,因为它提供了强大的安全和事务管理特性。
  3. Android 应用开发:虽然 Kotlin 现在是 Android 官方推荐的语言,但 Java 仍然是 Android 开发的主流语言之一。
  4. 桌面应用:Java 可以用来开发跨平台的桌面应用程序,使用 Swing 或 JavaFX 等图形用户界面库。
  5. 大数据技术:Java 在大数据领域有着广泛的应用,如 Apache Hadoop、Apache Spark 和 Apache Storm 等。
  6. 科学计算和数值分析:Java 的一些库(如 Apache Commons Math)提供了科学计算和数值分析的功能。
  7. 游戏开发:虽然不是游戏开发的首选语言,但 Java 也可以用来开发简单的游戏,尤其是移动游戏。
  8. 网络编程:Java 提供了强大的网络编程接口,适用于开发客户端-服务器应用程序。
  9. 嵌入式系统:Java 在嵌入式系统开发中也有应用,尤其是随着物联网(IoT)技术的发展。
  10. 金融服务:许多银行和金融机构使用 Java 来开发交易系统、风险管理系统和其他金融服务应用程序。
  11. 云平台:Java 应用程序可以部署在云平台上,如 Amazon Web Services (AWS)、Google Cloud Platform (GCP) 和 Microsoft Azure。
  12. 机器学习和人工智能:虽然 Python 在这个领域更受欢迎,但 Java 也有一些机器学习和人工智能的库和框架。
  13. 软件工具开发:Java 也用于开发各种软件工具,如 IDE、构建工具和自动化脚本。
  14. 教育和研究:Java 是许多大学和研究机构教授编程语言的首选语言之一。
  15. 电子商务平台:Java 用于构建电子商务网站和在线交易系统,提供安全的支付处理和用户管理。

Java 的跨平台特性、成熟的生态系统和强大的性能使其成为这些场景的理想选择。随着技术的发展,Java 也在不断地扩展其应用范围。

4.IntelliJ IDEA下载与安装

4.1 官网下载

1)访问官方网站:打开浏览器,访问 JetBrains 官网

2)打开官网后如上图所示,点击“Download”按钮跳转到下载页面。

3)如上图所示,出现IntelliJ IDEA Ultimate 字眼,根据上面IntelliJ IDEA介绍可知它是旗舰版(收费的),根据自身需求,如果专业开发者、企业团队和需要高级开发工具的用户请下载这里,如果学生、开源项目开发者和个人开发者也不要担心,当前页面滚动到下面点,有社区免费版,如下图所示:

4.2 开始安装

1)如下图所示,双击运行所下载的ideaIU-2024.2.1.exe安装包(这里举例ideaIU-2024.2.1.exe,如果是ideaIU-2025.1.1.exe安装类型,差异不大),选择安装目录,然后下一步。

2)安装选项,创建桌面快捷方式和更新PATH变量(需要重新启动)将“bin”文件添加到PATH这两项需要打扣选中,如下图所示,其他选项可选。

3)选择开始菜单文件夹,如下图所示,默认即可,然后点击“安装”。

4)IntelliJ IDEA安装程序结束,根据情况,可以选择“否,我会在之后重新启动”。

4.3 开始运行

1)在桌面找到刚才安装的IntelliJ IDEA 2024.2.1图标,双击运行,语音根据自身情况选择,然后点击下一步,如下图所示:

2)同意IntelliJ IDEA用户协议,如下图所示:

3)我这里下载的安装的是专业版,会看到30天免费试用,如下图所示。如果大家选择社区免费版(也建议大家选择免费,可满足大部分学习需求),不会有这个提示。

4)导入设置,如下图所示:

5)欢迎来到IntelliJ IDEA主页面,下面三个选项分别代表含义如下:

新建项目:新建一个项目

打开:打开本机电脑上已有的项目

从VCS获取:从Git或SVN上拉取项目打开

6)上面我选择“新建项目”,然后会看到项目名称、位置、构建系统、JDK,如果你电脑上还没安装JDK,下面就重点介绍JDK项目。

5.JDK下载安装及配置【本地】

5.1 JDK官网下载

1)打开jdk 官网地址: https://www.oracle.com/java/(opens new window)

2)jdk 下载 进入官网,定位到:Java -> Java SE -> Oracle JDK 点击进入,如下图所示:

3)选择 Java archive,再鼠标下拉页面,选择 Java SE 8 (8u202 and earlier)

4)下载 jdk-8u202-windows-x64.exe

5.2 JDK安装

1)下载 jdk 到本地,找到该文件,鼠标双击 .exe 应用程序,运行 jdk 进行安装

image.png
image.png

2)进入 jdk 安装界面,点击下一步

3)安装位置可以默认,也可以自定义,然后一直点击下一步直到完成即可。

5.3 配置 jdk1.8 的环境变量

1)在电脑左下角搜索框输入:控制面板

2)控制面板 -> 系统与安全 -> 系统

3)高级系统设置 -> 高级 -> 环境变量

4)新建环境变量,变量名为 JAVA_HOME,变量值为 jdk 安装的路径

5)鼠标双击 Path,已安装过 jdk 的点击编辑,第一次安装的点击新建

代码语言:javascript
代码运行次数:0
运行
复制
%JAVA_HOME%\bin;%JAVA_HOME%\jar\bin

6)新建变量CLASSPATH

变量名:

代码语言:javascript
代码运行次数:0
运行
复制
CLASSPATH

变量值:

代码语言:javascript
代码运行次数:0
运行
复制
.;%JAVA_HOME%\lib\dt.jar;%JAVA_HOME%\lib\tools.jar
5.4 验证 jdk 是否配置成功

1)按 win+r 快捷键,打开命令窗口,输入 cmd 指令,点击确定

2)输入指令:

代码语言:javascript
代码运行次数:0
运行
复制
java -version

若能查看到安装的 jdk 版本,则配置成功

5.5 JDK常见问题

问题描述:同时安装了jdk1.8和jdk17,JAVA_HOME去掉了jdk17重启系统,执行命令java -version还是17出来。

问题分析:Path变量中有多条指向JDK1.8的路径,要先去掉,而且要查看Path路径的有没有移动到最前面。

解决方案:在Path设置中,将%JAVA_HOME%\bin;%JAVA_HOME%\jar\bin移动到最前面。

6.Maven下载配置

6.1 Maven 下载

Maven 官网地址:https://maven.apache.org/download.cgi(opens new window) 进入 Maven 官网,点击 archives

下载版本 3.6.2

找到下载的压缩包并解压

image.png
image.png
6.2 Maven配置环境变量

在电脑左下角搜索框输入:控制面板

控制面板 -> 系统与安全 -> 系统

高级系统设置 -> 高级 -> 环境变量

新建环境变量,变量名为 MAVEN_HOME,变量值为 maven 解压后所在的路径

双击 Path,进入界面后,点击编辑文本

6.3 验证 maven 是否安装配置成功

按win+r 快捷键 打开命令窗口,输入 cmd 指令,点击确定

输入查看版本指令: mvn -version

setting 文件配置,自定义 maven 仓库(如果不自定义有默认的仓库) 在磁盘中创建一个文件夹,名称为 maven_repository (可以自定义根据自己的习惯起名)。

image.png
image.png

打开 maven 的安装目录,选择 conf 文件夹中的 setting.xml 文件

image.png
image.png

编辑文件 settings.xml 找到 settings.xml 中的 localRepository 配置,修改成创建的 maven_repository 文件夹的目录 如:D:\idea\maven\maven_repository

检验下是否已经设置成功,控制台输入: mvn help:system,

出现BUILD SUCCESS 说明执行成功 找到新建的maven_repository文件夹查看里面是否有 org 文件夹 如果里面生成文件,即说明修改成功。

6.4 修改 Maven 的下载镜像地址为阿里源

安装好Maven时,要及时的修改Maven下载的镜像地址 这里添加的是阿里云中央镜像

7.结尾

7.1 开始IntelliJ IDEA编程之旅

1)上面配置好了JDK之后,再回到刚才这个页面,选择对应的JDK版本和安装路径,如下图:

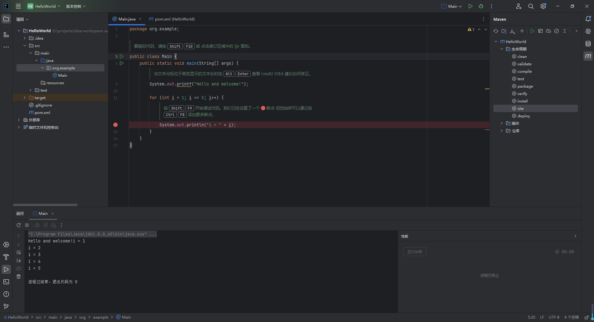
2)然后欢迎进入“Hello World”,一切伟大的行动和思想,都有一个微不足道的开始!

3) 经典代码分享

Main.java

代码语言:javascript
代码运行次数:0
运行
复制
package org.example;

//TIP 要<b>运行</b>代码,请按 <shortcut actionId="Run"/> 或
// 点击装订区域中的 <icon src="AllIcons.Actions.Execute"/> 图标。
public class Main {
    public static void main(String[] args) {
        //TIP 当文本光标位于高亮显示的文本处时按 <shortcut actionId="ShowIntentionActions"/>
        // 查看 IntelliJ IDEA 建议如何修正。
        System.out.printf("Hello and welcome!");

        for (int i = 1; i <= 5; i++) {
            //TIP 按 <shortcut actionId="Debug"/> 开始调试代码。我们已经设置了一个 <icon src="AllIcons.Debugger.Db_set_breakpoint"/> 断点
            // 但您始终可以通过按 <shortcut actionId="ToggleLineBreakpoint"/> 添加更多断点。
            System.out.println("i = " + i);
        }
    }
}

pom.xml

代码语言:javascript
代码运行次数:0
运行
复制
<?xml version="1.0" encoding="UTF-8"?>
<project xmlns="http://maven.apache.org/POM/4.0.0"
         xmlns:xsi="http://www.w3.org/2001/XMLSchema-instance"
         xsi:schemaLocation="http://maven.apache.org/POM/4.0.0 http://maven.apache.org/xsd/maven-4.0.0.xsd">
    <modelVersion>4.0.0</modelVersion>

    <groupId>org.example</groupId>
    <artifactId>HelloWorld</artifactId>
    <version>1.0-SNAPSHOT</version>

    <properties>
        <maven.compiler.source>8</maven.compiler.source>
        <maven.compiler.target>8</maven.compiler.target>
        <project.build.sourceEncoding>UTF-8</project.build.sourceEncoding>
    </properties>

</project>
7.2 写在最后

希望这篇博客能为你在选择Java开发工具中提供一些启发和指导。如果你有任何问题或需要进一步的建议

本文参与 腾讯云自媒体同步曝光计划,分享自作者个人站点/博客。
原始发表:2025-05-18,如有侵权请联系 cloudcommunity@tencent.com 删除

本文分享自 作者个人站点/博客 前往查看

如有侵权,请联系 cloudcommunity@tencent.com 删除。

本文参与 腾讯云自媒体同步曝光计划  ,欢迎热爱写作的你一起参与!

评论
登录后参与评论
0 条评论
热度
最新
推荐阅读
目录
  • 1.本文摘要
  • 2.IntelliJ IDEA介绍
    • 2.1 IntelliJ IDEA 主要特点
    • 2.2 社区版和商业版区别
  • 3.Java和JDK介绍及适用场景
  • 4.IntelliJ IDEA下载与安装
    • 4.1 官网下载
    • 4.2 开始安装
    • 4.3 开始运行
  • 5.JDK下载安装及配置【本地】
    • 5.1 JDK官网下载
    • 5.2 JDK安装
    • 5.3 配置 jdk1.8 的环境变量
    • 5.4 验证 jdk 是否配置成功
    • 5.5 JDK常见问题
  • 6.Maven下载配置
    • 6.1 Maven 下载
    • 6.2 Maven配置环境变量
    • 6.3 验证 maven 是否安装配置成功
    • 6.4 修改 Maven 的下载镜像地址为阿里源
  • 7.结尾
    • 7.1 开始IntelliJ IDEA编程之旅
    • 7.2 写在最后
领券
问题归档专栏文章快讯文章归档关键词归档开发者手册归档开发者手册 Section 归档