
直达原文:【春季发布】嘉为蓝鲸应急灾备管理中心V1.6重磅发布:三大核心模块全新升级,开启移动应急新时代
在应急事件的处置过程中,效率是关键。
“告警事件这么多,哪些是应急事件?”
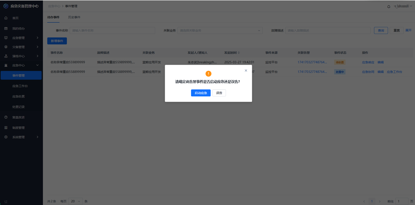
“疑似应急事件怎么处理?如何快速且精准的通知到人?”“如何快速的启动应急和忽略误告?”
“如何召集相关人员一起协同排查?”
“如何在不干扰运维人员排查处置故障的同时快速的同步应急信息的最新进展给到各级管理人员?”
本次春季发布,嘉为蓝鲸为您带来最佳应急灾备解决方案!嘉为蓝鲸应急灾备管理中心V1.6三大模块全新升级 ——专为IT应急打造的“全流程作战平台”,覆盖“事前预防-事中处置-事后复盘”。
1)应急事中:通过应急事件的统一接入管理,移动端应急响应、协同、升级上报与信息同步,以及一站式应急工作台,解决应急事中的效率痛点问题。
2)应急事前:实现数字化预案体系和常态化应急演练。
3)应急事后:通过问题跟踪管理和统计分析,实现应急全流程闭环管理。
实现应急事件的统一管理,支持多种应急事件来源:对接监控告警事件,将疑似应急事件接入平台进行统一管理;对接企微服务号和小机器人,实现移动端SOS命令紧急应急启动的应急事件回传;支持人工录入事件。

支持PC端和移动端的应急响应。对接企微小机器人,在疑似应急事件推送到应急管理系统时,触发推送应急响应卡片到企微群的策略,用户可直接在移动端进行应急响应。


支持PC端和移动端的应急协同,包括一键拉会、一键建群和语音电话通知。


支持PC端和移动端的升级上报。支持自动升级上报和主动升级上报。


将应急事件的主要进展信息同步推送到管理群,各级管理人员可第一时间知道事件的进展。

支持应急计时、整体进展、人员签到、监控指标展示、公告发布、应急场景处置、流程处置、人工处置、升级上报、事件解除等功能,实现一站式应急。

基于应急场景,按业务系统维度建立的预案,预案可包含多个分类、多个层级、多个故障对象的应急场景。通过分类、分层与故障对象的管理,可直观查看一个业务系统的全量预案场景,进而评估业务系统预案覆盖度是否全面。


支持多场景联合演练;支持手动和定时演练;支持场景批量执行和流程的重复执行;支持执行过程查看与执行控制;支持演练报告自动生成。

对应急处置或者应急演练过程中发现的所有问题进行分类管理与整改,对于生产隐患,及时修复,防患于未然;对于应急场景、预案存在的问题,进行及时更新,保障预案场景的实时可用。

包括演练日历、待办统计、演练统计、预案统计、场景统计等,可直观地查看预案覆盖度,演练达标率等。

嘉为蓝鲸应急灾备管理中心致力于建立一套完整的IT应急管理体系,以快速恢复业务为核心目标,从故障应急和灾难应急两个方面,持续提升保障业务连续性的能力,实现“监、管、控”三位一体的能力融合。

故障应急通过故障预防、故障发现、故障响应、故障定位、故障恢复、复盘改进6个环节形成故障的闭环管理;灾难应急是IT应急的最后一道防线,通过平时的常规演练以及战时的随时可切,保障业务的可持续性。
原创声明:本文系作者授权腾讯云开发者社区发表,未经许可,不得转载。
如有侵权,请联系 cloudcommunity@tencent.com 删除。
原创声明:本文系作者授权腾讯云开发者社区发表,未经许可,不得转载。
如有侵权,请联系 cloudcommunity@tencent.com 删除。