
下图所示的状态机展示了,通信双方建立 TCP 连接之后的状态转换过程。

图片来源: tcpipguide.com
通信双方主动发起关闭连接的一端,存在
TIME_WAIT状态,被动接受关闭连接的一端,会进入CLOSE_WAIT状态。
处于 TIME_WAIT 状态的一端,主要浪费两种资源:
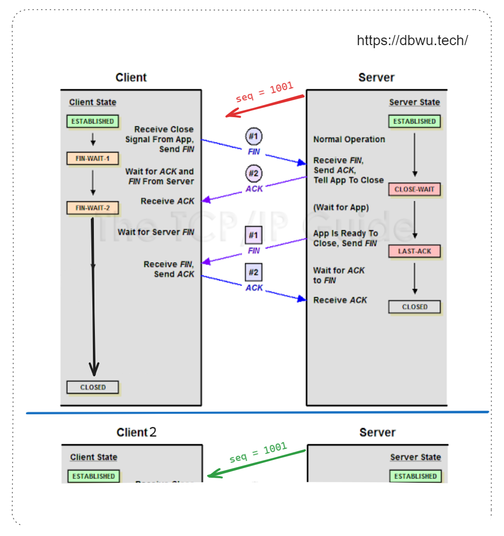
这里以客户端主动关闭连接为例,先来看下经典的 “四次挥手” 过程:

图片来源: tcpipguide.com
FIN 消息,客户端进入 FIN_WAIT_1 状态FIN 消息之后,进入 CLOSE_WAIT 状态,然后向客户端发送 ACK 消息,客户端收到 ACK 消息之后进入 FIN_WAIT_2 状态FIN 消息,然后服务端进入 LAST_ACK 状态FIN 消息之后,进入 TIME_WAIT 状态,然后向服务端发送 ACK 消息,服务端收到 ACK 消息进入 CLOSED 状态CLOSED 状态客户端需要维护一个 TIME_WAIT 状态长达 2 个 MSL 时间,以 Linux 5.0 代码为例,也就是 2 分钟。
// https://github.com/torvalds/linux/blob/1c163f4c7b3f621efff9b28a47abb36f7378d783/include/net/tcp.h#L121
#define TCP_TIMEWAIT_LEN (60*HZ) /* how long to wait to destroy TIME-WAIT state, about 60 seconds */
为什么是 2 个 MSL 时间呢?
因为发送方要考虑数据报文 从发送方到接收方的 MSL, 反过来说,接收方也要考虑 ACK 报文从接收方到发送方的 MSL,所以一共是 2 个 MSL (通信双方各一个)。
之所以采用这种机制,主要是为了避免发生下面两个问题:
FIN 消息没有收到对应的 ACK 消息,而在新连接到来的时候发送 RST 消息下面就这两个问题来进行分析说明。
防止被动关闭连接的一端,延迟的数据被后续使用 相同四元组的新连接 接收。
简单来说,就是防止旧的 TCP 连接,因为延迟到达的报文,而干扰到了复用相同四元组的新连接。
下面来举例说一下什么场景下会出现这种情况。

延迟到达的报文干扰到了新连接
seq = 1001 的数据包 A,但是由于网络原因一直没有送达到客户端 (也就是以说,该数据包延迟了)TIME_WAIT 状态,那么客户端第四次挥手后,此时客户端会直接进入 CLOSED 状态通过 TIME_WAIT 状态,发起主动关闭连接的一端会等待 2 个 MSL 时间,这个时间足够长,可以最大限度消除延迟的数据包可能对新 (复用端口) 的连接造成影响, TIME_WAIT 状态下接收到的延迟数据包会被直接丢弃。
这里考虑一个极端的 (小概率) 问题: 经过 2 个 MSL 时间之后,延迟的数据包 A 到达了,并且其 Seq 正好位于新连接的接收窗口内,那么新连接 (TCP 传输层) 会直接将整个数据包转交到上层应用吗?
根据应用层安全 (是否加密) 程度,分为两种情况:
防止被动关闭连接的一端,发出的
FIN消息没有收到对应的ACK消息,而在新连接到来的时候发送RST消息。
简单来说,就是防止旧的 TCP 连接在第四次挥手中发出的 ACK 消息没有被对端收到,而导致复用相同四元组的新连接在和对端建立连接时被拒绝。
下面来举例说一下什么场景下会出现这种情况。

新连接建立时被 RST 消息拒绝
ACK 消息,但是这个 ACK 消息一直因为网络原因一直未送达,所以服务端的状态停留在了 LAST-ACK,而不是正常的 CLOSED 状态TIME_WAIT 状态,那么客户端第四次挥手后,此时客户端会直接进入 CLOSED 状态,但是此时服务端认为这条连接依然是有效的 (还未彻底断开)SYNC 消息,在服务端看来,这其实是一条旧的有效连接 (因为新连接和旧连接的四元组是一样的),所以会直接返回 RST 消息,拒绝新连接的建立 (连接过程到此终止)通过 TIME_WAIT 状态,发起主动关闭连接的一端会等待 2 个 MSL 时间,这个时间足够长,那么服务端可能会出现两种情况:
ACK 消息,正常关闭连接,进入 CLOSE 状态ACK 消息,重新发送 FIN 消息关闭连接并等待新的 ACK 消息 (重新执行第三次、四次挥手)分析完了 TIME_WAIT 状态的作用之外,什么场景下会出现大量的 TIME_WAIT 状态连接呢?
通信双方主动发起关闭连接的一端,存在 TIME_WAIT 状态,最经典的场景就是 并发压力测试。
当我们在本地 (客户端) 启动并发压力测试时,通常会设置成百上千的并发连接去访问服务端接口,这些连接会快速且大量消耗 TCP 连接资源,每个连接在完成接口请求后会理解进入 TIME_WAIT 状态。
例如,在 Linux 系统中,可以使用 netstat 命令来查看各个不同状态的网络连接:
$ netstat -ant | grep TIME_WAIT
# 输出如下
tcp6       0      0 1.1.1.1:443          127.0.0.1:59490         TIME_WAIT
tcp6       0      0 1.1.1.1:443          127.0.0.1:59472         TIME_WAIT
tcp6       0      0 1.1.1.1:443          127.0.0.1:59480         TIME_WAIT
tcp6       0      0 1.1.1.1:443          127.0.0.1:59514         TIME_WAIT
tcp6       0      0 1.1.1.1:443          127.0.0.1:59484         TIME_WAIT
tcp6       0      0 1.1.1.1:443          127.0.0.1:59520         TIME_WAIT
这类问题如何解决,后面再专门写一篇高性能网络编程中 TCP 调优的文章 :-)。
如果系统中出现大量的 CLOSE_WAIT 状态连接,可能原因是什么呢?如何解决?
来源:洋芋编程