
在开始今天的分享之前,我想先推荐一篇非常精彩的文章。
文章就是《ZooKeeper 基础知识总结》🚀🌟🚀🌟🚀🌟
链接是:点击这里。
这篇文章从最基础的知识介绍和讲解ZooKeeper 基础知识,而且讲解的也比较全面,图文并茂很好理解,令人眼前一亮。
上一篇中通过宏哥的介绍和讲解,小伙伴或者童鞋们应该知道宏哥今天要讲解和介绍的内容在哪里了吧,没错就是介绍那个OSI七层模型的传输层。因为只有它建立主机端到端的连接如:TCP、UDP。
tcp是工作在传输层,也就是网络层上一层的协议。
它是面向连接的,可靠的,基于字节流、全双工的通信协议。
TCP收到上一层的数据包后,会加上TCP头并且进行一些特殊处理后,再传递给网络层。
传输控制协议(英语:Transmission Control Protocol,缩写:TCP)是一种面向连接的、可靠的、基于字节流的传输层通信协议,由IETF的RFC 793定义。在简化的计算机网络OSI模型中,它完成第四层传输层所指定的功能。用户数据报协议(UDP)是同一层内另一个重要的传输协议。
TCP提供了一种面向连接的、可靠的字节流服务。
面向连接:接双方在通信前需要预先建立一条连接,这犹如实际生活中的打电话。
TCP连接必须要经历三次握手,而释放一个TCP连接需要四次握手,这是由TCP的半关闭特性造成的。因为TCP连接时全双工的,因此,需要TCP两端要单独执行关闭。值得注意的是,主动关闭的一端在发送FIN之后,依然还能正常接收对方的数据,只是通知对方它已经没有数据需要发送了,同理,被动关闭的一端在收到FIN之后,仍然可以发送数据,直到它自身同样发出FIN之后,才停止发送数据。
全双工(Full Duplex)是一种通信方式,指通信的双方可以同时发送和接收数据,而不需要像半双工那样在发送和接收之间切换。在全双工通信中,数据可以在两个方向上同时传输,因此通信速度更快,效率更高。
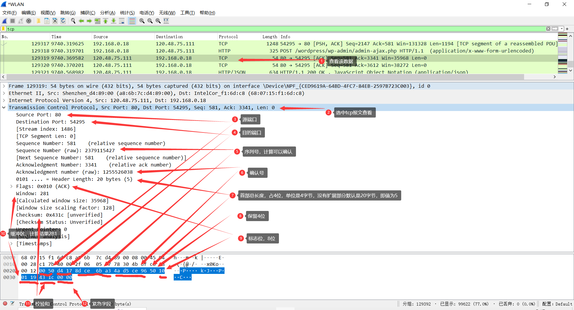
为了更加清楚明白,宏哥这里将上一篇文章中的图拿过来进行说明和讲解。

从下图可以看到wireshark捕获到的TCP包中的每个字段。


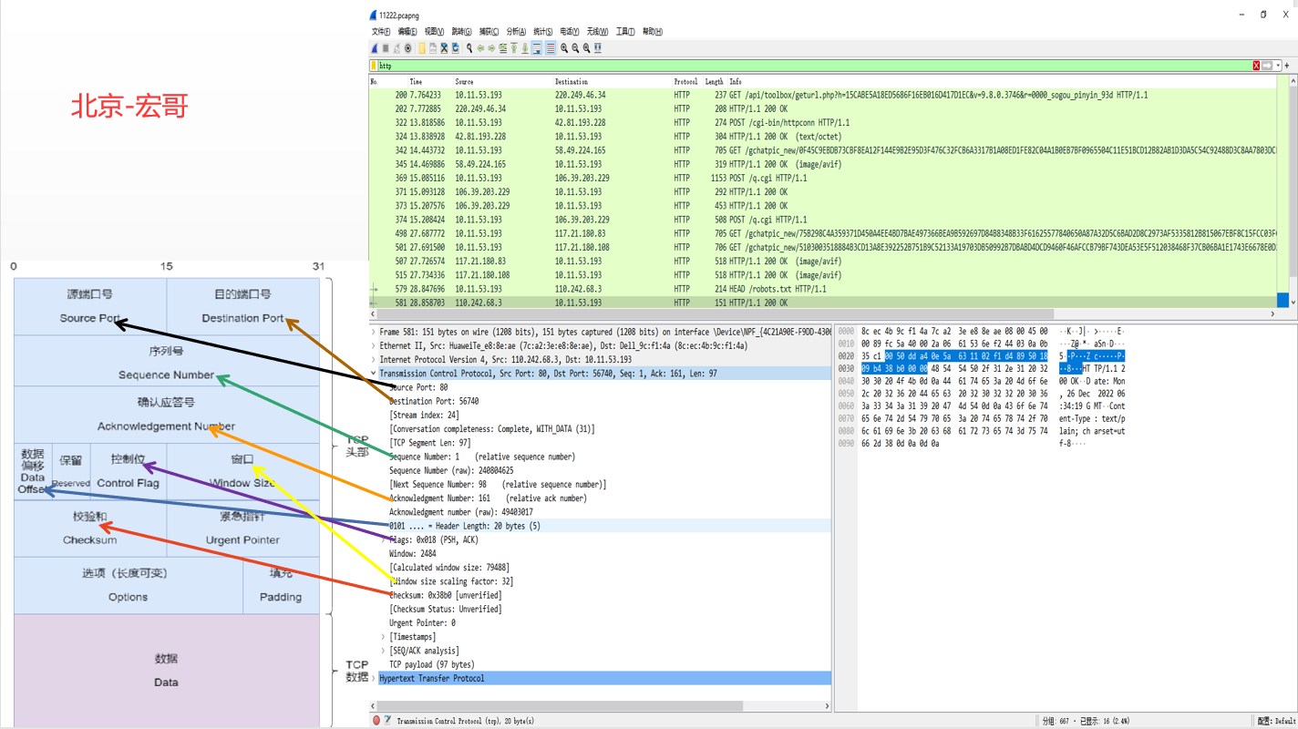
TCP是面向连接、可靠的传输协议,其报文格式较复杂。TCP报文的格式如下:


上图简化如下:
注意:实际的TCP报文段会根据TCP头部长度和可选项的不同而有所变化。
| 源端口(16位) | 目的端口(16位) |
| 序号(32位) |
| 确认序号(32位) |
| 数据偏移(4位) | 保留(6位) | 标志位(6位) | 窗口大小(16位) |
| 校验和(16位) | 紧急指针(16位) |
| 选项(可选) |
| 数据(可选) |主要字段解释:
URG,ACK,PSH,RST,SYN,FIN。每个标志位的意思如下:SYN标志位和ACK标志位搭配使用,当连接请求的时候,SYN=1,ACK=0;连接被响应的时候,SYN=1,ACK=1;这个标志的数据包经常被用来进行端口扫描。扫描者发送一个只有SYN的数据包,如果对方主机响应了一个数据包回来 ,就表明这台主机存在这个端口;但是由于这种扫描方式只是进行TCP三次握手的第一次握手,因此这种扫描的成功表示被扫描的机器不很安全,一台安全的主机将会强制要求一个连接严格的进行TCP的三次握手。FIN标志位的TCP数据包后,连接将被断开。这个标志的数据包也经常被用于进行端口扫描。有同学喜欢表格展示,宏哥也提供出来啦!
字段 | 长度 | 含义 |
|---|---|---|
Source Port | 16比特 | 源端口,标识哪个应用程序发送。 |
Destination Port | 16比特 | 目的端口,标识哪个应用程序接收。 |
Sequence Number | 32比特 | 序号字段。TCP链接中传输的数据流中每个字节都编上一个序号。序号字段的值指的是本报文段所发送的数据的第一个字节的序号。 |
Acknowledgment Number | 32比特 | 确认号,是期望收到对方的下一个报文段的数据的第1个字节的序号,即上次已成功接收到的数据字节序号加1。只有ACK标识为1,此字段有效。 |
Data Offset | 4比特 | 数据偏移,即首部长度,指出TCP报文段的数据起始处距离TCP报文段的起始处有多远,以32比特(4字节)为计算单位。最多有60字节的首部,若无选项字段,正常为20字节。 |
Reserved | 6比特 | 保留,必须填0。 |
URG | 1比特 | 紧急指针有效标识。它告诉系统此报文段中有紧急数据,应尽快传送(相当于高优先级的数据)。 |
ACK | 1比特 | 确认序号有效标识。只有当ACK=1时确认号字段才有效。当ACK=0时,确认号无效。 |
PSH | 1比特 | 标识接收方应该尽快将这个报文段交给应用层。接收到PSH = 1的TCP报文段,应尽快的交付接收应用进程,而不再等待整个缓存都填满了后再向上交付。 |
RST | 1比特 | 重建连接标识。当RST=1时,表明TCP连接中出现严重错误(如由于主机崩溃或其他原因),必须释放连接,然后再重新建立连接。 |
SYN | 1比特 | 同步序号标识,用来发起一个连接。SYN=1表示这是一个连接请求或连接接受请求。 |
FIN | 1比特 | 发端完成发送任务标识。用来释放一个连接。FIN=1表明此报文段的发送端的数据已经发送完毕,并要求释放连接。 |
Window | 16比特 | 窗口:TCP的流量控制,窗口起始于确认序号字段指明的值,这个值是接收端正期望接收的字节数。窗口最大为65535字节。 |
Checksum | 16比特 | 校验字段,包括TCP首部和TCP数据,是一个强制性的字段,一定是由发端计算和存储,并由收端进行验证。在计算检验和时,要在TCP报文段的前面加上12字节的伪首部。 |
Urgent Pointer | 16比特 | 紧急指针,只有当URG标志置1时紧急指针才有效。TCP的紧急方式是发送端向另一端发送紧急数据的一种方式。紧急指针指出在本报文段中紧急数据共有多少个字节(紧急数据放在本报文段数据的最前面)。 |
Options | 可变 | 选项字段。TCP协议最初只规定了一种选项,即最长报文段长度(数据字段加上TCP首部),又称为MSS。MSS告诉对方TCP“我的缓存所能接收的报文段的数据字段的最大长度是MSS个字节”。 |
Padding | 可变 | 填充字段,用来补位,使整个首部长度是4字节的整数倍。 |
data | 可变 | TCP负载。 |
今天主要详细地介绍了一下TCP包的理论知识,基本上都是文字,看起来比较晦涩难懂。下一篇宏哥打算讲解和分享一下:TCP的三次握手和四次挥手以及WireShark的实践。好了,今天时间也不早了,宏哥就讲解和分享到这里,感谢您耐心的阅读,希望对您有所帮助。
原创声明:本文系作者授权腾讯云开发者社区发表,未经许可,不得转载。
如有侵权,请联系 cloudcommunity@tencent.com 删除。
原创声明:本文系作者授权腾讯云开发者社区发表,未经许可,不得转载。
如有侵权,请联系 cloudcommunity@tencent.com 删除。