首页
学习
活动
专区
圈层
工具
发布
首页
学习
活动
专区
圈层
工具
MCP广场
社区首页 >专栏 >【腾讯云双十一活动攻略】腾讯云HAI入门,轻松拿捏AI作画

【腾讯云双十一活动攻略】腾讯云HAI入门,轻松拿捏AI作画

原创
作者头像
三掌柜
修改2024-12-04 10:10:59
修改2024-12-04 10:10:59
7690
举报
文章被收录于专栏:人工智能人工智能

目录

  • 前言
  • 关于HAI
  • HAI优势
  • 开启HAI使用
  • 腾讯云HAI双十一购买攻略
  • 结束语
  • 参考文献

双十一活动入口https://cloud.tencent.com/act/pro/double11-2024?fromSource=gwzcw.8891746.8891746.8891746

0
0

前言

随着科技的不断进步和数据驱动的时代到来,越来越多的开发者和数据研究人员需要强大的计算能力来支持他们的工作,尤其是在处理大规模数据、进行机器学习和人工智能等高性能应用方面,对GPU算力的需求变得越来越迫切。作为开发者,我觉得在当前人工智能领域火热不减的情况下,会有越来越多高性能应用的诞生,这些高性能应用是建立在强大的数据和算力的处理上的,虽然也有国内外互联网大厂逐步推出自己的GPU算力服务,但是通过体验了一些知名的GPU算力服务,个人觉得腾讯云推出的高性能应用服务用着不错,感觉这个服务就是给开发者量身打造的无需复杂配置、即开即用的GPU云服务平台。那么本文就来详细分享一下笔者的亲身体验过程,同时这个月是双十一购物狂欢月,这里也是通过双十一的攻略,帮助各位开发者利用这一产品实现AI绘画相关的业务。

关于HAI

先来了解一下腾讯云HAI的产品介绍,根据腾讯云官方的介绍,腾讯云高性能应用服务(Hyper Application Inventor,HAI),是一款面向 Al、科学计算的 GPU 应用服务产品,为开发者量身打造的澎湃算力平台,以确保用户获得最佳性价比。没有复杂的配置,就可以享受即开即用的GPU云服务体验。

在 HAI 中,使用者可以根据应用智能匹配并推选出最适合的 GPU 算力资源,从而保证在数据科学、LLM(Large Language Model)、AI 作画等高性能应用中获得最佳性价比,而且HAI 的一键部署特性可以让使用者在短短几分钟内构建如 StableDiffusion、ChatGLM 等热门模型的应用环境。对于 AI 研究者来说,直观图形界面会大大降低了调试的复杂度,而且支持jupyterlab、webui 等多种连接方式,帮助开发者轻松探索与创新,甚至只需打开浏览器,HAI 便打开了一片无限可能的高性能应用领域。

HAI优势

通过腾讯云官方的介绍,HAI的核心理念是提供澎湃的算力,以满足开发者和数据科学家们在各种高性能应用中的需求,不管是数据科学、LLM还是AI作画,HAI都能根据应用的需求智能匹配并推选出最适合的GPU算力资源,这可以让开发者不再需要担心算力资源的配置和管理,从而可以专注于应用的开发和优化,提高工作效率。除此之外,HAI自身的优势还有很多,比如在简单易用、快速部署、灵活性强、以及丰富的算力种类等等。

1、简单易用

使用前的准备工作非常简单,简化了关于存储等基础设施的配置过程,极大降低了操作和维护管理的复杂程度,真的是简单易用。

2、快速部署能力

HAI的一键部署特性可以让用户在几分钟内构建热门模型的应用环境成为可能,比如StableDiffusion和ChatGLM等热门模型在HAI平台上的一键部署功能使得用户能够快速搭建这些模型的应用环境,省去了繁琐的配置过程,这极大降低了应用部署的时间和成本,而且支持多种AI环境的快速部署。

3、灵活性强

HAI支持用户登录实例的能力,还可以对AI模型和实例环境进行非常灵活的配置,极大方便使用者对复杂的实际情况的需求,尤其是满足很多实际应用场景。

4、丰富算力种类

据悉HAI提供多种算力配套供使用者选择,使用者可以通过HAI服务详情结合自己实际业务需求进行选择合适的算力套餐,而且HAI还在不断更新这种算力种类,尽最大程度的满足各种实际场景的使用。

开启HAI使用

不在过多废话了,直接开启本文的重头戏,关于HAI的使用。在正式开始使用HAI之前,需要进行一些准备工作,待准备工作做好之后,在进行实际的操作体验。

1、前期准备工作

关于腾讯云账号的问题,本文不在赘述。这里只来讲一下,通过腾讯云账号登录之后,打开进入HAI的主页,登录腾讯云账号之后,然后从控制台进入。

0
0
0
0

同意授权之后,就进入算力管理控制台了,

0
0

然后去新建算力,如下所示:

0
0

然后进入新建购买页面,如下所示:

0
0

这里我为了操作利用HAI轻松拿捏AI作画,就选择了如下的服务:

0
0

购买成功之后,需要短暂等待,

0
0

创建成功之后,就显示具体详情了,如下所示:

0
0

点击算力列表,进详情,如下所示:

0
0

2、使用HAI 进行文生图模型

可以直接进入算力控制界面,5天年假,周日就请假 ,以下可选择两种方式进入。

进入方式一

0
0

进入方式二

0
0

进入之后,打开控制界面,如下所示:

0
0

先来汉化一下,使用 高性能应用服务HAI 部署的 StableDiffusionWebUI 配置简体中文语言包

0
0

汉化之后,需要在Extension 选项卡里面通过加载,方插件列表直接安装。以及Extension 选项卡里面通过加载官方插件列表直接安装Extension 选项卡里面通过加载官方插件列表直接安装。

0
0
0
0

然后点击,如下所示:

0
0

会出现很多结果,由于数据太多,你可以用ctrl+f快捷键,直接搜搜zh_CN,然后即可找到,点击安装即可,如下图所示:

0
0

搜索时候的效果

0
0

安装成功之后的,会在下面提示汉化功能已经安装好了。

0
0

然后保存设置

0
0

这里需要注意的是,设置完之后要先保存设置,然后再重启,不然会无效果。如下所示:

0
0

如果保存设置之后,依然没变,那就多重启两次,就会汉化成功,本人重启了3次才汉化成功。汉化之后的效果如下所示:

0
0

另外需要分享一下扩展功能,如下所示:

0
0

3、具体体验

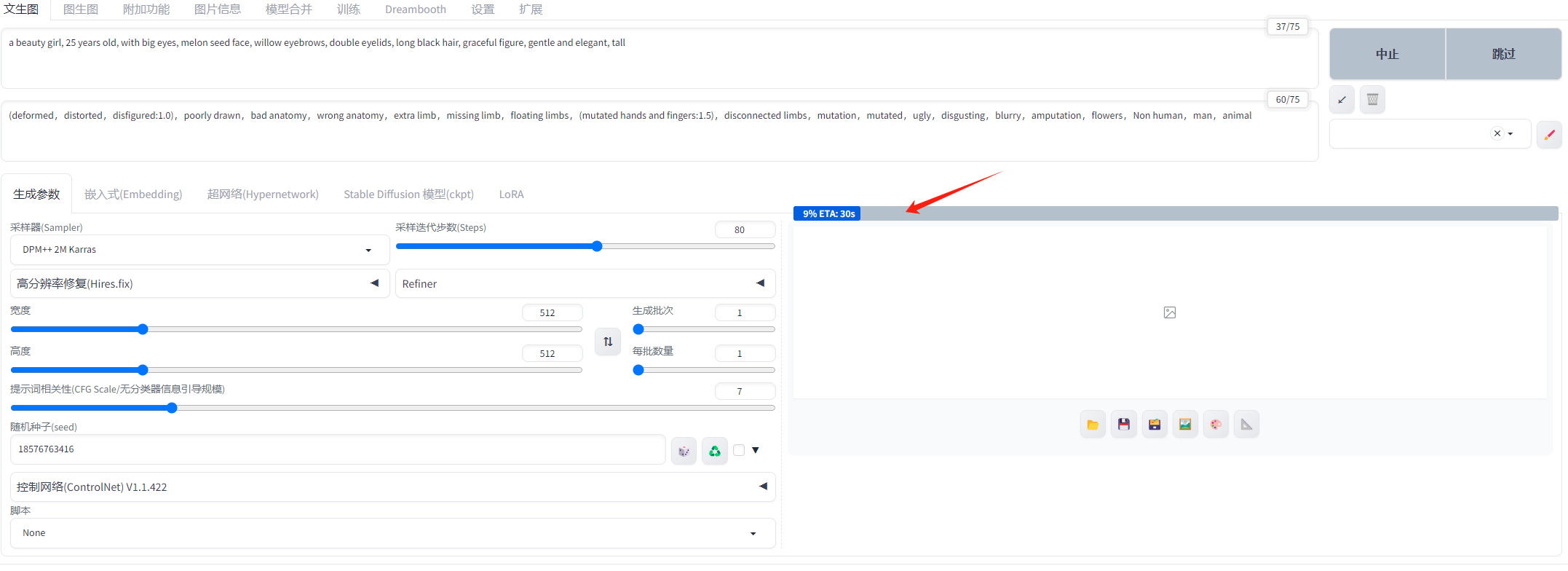
接下来就是重头戏,进行快速AI绘画体验,直接上参数,如下所示:

正向参数:a beauty girl, 25 years old, with big eyes, melon seed face, willow eyebrows, double eyelids, long black hair, graceful figure, gentle and elegant, tall

反向参数:(deformed,distorted,disfigured:1.0),poorly drawn,bad anatomy,wrong anatomy,extra limb,missing limb,floating limbs,(mutated hands and fingers:1.5),disconnected limbs,mutation,mutated,ugly,disgusting,blurry,amputation,flowers,Non human,man,animal

0
0

接下来就是见证奇迹的时刻,点击右上角的生成按钮

0
0

需要短暂等待,如下所示:

0
0

生成效果如下所示,这里我生成了1张图,具体如下所示:

0
0

下载保存上面生成的AI绘画图片,如下所示:

0
0

腾讯云HAI双十一购买攻略

根据最新消息,腾讯云HAI智算服务在双十一期间提供了多种优惠,包括限时折扣体验、新手专属福利和长租优惠。

0
0

1、 限时折扣体验

关于HAI部分GPU资源,在双十一期间支持限时折扣体验,开发者可以用更低的价格快速上手GPU智算服务。

2、新手专属福利

对于新用户来讲,首次使用HAI服务的用户可以领取新人专属折扣,享受高性能GPU服务,助力初创企业和小团队的AI项目。

3、长租优惠

不仅新用户有福利,长期用户也有优惠,尤其是长期训练模型的企业,HAI推出了长租优惠,适合有长期GPU需求的AI团队,整体成本较短期租赁大幅下降。

0
0

4、购买策略

至于购买策略,总结下面三点

  • 抢秒杀,拿满减:秒杀产品和满减券是快速节省成本的途径,定时抢购高性价比的秒杀产品,并在合适的产品上使用满减券。
  • 新用户专享与老用户续费优惠:对于新用户,可以借此机会以极低的价格入手优质产品;老用户则可以通过续费和升级来享受优惠。
  • 组合购买,合理配置:选择组合购买产品,提升整体服务的性价比,通过搭配优化满足不同场景需求。

5、HAI智算服务购买总结

先来讲一下看HAI服务提供强大的GPU算力支持,使用便捷,为开发者和企业解决了在AI开发过程中的痛点。通过腾讯云的双十一活动,开发者和企业可以低成本获取到适合自己需求的云服务,从基础的轻量应用服务器到高性能GPU算力平台HAI,选择范围广泛且优惠力度空前。这份攻略能是不是可以帮助你在双十一期间找到适合自己的产品和最优玩法?让你用最少的投入收获最大的回报!

结束语

经过上文关于腾讯云HAI的介绍,以及我自己亲自体验HAI的绘画功能,我对HAI的使用体验很满意,它不仅可以让我更深层面的了解算力和生成式AI,它还给我后面的工作实际使用带来了很大的启发。腾讯云HAI是开发者的澎湃算力平台,给使用开发者提供了强大的GPU云服务体验,无需复杂配置且快速构建的优势,让HAI能够更好的被各行各业的开发者使用起来。无论是对于数据研究人员、机器学习工程师,还是其他需要高性能计算的开发者来说,HAI都是一个强大且方便易用的选择。最后,我呼吁各位开发者小伙伴朋友们,如果你是一个需要强大算力支持的开发者,我强烈推荐你尝试腾讯云高性能应用服务HAI,相信它会给你带来令人惊喜的体验!

参考文献

1、腾讯云HAI官方文档: https://cloud.tencent.com/act/pro/hai

2、腾讯云双十一活动品牌活动:https://cloud.tencent.com/act/pro/double11-2024?fromSource=gwzcw.8891746.8891746.8891746

原创声明:本文系作者授权腾讯云开发者社区发表,未经许可,不得转载。

如有侵权,请联系 cloudcommunity@tencent.com 删除。

原创声明:本文系作者授权腾讯云开发者社区发表,未经许可,不得转载。

如有侵权,请联系 cloudcommunity@tencent.com 删除。

评论
登录后参与评论
0 条评论
热度
最新
推荐阅读
目录
  • 目录
  • 前言
  • 关于HAI
  • HAI优势
    • 1、简单易用
    • 2、快速部署能力
    • 3、灵活性强
    • 4、丰富算力种类
  • 开启HAI使用
    • 1、前期准备工作
    • 2、使用HAI 进行文生图模型
      • 进入方式一
      • 进入方式二
    • 3、具体体验
  • 腾讯云HAI双十一购买攻略
    • 1、 限时折扣体验
    • 2、新手专属福利
    • 3、长租优惠
    • 4、购买策略
    • 5、HAI智算服务购买总结
  • 结束语
  • 参考文献
领券
问题归档专栏文章快讯文章归档关键词归档开发者手册归档开发者手册 Section 归档