首页
学习
活动
专区
圈层
工具
发布
社区首页 >专栏 >在线微信对话生成器,可录制视频

在线微信对话生成器,可录制视频

作者头像
半夜喝可乐
发布2024-09-30 20:04:39
发布2024-09-30 20:04:39
1.4K2
举报
文章被收录于专栏:小轻论坛小轻论坛

资源简介

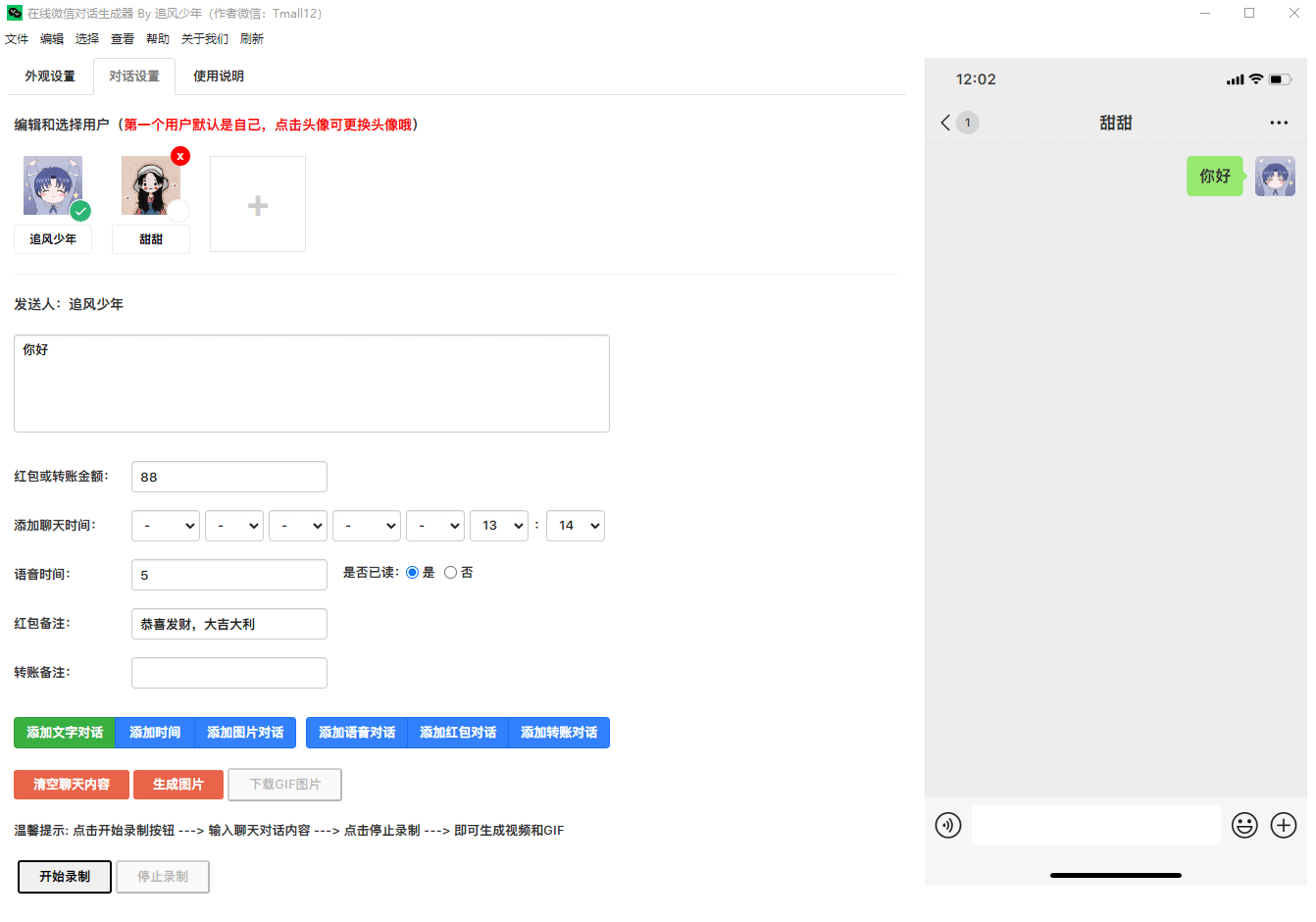
在线微信对话生成器,是一款在线微信聊天对话制作的工具,可以添加不同用户角色进行对话,支持发送文字、语音、图片、红包、转账等 用来装逼 OR 制作抖音幽默段子还是不错的,可谓是一款娱乐制作神器 微信对话生成器,是-款聊天记录制作工具,可以模拟微信聊天,可以添加不同用户角色 进行对话,支持发送文字、语音、图片、红包、转账等。可以将聊天内容- -键生成为图片、长截图、动态图片和视频。 抖音上常见的聊天记录视频,使用这款工具可以轻松制作出来

lofyhw3j.png
lofyhw3j.png
demo.gif
demo.gif

下载地址

https://lightweb.lanzout.com/iCsOV1dgx0aj

本文参与 腾讯云自媒体同步曝光计划,分享自作者个人站点/博客。
原始发表:2023-11-02,如有侵权请联系 cloudcommunity@tencent.com 删除

本文分享自 作者个人站点/博客 前往查看

如有侵权,请联系 cloudcommunity@tencent.com 删除。

本文参与 腾讯云自媒体同步曝光计划  ,欢迎热爱写作的你一起参与!

评论
登录后参与评论
0 条评论
热度
最新
推荐阅读
目录
  • 资源简介
  • 下载地址
领券
问题归档专栏文章快讯文章归档关键词归档开发者手册归档开发者手册 Section 归档