首页
学习
活动
专区
圈层
工具
发布
首页
学习
活动
专区
圈层
工具
MCP广场
社区首页 >专栏 >Stable Diffusion 硬核生存指南:WebUI 中的 VAE

Stable Diffusion 硬核生存指南:WebUI 中的 VAE

作者头像
soulteary
发布2023-09-04 18:59:46
发布2023-09-04 18:59:46
1.7K00
代码可运行
举报
运行总次数:0
代码可运行

本篇文章聊聊 Stable Diffusion 生态中呼声最高、也是最复杂的开源模型管理图形界面 “stable-diffusion-webui” 中和 VAE 相关的事情。

写在前面

Stable Diffusion 生态中有一个很重要的项目,它对于 SD 生态繁荣做出的贡献可以说居功至伟,自去年八月下旬推出后,至今狂揽近十万颗 Stars,足以说明社区用户对它的认同和感激,它就是 AUTOMATIC1111/stable-diffusion-webui[1]

目前项目中已累计收到了来自全球 465 位开源玩家的代码提交,积累了 5300+ 提交记录,项目代码库开始变的非常庞大、许多功能的设计和运行原理也变的不是那么的清晰。

在最近顺带研究 SDXL 和适配 SDXL 和 WebUI 的过程中,正好要走读代码,就从一个大家可能经常看到,但是大概率不清楚项目中调用流程和作用原理的功能开始吧。

在之前的内容中,我提起过多次 Stable Diffusion[2] 相关的内容,如果你对它还不了解,可以自行翻阅。

VAE 相关的前置知识点

Stable Diffusion 和 VAE 涉及非常非常多有趣的知识点。

不过,这篇文章中,我不想过多展开学术相关的内容。所以,我会尽量简单的列举和 VAE 相关的,我们需要知道的内容,方便后续我们阅读代码中相关的部分和进行理解。

VAE 是什么?为什么需要它?

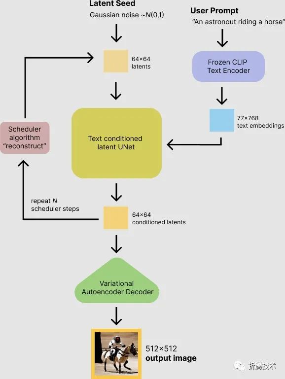
Stable Diffusion(稳定扩散)基于 Latent Diffusion(潜在扩展)提出,最出名的一篇论文:《High-Resolution Image Synthesis with Latent Diffusion Models[3]》。使用的神经网络架构是基于《U-Net: Convolutional Networks for Biomedical Image Segmentation[4]》这篇研究工作中提出的 U-Net。

VAE 工作原理(图片来自 HF 技术博客)

简单来说是通过生成一副用户指定大小的充满随机噪声的图片(可以想象为充满雪花点的图),通过上面的算法,将噪音中的元素(蓝天、建筑物、草地)一步步的还原成我们想要的内容,并进行组装,最终成为图片(晴天广阔的草地上有一座建筑物)。

这个图片还原过程中,需要大量的重复、连续的计算,所以通常需要花费大量的时间,并且需要消耗大量的内存或显存资源。图片像素内容越丰富、图片尺寸越大,所需要的计算资源就越多、甚至非常夸张。譬如,如果不采取任何算法手段优化性能,想要生成一张 512x512 的图片,我们可能需要一台至少有 128G 显存的设备。

Latent Diffusion 有一个“多快好省”的妙用:可以通过在低维空间上进行高效的计算,来替代在真实空间对实际图片像素进行计算,减少大量的计算资源和内存资源的消耗。通俗理解,它可以对我们要生成的图像内容进行压缩和解压缩,压缩后的数据,还可以参与计算。譬如,当我们的“压缩工具”的压缩倍数是 8 的话,上面例子中,我们需要的显存资源就能够从 128G 减少到 16G 啦。

VAE 就是这个神奇的“压缩/解压缩工具”。

图片推理过程中,VAE 的“位置” (图片来自 HF 技术博客)

当我们想使⽤ Stable Diffusion ⽣成⼀张图⽚时(推理过程),VAE 起到的是解压缩过程,⼀ 般称之为“解码器”;当我们想将各种图⽚训练为图⽚⽣成模型时(训练过程),VAE 充当的 ⾓⾊就是编码器了,将图⽚或图⽚中的元素转换为低维空间向量表⽰,并传球给上⽂中提到的 U-Net ⽹络使⽤。

常见 VAE 模型类型

一般情况下,我们只需要重点关注 Stability AI 推出的 EMA (Exponential Moving Average)和 MSE (Mean Square Error )两个类型的 VAE 模型即可。

stabilityai/sd-vae-ft-ema[5]stabilityai/sd-vae-ft-mse[6]

在上面的链接中有这两个模型在辅助生成图片时的效果对比。就使用经验而言,EMA 会更锐利、MSE 会更平滑。

除此之外,还有两个比较知名的 VAE 模型,主要用在动漫风格的图片生成中:

WarriorMama777/OrangeMixs[7]hakurei/waifu-diffusion-v1-4[8]

除了上面的几种 VAE 模型之外,有一些模型会自带自己的 VAE 模型,比如最近发布的 SDXL 模型,在项目中,我们能够看到模型自己的 VAE 模型。

stabilityai/stable-diffusion-xl-refiner-1.0/vae[9]stabilityai/stable-diffusion-xl-base-1.0/vae[10]

当然,Stability AI 也单独发布了一个名为 stabilityai/sdxl-vae[11] 的项目,虽然项目更新时间比两个 SDXL 绘图模型晚一天,但是其中的 VAE模型的版本,却比绘图模型中内置的 VAE 模型要老一个版本,推测这里应该是一个乌龙。

此外,在一些陈旧的文章中,可能会指引你使用:

代码语言:javascript
代码运行次数:0
运行
复制
https://huggingface.co/stabilityai/sd-vae-ft-ema-original/resolve/main/vae-ft-ema-560000-ema-pruned.ckpt
https://huggingface.co/stabilityai/sd-vae-ft-mse-original/resolve/main/vae-ft-mse-840000-ema-pruned.ckpt

但其实,这两个项目早已被新版本模型取代,我们只需要使用前面提到的 EMA 和 MSE 仓库中的模型即可。

VAE 可以组合工作吗?

结合前文中,我们不难理解 UNET 这种接近于原始数据的内容,是比较好组合(合并)在一起进行计算的,而将 VAE 进行组合(合并)就不一定了,比如数据分别被压缩成了 rar7z 格式,在解压缩的时候,我们需要分别进行这两种格式的数据处理。

VAE 的工作方式类似,如果我们需要套用多种模型,那么可选的操作是针对每一个模型应用和它“兼容”的 VAE 模型,而不能够将模型合并成一个,或者使用一个 VAE 模型“一条路走到黑”。

为什么有 VAE 可以“美颜” 的说法

在 Stable Diffusion 的世界,修复人脸主要依赖的是下面两个项目的能力:

TencentARC/GFPGAN[12]sczhou/CodeFormer[13]

不过,前文提到的 Stability AI 推出的常用的 VAE 模型,是基于 LAION-Aesthetics[14]和 LAION-Humans,对 CompVis/latent-diffusion[15] 项目进行了模型微调而来的模型。而这两个数据集特别针对人对于图片的喜爱程度进行了整理,其中后者包含大量的人脸。

所以,在经过高质量的图片、大量人脸数据的训练后,VAE 模型对于改善图片色调,以及轻微修正图片中的人脸,也具备了一些能力。

好了,前置知识到此为止,已经足够我们阅读和理解代码啦。

Stable Diffusion WebUI 代码走读

VAE 的引用和定义散落在项目的许多地方,我们就主要场景进行展开。

VAE 模型和算法调用方式

WebUI 项目中涉及 VAE 定义主要有三个文件:

sd_vae.py获取存在的 VAE 模型文件列表、管理 VAE 模型的加载,文件位于:modules/sd_vae.py[16]

其中最重要的两个函数方法是 resolve_vaereload_vae_weights。前者会将程序启动或用户手动触发 refresh_vae_list 函数后,寻找匹配绘图模型的 VAE 模型。后者,则会将匹配的模型在合适的时间点,一起装载到内存或显存中,用于图片生成计算。

sd_vae_taesd.py 使用了项目 madebyollin/taesd/[17] 作为 VAE 实现,核心目标是快速呈现图像,所以会损失一些质量细节,出现“捏造”数据的问题:modules/sd_vae_taesd.py[18]

sd_vae_approx.py 定义了核心类 VAE Approx,使用 8 个卷积层来实现图片的降噪和还原,以及 cheap_approximation,用来将潜在向量映射到 RGB 空间,这个算法参考了帖子中的做法[19],效率得到了巨大的提升:modules/sd_vae_approx.py[20]

如果我们使用的是 SDXL 模型,则会从 releases/v1.0.0-pre/[21] 发布页面中下载预构建模型 vaeapprox-sdxl.pt,反之则使用项目中的 model.pt 模型。

WebUI 启动,如果缺少上述模型,则会报一些因为读取不到文件出现的奇奇怪怪的问题,所以建议自行下载,提前放在项目代码要读取的位置。

VAE 模型文件查找逻辑

网上经常有人在项目开源社区或各种教程帖子中询问正确的 VAE 模型加载路径。其实这个问题很好回答,源码中查找模型路径的定义在这里:

代码语言:javascript
代码运行次数:0
运行
复制
def refresh_vae_list():
...
    paths = [
        os.path.join(sd_models.model_path, '**/*.vae.ckpt'),
        os.path.join(sd_models.model_path, '**/*.vae.pt'),
        os.path.join(sd_models.model_path, '**/*.vae.safetensors'),
        os.path.join(vae_path, '**/*.ckpt'),
        os.path.join(vae_path, '**/*.pt'),
        os.path.join(vae_path, '**/*.safetensors'),
    ]

    if shared.cmd_opts.ckpt_dir is not None and os.path.isdir(shared.cmd_opts.ckpt_dir):
        paths += [
            os.path.join(shared.cmd_opts.ckpt_dir, '**/*.vae.ckpt'),
            os.path.join(shared.cmd_opts.ckpt_dir, '**/*.vae.pt'),
            os.path.join(shared.cmd_opts.ckpt_dir, '**/*.vae.safetensors'),
        ]

    if shared.cmd_opts.vae_dir is not None and os.path.isdir(shared.cmd_opts.vae_dir):
        paths += [
            os.path.join(shared.cmd_opts.vae_dir, '**/*.ckpt'),
            os.path.join(shared.cmd_opts.vae_dir, '**/*.pt'),
            os.path.join(shared.cmd_opts.vae_dir, '**/*.safetensors'),
        ]

...
    for path in paths:
        candidates += glob.iglob(path, recursive=True)
...

程序启动后,会首先寻找 models/具体模型目录 中的 *.vae.ckpt*.vae.pt*.vae.safetensors 三种后缀的 VAE 模型。接着,如果我们指定了应用启动的模型目录,则会追加查找 指定模型目录 下的三种后缀的 VAE 模型。最后,会搜索 models/VAE 目录下,三种后缀的 VAE 模型。

上述所有的操作,都支持子目录查找。

我们只需要将模型文件防止在上述任一位置即可,程序都能正常加载使用。

额外需要注意的是,有的帖子会让用户随意修改 VAE 模型后缀类型,比如将 pt 修改为 safetensors,这样做是错的。

VAE 模块的调用逻辑

modules/sd_samplers_common.py[22]程序中,定义了四种模型的加载方式:

代码语言:javascript
代码运行次数:0
运行
复制
approximation_indexes = {"Full": 0, "Approx NN": 1, "Approx cheap": 2, "TAESD": 3}

def single_sample_to_image(sample, approximation=None):
    if approximation is None:
        approximation = approximation_indexes.get(opts.show_progress_type, 0)

    if approximation == 2:
        x_sample = sd_vae_approx.cheap_approximation(sample) * 0.5 + 0.5
    elif approximation == 1:
        x_sample = sd_vae_approx.model()(sample.to(devices.device, devices.dtype).unsqueeze(0))[0].detach() * 0.5 + 0.5
    elif approximation == 3:
        x_sample = sample * 1.5
        x_sample = sd_vae_taesd.model()(x_sample.to(devices.device, devices.dtype).unsqueeze(0))[0].detach()
    else:
        x_sample = processing.decode_first_stage(shared.sd_model, sample.unsqueeze(0))[0] * 0.5 + 0.5

    x_sample = torch.clamp(x_sample, min=0.0, max=1.0)
    x_sample = 255. * np.moveaxis(x_sample.cpu().numpy(), 0, 2)
    x_sample = x_sample.astype(np.uint8)

    return Image.fromarray(x_sample)

调用上面函数的主要方法有两个,目标都是将采样数据转换为一张或者多张图片:

代码语言:javascript
代码运行次数:0
运行
复制
def sample_to_image(samples, index=0, approximation=None):
    return single_sample_to_image(samples[index], approximation)

def samples_to_image_grid(samples, approximation=None):
    return images.image_grid([single_sample_to_image(sample, approximation) for sample in samples])

在模型处理图片的过程中的各种功能,会根据具体情况设置 approximation ,来调用不同的模型和算法,来生成图片。

全局参数定义

WebUI 项目中,和 VAE 相关最重要的参数最重要的只有一个:dtype_vae

这个变量最初被定义在modules/devices.py[23]

代码语言:javascript
代码运行次数:0
运行
复制
dtype_vae = torch.float16

当程序代码跑起来之后,modules/shared.py[24] 中会根据当前显卡支持的数据类型,自动调整数值:

代码语言:javascript
代码运行次数:0
运行
复制
devices.dtype = torch.float32 if cmd_opts.no_half else torch.float16
devices.dtype_vae = torch.float32 if cmd_opts.no_half or cmd_opts.no_half_vae else torch.float16

这个数值的改变,正常情况只能够通过命令行参数 no_half_vaeno_half 来改变。但也有意外,在 modules/processing.py[25] 中:

代码语言:javascript
代码运行次数:0
运行
复制
def decode_latent_batch(model, batch, target_device=None, check_for_nans=False):
...
    for i in range(batch.shape[0]):
        sample = decode_first_stage(model, batch[i:i + 1])[0]

        if check_for_nans:
            try:
                devices.test_for_nans(sample, "vae")
            except devices.NansException as e:
                if devices.dtype_vae == torch.float32 or not shared.opts.auto_vae_precision:
                    raise e

                errors.print_error_explanation(
                    "A tensor with all NaNs was produced in VAE.\n"
                    "Web UI will now convert VAE into 32-bit float and retry.\n"
                    "To disable this behavior, disable the 'Automaticlly revert VAE to 32-bit floats' setting.\n"
                    "To always start with 32-bit VAE, use --no-half-vae commandline flag."
                )

                devices.dtype_vae = torch.float32
                model.first_stage_model.to(devices.dtype_vae)
                batch = batch.to(devices.dtype_vae)
...
    return samples

在批量处理潜在向量、检查张量,用来“还原”图片时,假如我们指定了 VAE 模型的精度不为 auto_vae_precision,且 dtype_vae 为全精度时,则强制指定 devices.dtype_vae = torch.float32 并输出错误提醒告知用户。

通过 Model 合并对 VAE 进行 “Bake”

在项目的modules/extras.py[26]程序中,当选择将 VAE Bake 到模型内时,将会把绘图模型和 VAE 打包成一个文件:

代码语言:javascript
代码运行次数:0
运行
复制
...
bake_in_vae_filename = sd_vae.vae_dict.get(bake_in_vae, None)
if bake_in_vae_filename is not None:
    print(f"Baking in VAE from {bake_in_vae_filename}")
    shared.state.textinfo = 'Baking in VAE'
    vae_dict = sd_vae.load_vae_dict(bake_in_vae_filename, map_location='cpu')

    for key in vae_dict.keys():
        theta_0_key = 'first_stage_model.' + key
        if theta_0_key in theta_0:
            theta_0[theta_0_key] = to_half(vae_dict[key], save_as_half)
...
_, extension = os.path.splitext(output_modelname)
if extension.lower() == ".safetensors":
    safetensors.torch.save_file(theta_0, output_modelname, metadata=metadata)
else:
    torch.save(theta_0, output_modelname)

性能优化,量化计算相关

项目的内置“超分插件 LDSR”中,包含了 VAE 量化相关的功能,extensions-builtin/LDSR/vqvae_quantize.py[27]。这段代码改写自“官方项目”CompVis/taming-transformers/taming/modules/vqvae/quantize.py[28],但是做了大量的精简。

原始程序中,定义了四个量化计算的“工具人”,包括:

•VectorQuantizer类:对原始向量进行离散化处理,解决计算瓶颈。•GumbelQuantize类:使用Gumbel Softmax 重参数化技巧处理向量,将原始向量转换为概率分布。•VectorQuantizer2类:更高效的VectorQuantizer 的实现,避免使用昂贵的矩阵乘法操作。•EmbeddingEMA类:使用 EMA(Exponential Moving Average)的方式对数据进行平滑。

新的实现中,实现了一个更精简的模块,可以在保留输入向量梯度信息的前提下,对原始向量进行高效的离散处理。

macOS 和小显存设备相关

WebUI 默认没有全局启用半精度,但是考虑到 macOS 设备资源有限,所以在默认提供的启动脚本中,尤其是针对 macOS 设备,默认添加了 --no-half-vae 启动参数。

代码语言:javascript
代码运行次数:0
运行
复制
export COMMANDLINE_ARGS="--skip-torch-cuda-test --upcast-sampling --no-half-vae --use-cpu interrogate"

所以,如果你的设备显存比较少,也可以考虑默认添加这个启动参数,来让资源有限的设备能够将模型程序跑起来。

其他

感谢在 WebUI 项目发布的同期,HuggingFace 团队发布了一篇详尽的技术博客:《Stable Diffusion with 🧨 Diffusers[29]》。

感谢 @史业民 博士,中文 Llama2 7B 项目[30]发起人,针对本文学术内容部分进行勘误。

最后

折腾完前两篇文章《使用 Docker 快速上手 Stability AI 的 SDXL 1.0 正式版[31]》、《基于 Docker 的深度学习环境:Windows 篇[32]》后,昨天尝试将 SDXL 1.0 适配到了本文中提到的 WebUI 项目。

适配 SDXL 1.0 模型的 WebUI

虽然能够正常生成图片,但是感觉执行效率相比之前文章中的方法,有 20% 左右的性能下降,为了清清楚楚的使用项目,于是就有了这篇内容。

接下来有空的时候,我会继续阅读这个项目的代码,改进模型适配,期待在这个项目中,图片生成效率能够变的更高。

--EOF

引用链接

[1] AUTOMATIC1111/stable-diffusion-webui: https://github.com/AUTOMATIC1111/stable-diffusion-webui [2] Stable Diffusion: https://soulteary.com/tags/stable-diffusion.html [3] High-Resolution Image Synthesis with Latent Diffusion Models: https://arxiv.org/abs/2112.10752 [4] U-Net: Convolutional Networks for Biomedical Image Segmentation: https://arxiv.org/abs/1505.04597 [5] stabilityai/sd-vae-ft-ema: https://huggingface.co/stabilityai/sd-vae-ft-ema [6] stabilityai/sd-vae-ft-mse: https://huggingface.co/stabilityai/sd-vae-ft-mse [7] WarriorMama777/OrangeMixs: https://huggingface.co/WarriorMama777/OrangeMixs [8] hakurei/waifu-diffusion-v1-4: https://huggingface.co/hakurei/waifu-diffusion-v1-4 [9] stabilityai/stable-diffusion-xl-refiner-1.0/vae: https://huggingface.co/stabilityai/stable-diffusion-xl-refiner-1.0/tree/main/vae [10] stabilityai/stable-diffusion-xl-base-1.0/vae: https://huggingface.co/stabilityai/stable-diffusion-xl-base-1.0/tree/main/vae [11] stabilityai/sdxl-vae: https://huggingface.co/stabilityai/sdxl-vae [12] TencentARC/GFPGAN: https://github.com/TencentARC/GFPGAN [13] sczhou/CodeFormer: https://github.com/sczhou/CodeFormer [14] LAION-Aesthetics: https://laion.ai/blog/laion-aesthetics/ [15] CompVis/latent-diffusion: https://github.com/CompVis/latent-diffusion [16] modules/sd_vae.py: https://github.com/AUTOMATIC1111/stable-diffusion-webui/blob/master/modules/sd_vae.py [17] madebyollin/taesd/: https://github.com/madebyollin/taesd/ [18] modules/sd_vae_taesd.py: https://github.com/AUTOMATIC1111/stable-diffusion-webui/blob/master/modules/sd_vae_taesd.py [19] 帖子中的做法: https://discuss.huggingface.co/t/decoding-latents-to-rgb-without-upscaling/23204/2 [20] modules/sd_vae_approx.py: https://github.com/AUTOMATIC1111/stable-diffusion-webui/blob/master/modules/sd_vae_approx.py [21] releases/v1.0.0-pre/: https://github.com/AUTOMATIC1111/stable-diffusion-webui/releases/v1.0.0-pre/ [22] modules/sd_samplers_common.py: https://github.com/AUTOMATIC1111/stable-diffusion-webui/blob/master/modules/sd_samplers_common.py [23] modules/devices.py: https://github.com/AUTOMATIC1111/stable-diffusion-webui/blob/master/modules/devices.py [24] modules/shared.py: https://github.com/AUTOMATIC1111/stable-diffusion-webui/blob/master/modules/shared.py [25] modules/processing.py: https://github.com/AUTOMATIC1111/stable-diffusion-webui/blob/master/modules/processing.py [26] modules/extras.py: https://github.com/AUTOMATIC1111/stable-diffusion-webui/blob/master/modules/extras.py [27] extensions-builtin/LDSR/vqvae_quantize.py: https://github.com/AUTOMATIC1111/stable-diffusion-webui/blob/master/extensions-builtin/LDSR/vqvae_quantize.py [28] CompVis/taming-transformers/taming/modules/vqvae/quantize.py: https://github.com/CompVis/taming-transformers/blob/master/taming/modules/vqvae/quantize.py [29] Stable Diffusion with 🧨 Diffusers: https://huggingface.co/blog/stable_diffusion [30] 中文 Llama2 7B 项目: https://github.com/LinkSoul-AI/Chinese-Llama-2-7b [31] 使用 Docker 快速上手 Stability AI 的 SDXL 1.0 正式版: https://soulteary.com/2023/07/29/get-started-with-stability-ai-sdxl-1-0-release-using-docker.html [32] 基于 Docker 的深度学习环境:Windows 篇: https://soulteary.com/2023/07/29/docker-based-deep-learning-environment-under-windows.html

本文参与 腾讯云自媒体同步曝光计划,分享自微信公众号。
原始发表:2023-07-31,如有侵权请联系 cloudcommunity@tencent.com 删除

本文分享自 折腾技术 微信公众号,前往查看

如有侵权,请联系 cloudcommunity@tencent.com 删除。

本文参与 腾讯云自媒体同步曝光计划  ,欢迎热爱写作的你一起参与!

评论
登录后参与评论
0 条评论
热度
最新
推荐阅读
目录
  • 写在前面
  • VAE 相关的前置知识点
    • VAE 是什么?为什么需要它?
    • 常见 VAE 模型类型
    • VAE 可以组合工作吗?
    • 为什么有 VAE 可以“美颜” 的说法
  • Stable Diffusion WebUI 代码走读
    • VAE 模型和算法调用方式
    • VAE 模型文件查找逻辑
    • VAE 模块的调用逻辑
    • 全局参数定义
    • 通过 Model 合并对 VAE 进行 “Bake”
    • 性能优化,量化计算相关
    • macOS 和小显存设备相关
  • 其他
  • 最后
领券
问题归档专栏文章快讯文章归档关键词归档开发者手册归档开发者手册 Section 归档