首页
学习
活动
专区
圈层
工具
发布
首页
学习
活动
专区
圈层
工具
MCP广场
社区首页 >专栏 >【Kotlin 协程】Flow 异步流 ⑦ ( 调用 FlowCollector#emit 发射元素时自动执行 Flow 流的取消检测 | 启用检测 Flow 流的取消cancellable函数 )

【Kotlin 协程】Flow 异步流 ⑦ ( 调用 FlowCollector#emit 发射元素时自动执行 Flow 流的取消检测 | 启用检测 Flow 流的取消cancellable函数 )

作者头像
韩曙亮
发布2023-03-30 18:30:12
发布2023-03-30 18:30:12
1.2K00
代码可运行
举报
运行总次数:0
代码可运行

文章目录

一、调用 FlowCollector#emit 发射元素时自动执行 Flow 流的取消检测


在 Flow 流构建器 中 , 每次 调用 FlowCollector#emit 发射元素时 ,

都会执行一个 ensureActive 检测 , 检测当前的流是否取消 ,

因此 , 在 flow 流构建器 中 , 循环执行的 FlowCollector#emit 发射操作 , 是可以取消的 ;

在 Flow#collect 代码块中 , 执行 Job#cancel 函数 , 即可 取消该流收集操作所在的协程 , 进而取消了流 ;

代码语言:javascript
代码运行次数:0
运行
复制
/**
 * 用一个可选的cancel [cause]取消这个作用域,包括它的作业和它的所有子任务。
 * 原因可用于指定错误消息或提供有关的其他详细信息
 * 用于调试目的的取消原因。
 * 如果作用域中没有作业,则抛出[IllegalStateException]。
 */
public fun CoroutineScope.cancel(cause: CancellationException? = null) {
    val job = coroutineContext[Job] ?: error("Scope cannot be cancelled because it does not have a job: $this")
    job.cancel(cause)
}

代码示例 : 在收集元素时 , 收集几个元素后 , 执行 Flow#cancel 函数 , 取消流收集所在协程 ;

代码语言:javascript
代码运行次数:0
运行
复制
package kim.hsl.coroutine

import android.os.Bundle
import androidx.appcompat.app.AppCompatActivity
import kotlinx.coroutines.*
import kotlinx.coroutines.flow.*

class MainActivity : AppCompatActivity() {
    override fun onCreate(savedInstanceState: Bundle?) {
        super.onCreate(savedInstanceState)
        setContentView(R.layout.activity_main)

        // 携程中调用挂起函数返回一个 Flow 异步流
        runBlocking {
            flowEvent().collect{
                println("收集元素 $it")

                if (it == 2) {
                    // 收集到元素 2 时, 取消流
                    // 在流中 emit 发射 3 时, 就会自动爆出异常, 停止后续操作
                    cancel()
                }
            }
        }
    }

    /**
     * 使用 flow 构建器 Flow 异步流
     */
    suspend fun flowEvent() = flow<Int> {

        for(i in 0..5) {
            delay(1000)
            emit(i)
            println("发射元素 $i")
        }
    }
}

执行结果 :

代码语言:javascript
代码运行次数:0
运行
复制
2022-12-23 18:16:41.610 29409-29409/kim.hsl.coroutine I/System.out: 收集元素 0
2022-12-23 18:16:41.611 29409-29409/kim.hsl.coroutine I/System.out: 发射元素 0
2022-12-23 18:16:42.614 29409-29409/kim.hsl.coroutine I/System.out: 收集元素 1
2022-12-23 18:16:42.614 29409-29409/kim.hsl.coroutine I/System.out: 发射元素 1
2022-12-23 18:16:43.655 29409-29409/kim.hsl.coroutine I/System.out: 收集元素 2
2022-12-23 18:16:43.658 29409-29409/kim.hsl.coroutine I/System.out: 发射元素 2
2022-12-23 18:16:43.661 29409-29409/kim.hsl.coroutine D/AndroidRuntime: Shutting down VM
    
    
    --------- beginning of crash
2022-12-23 18:16:43.665 29409-29409/kim.hsl.coroutine E/AndroidRuntime: FATAL EXCEPTION: main
    Process: kim.hsl.coroutine, PID: 29409
    java.lang.RuntimeException: Unable to start activity ComponentInfo{kim.hsl.coroutine/kim.hsl.coroutine.MainActivity}: kotlinx.coroutines.JobCancellationException: BlockingCoroutine was cancelled; job=BlockingCoroutine{Cancelled}@daf39f2
        at android.app.ActivityThread.performLaunchActivity(ActivityThread.java:2951)
        at android.app.ActivityThread.handleLaunchActivity(ActivityThread.java:3086)
        at android.app.servertransaction.LaunchActivityItem.execute(LaunchActivityItem.java:78)
        at android.app.servertransaction.TransactionExecutor.executeCallbacks(TransactionExecutor.java:108)
        at android.app.servertransaction.TransactionExecutor.execute(TransactionExecutor.java:68)
        at android.app.ActivityThread$H.handleMessage(ActivityThread.java:1816)
        at android.os.Handler.dispatchMessage(Handler.java:106)
        at android.os.Looper.loop(Looper.java:193)
        at android.app.ActivityThread.main(ActivityThread.java:6718)
        at java.lang.reflect.Method.invoke(Native Method)
        at com.android.internal.os.RuntimeInit$MethodAndArgsCaller.run(RuntimeInit.java:493)
        at com.android.internal.os.ZygoteInit.main(ZygoteInit.java:858)
     Caused by: kotlinx.coroutines.JobCancellationException: BlockingCoroutine was cancelled; job=BlockingCoroutine{Cancelled}@daf39f2
2022-12-23 18:16:43.695 29409-29409/kim.hsl.coroutine I/Process: Sending signal. PID: 29409 SIG: 9

二、调用 Flow#cancellable() 函数启用检测 Flow 流的取消


在 Flow 流中 , 除 FlowCollector#emit 发射元素 之外 ,

还有很多其它的 流操作 , 这些操作不会 自动执行 ensureActive 检测 ,

因此这里需要我们 手动 进行 流取消检测 ;

调用 Flow#cancellable() 函数 , 可以手动设置流取消检测 ;

1、流取消失败代码示例

代码示例 :

代码语言:javascript
代码运行次数:0
运行
复制
package kim.hsl.coroutine

import android.os.Bundle
import androidx.appcompat.app.AppCompatActivity
import kotlinx.coroutines.*
import kotlinx.coroutines.flow.*

class MainActivity : AppCompatActivity() {
    override fun onCreate(savedInstanceState: Bundle?) {
        super.onCreate(savedInstanceState)
        setContentView(R.layout.activity_main)

        // 携程中调用挂起函数返回一个 Flow 异步流
        runBlocking {

            (0..5).asFlow().collect {
                println("收集到元素 $it")

                // 收集到元素 2 时, 协程退出
                if (it == 2) {
                    cancel()
                }
            }

        }
    }
}

执行结果 :

代码语言:javascript
代码运行次数:0
运行
复制
2022-12-23 18:24:01.821 30105-30105/kim.hsl.coroutine I/System.out: 收集到元素 0
2022-12-23 18:24:01.822 30105-30105/kim.hsl.coroutine I/System.out: 收集到元素 1
2022-12-23 18:24:01.822 30105-30105/kim.hsl.coroutine I/System.out: 收集到元素 2
2022-12-23 18:24:01.827 30105-30105/kim.hsl.coroutine I/System.out: 收集到元素 3
2022-12-23 18:24:01.827 30105-30105/kim.hsl.coroutine I/System.out: 收集到元素 4
2022-12-23 18:24:01.827 30105-30105/kim.hsl.coroutine I/System.out: 收集到元素 5
2022-12-23 18:24:01.829 30105-30105/kim.hsl.coroutine D/AndroidRuntime: Shutting down VM
    
    
    --------- beginning of crash
2022-12-23 18:24:01.832 30105-30105/kim.hsl.coroutine E/AndroidRuntime: FATAL EXCEPTION: main
    Process: kim.hsl.coroutine, PID: 30105
    java.lang.RuntimeException: Unable to start activity ComponentInfo{kim.hsl.coroutine/kim.hsl.coroutine.MainActivity}: kotlinx.coroutines.JobCancellationException: BlockingCoroutine was cancelled; job=BlockingCoroutine{Cancelled}@daf39f2
        at android.app.ActivityThread.performLaunchActivity(ActivityThread.java:2951)
        at android.app.ActivityThread.handleLaunchActivity(ActivityThread.java:3086)
        at android.app.servertransaction.LaunchActivityItem.execute(LaunchActivityItem.java:78)
        at android.app.servertransaction.TransactionExecutor.executeCallbacks(TransactionExecutor.java:108)
        at android.app.servertransaction.TransactionExecutor.execute(TransactionExecutor.java:68)
        at android.app.ActivityThread$H.handleMessage(ActivityThread.java:1816)
        at android.os.Handler.dispatchMessage(Handler.java:106)
        at android.os.Looper.loop(Looper.java:193)
        at android.app.ActivityThread.main(ActivityThread.java:6718)
        at java.lang.reflect.Method.invoke(Native Method)
        at com.android.internal.os.RuntimeInit$MethodAndArgsCaller.run(RuntimeInit.java:493)
        at com.android.internal.os.ZygoteInit.main(ZygoteInit.java:858)
     Caused by: kotlinx.coroutines.JobCancellationException: BlockingCoroutine was cancelled; job=BlockingCoroutine{Cancelled}@daf39f2
2022-12-23 18:24:01.856 30105-30105/? I/Process: Sending signal. PID: 30105 SIG: 9

2、启用检测 Flow 流的取消代码示例

代码示例 :

代码语言:javascript
代码运行次数:0
运行
复制
package kim.hsl.coroutine

import android.os.Bundle
import androidx.appcompat.app.AppCompatActivity
import kotlinx.coroutines.*
import kotlinx.coroutines.flow.*

class MainActivity : AppCompatActivity() {
    override fun onCreate(savedInstanceState: Bundle?) {
        super.onCreate(savedInstanceState)
        setContentView(R.layout.activity_main)

        // 携程中调用挂起函数返回一个 Flow 异步流
        runBlocking {

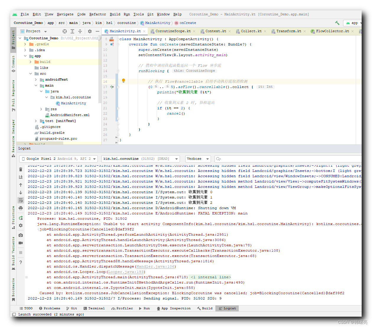
            // 执行 Flow#cancellable 启用手动执行流取消检测
            (0..5).asFlow().cancellable().collect {
                println("收集到元素 $it")

                // 收集到元素 2 时, 协程退出
                if (it == 2) {
                    cancel()
                }
            }
        }
    }
}

执行结果 :

代码语言:javascript
代码运行次数:0
运行
复制
2022-12-23 18:28:40.139 31502-31502/kim.hsl.coroutine I/System.out: 收集到元素 0
2022-12-23 18:28:40.140 31502-31502/kim.hsl.coroutine I/System.out: 收集到元素 1
2022-12-23 18:28:40.140 31502-31502/kim.hsl.coroutine I/System.out: 收集到元素 2
2022-12-23 18:28:40.145 31502-31502/kim.hsl.coroutine D/AndroidRuntime: Shutting down VM
2022-12-23 18:28:40.149 31502-31502/kim.hsl.coroutine E/AndroidRuntime: FATAL EXCEPTION: main
    Process: kim.hsl.coroutine, PID: 31502
    java.lang.RuntimeException: Unable to start activity ComponentInfo{kim.hsl.coroutine/kim.hsl.coroutine.MainActivity}: kotlinx.coroutines.JobCancellationException: BlockingCoroutine was cancelled; job=BlockingCoroutine{Cancelled}@daf39f2
        at android.app.ActivityThread.performLaunchActivity(ActivityThread.java:2951)
        at android.app.ActivityThread.handleLaunchActivity(ActivityThread.java:3086)
        at android.app.servertransaction.LaunchActivityItem.execute(LaunchActivityItem.java:78)
        at android.app.servertransaction.TransactionExecutor.executeCallbacks(TransactionExecutor.java:108)
        at android.app.servertransaction.TransactionExecutor.execute(TransactionExecutor.java:68)
        at android.app.ActivityThread$H.handleMessage(ActivityThread.java:1816)
        at android.os.Handler.dispatchMessage(Handler.java:106)
        at android.os.Looper.loop(Looper.java:193)
        at android.app.ActivityThread.main(ActivityThread.java:6718)
        at java.lang.reflect.Method.invoke(Native Method)
        at com.android.internal.os.RuntimeInit$MethodAndArgsCaller.run(RuntimeInit.java:493)
        at com.android.internal.os.ZygoteInit.main(ZygoteInit.java:858)
     Caused by: kotlinx.coroutines.JobCancellationException: BlockingCoroutine was cancelled; job=BlockingCoroutine{Cancelled}@daf39f2
2022-12-23 18:28:40.169 31502-31502/? I/Process: Sending signal. PID: 31502 SIG: 9
本文参与 腾讯云自媒体同步曝光计划,分享自作者个人站点/博客。
原始发表:2022-12-23,如有侵权请联系 cloudcommunity@tencent.com 删除

本文分享自 作者个人站点/博客 前往查看

如有侵权,请联系 cloudcommunity@tencent.com 删除。

本文参与 腾讯云自媒体同步曝光计划  ,欢迎热爱写作的你一起参与!

评论
登录后参与评论
0 条评论
热度
最新
推荐阅读
目录
  • 文章目录
  • 一、调用 FlowCollector#emit 发射元素时自动执行 Flow 流的取消检测
  • 二、调用 Flow#cancellable() 函数启用检测 Flow 流的取消
    • 1、流取消失败代码示例
    • 2、启用检测 Flow 流的取消代码示例
领券
问题归档专栏文章快讯文章归档关键词归档开发者手册归档开发者手册 Section 归档