分布式前
单体应用被拆分成微服务应用,原来的三个模块被拆分成三个独立的应用,分别使用三个独立的数据源,业务操作需要调用三三 个服务来完成。此时每个服务内部的数据一致性由本地事务来保证, 但是全局的数据一致性问题没法保证。

一句话:一次业务操作需要跨多个数据源或需要跨多个系统进行远程调用,就会产生分布式事务问题。
是什么
Seata是一款开源的分布式事务解决方案,致力于在微服务架构下提供高性能和简单易用的分布式事务服务。
官方网址 (opens new window)
能干嘛
一个典型的分布式事务过程
分布式事务处理过程的一ID+三组件模型:
处理过程:

去哪下
发布说明: https://github.com/seata/seata/releases (opens new window)
怎么玩
本地@Transactional
全局@GlobalTransactional
SEATA 的分布式交易解决方案

我们只需要使用一个 @GlobalTransactional 注解在业务方法上:
Seata-Server安装
官网地址 - http://seata.io/zh-cn/ (opens new window)
下载版本 - 0.9.0
seata-server-0.9.0.zip解压到指定目录并修改conf目录下的file.conf配置文件
先备份原始file.conf文件
主要修改:自定义事务组名称+事务日志存储模式为db +数据库连接信息
file.conf
service模块
service {
##fsp_tx_group是自定义的
vgroup_mapping.my.test.tx_group="fsp_tx_group"
default.grouplist = "127.0.0.1:8091"
enableDegrade = false
disable = false
max.commitretry.timeout= "-1"
max.ollbackretry.timeout= "-1"
}store模块
## transaction log store
store {
## store mode: file, db
## 改成db
mode = "db"
## file store
file {
dir = "sessionStore"
# branch session size, if exceeded first try compress lockkey, still exceeded throws exceptions
max-branch-session-size = 16384
# globe session size, if exceeded throws exceptions
max-global-session-size = 512
# file buffer size, if exceeded allocate new buffer
file-write-buffer-cache-size = 16384
# when recover batch read size
session.reload.read_size= 100
# async, sync
flush-disk-mode = async
}
# database store
db {
## the implement of javax.sql.DataSource, such as DruidDataSource(druid)/BasicDataSource(dbcp) etc.
datasource = "dbcp"
## mysql/oracle/h2/oceanbase etc.
## 配置数据源
db-type = "mysql"
driver-class-name = "com.mysql.jdbc.Driver"
url = "jdbc:mysql://127.0.0.1:3306/seata"
user = "root"
password = "你自己密码"
min-conn= 1
max-conn = 3
global.table = "global_table"
branch.table = "branch_table"
lock-table = "lock_table"
query-limit = 100
}
}mysql5.7数据库新建库seata,在seata库里建表
建表db_store.sql在\seata-server-0.9.0\seata\conf目录里面
--- seata 分布式事务
-- the table to store GlobalSession data
CREATE DATABASE seata;
USE seata;
DROP TABLE IF EXISTS `global_table`;
CREATE TABLE `global_table`
(
`xid` VARCHAR(128) NOT NULL,
`transaction_id` BIGINT,
`status` TINYINT NOT NULL,
`application_id` VARCHAR(32),
`transaction_service_group` VARCHAR(32),
`transaction_name` VARCHAR(128),
`timeout` INT,
`begin_time` BIGINT,
`application_data` VARCHAR(2000),
`gmt_create` DATETIME,
`gmt_modified` DATETIME,
PRIMARY KEY (`xid`),
KEY `idx_gmt_modified_status` (`gmt_modified`, `status`),
KEY `idx_transaction_id` (`transaction_id`)
);
-- the table to store BranchSession data
DROP TABLE IF EXISTS `branch_table`;
CREATE TABLE `branch_table`
(
`branch_id` BIGINT NOT NULL,
`xid` VARCHAR(128) NOT NULL,
`transaction_id` BIGINT,
`resource_group_id` VARCHAR(32),
`resource_id` VARCHAR(256),
`lock_key` VARCHAR(128),
`branch_type` VARCHAR(8),
`status` TINYINT,
`client_id` VARCHAR(64),
`application_data` VARCHAR(2000),
`gmt_create` DATETIME,
`gmt_modified` DATETIME,
PRIMARY KEY (`branch_id`),
KEY `idx_xid` (`xid`)
);
-- the table to store lock data
DROP TABLE IF EXISTS `lock_table`;
CREATE TABLE `lock_table`
(
`row_key` VARCHAR(128) NOT NULL,
`xid` VARCHAR(96),
`transaction_id` LONG,
`branch_id` LONG,
`resource_id` VARCHAR(256),
`table_name` VARCHAR(32),
`pk` VARCHAR(36),
`gmt_create` DATETIME,
`gmt_modified` DATETIME,
PRIMARY KEY (`row_key`)
);修改seata-server-0.9.0\seata\conf目录下的registry.conf配置文件
registry {
# file 、nacos 、eureka、redis、zk、consul、etcd3、sofa
# 改用为nacos
type = "nacos"
nacos {
## 加端口号
serverAddr = "localhost:8848"
namespace = ""
cluster = "default"
}
...
}startup.cmd -m standaloneseata-server.bat
以下演示都需要先启动Nacos后启动Seata,保证两个都OK。
分布式事务业务说明
这里我们会创建三个服务,一个订单服务,一个库存服务,一个账户服务。
当用户下单时,会在订单服务中创建一个订单, 然后通过远程调用库存服务来扣减下单商品的库存,再通过远程调用账户服务来扣减用户账户里面的余额,最后在订单服务中修改订单状态为已完成。
该操作跨越三个数据库,有两次远程调用,很明显会有分布式事务问题。
一言蔽之,下订单—>扣库存—>减账户(余额)。
创建业务数据库
建库SQL
CREATE DATABASE seata_order;
CREATE DATABASE seata_storage;
CREATE DATABASE seata_account;按照上述3库分别建对应业务表
use seata_order;
CREATE TABLE t_order (
`id` BIGINT(11) NOT NULL AUTO_INCREMENT PRIMARY KEY,
`user_id` BIGINT(11) DEFAULT NULL COMMENT '用户id',
`product_id` BIGINT(11) DEFAULT NULL COMMENT '产品id',
`count` INT(11) DEFAULT NULL COMMENT '数量',
`money` DECIMAL(11,0) DEFAULT NULL COMMENT '金额',
`status` INT(1) DEFAULT NULL COMMENT '订单状态: 0:创建中; 1:已完结'
) ENGINE=INNODB AUTO_INCREMENT=1 DEFAULT CHARSET=utf8;
SELECT * FROM t_order;use seata_storage;
CREATE TABLE t_storage (
`id` BIGINT(11) NOT NULL AUTO_INCREMENT PRIMARY KEY,
`product_id` BIGINT(11) DEFAULT NULL COMMENT '产品id',
`total` INT(11) DEFAULT NULL COMMENT '总库存',
`used` INT(11) DEFAULT NULL COMMENT '已用库存',
`residue` INT(11) DEFAULT NULL COMMENT '剩余库存'
) ENGINE=INNODB AUTO_INCREMENT=1 DEFAULT CHARSET=utf8;
INSERT INTO seata_storage.t_storage(`id`, `product_id`, `total`, `used`, `residue`)
VALUES ('1', '1', '100', '0','100');
SELECT * FROM t_storage;USE seata_account;
CREATE TABLE t_account(
`id` BIGINT(11) NOT NULL AUTO_INCREMENT PRIMARY KEY COMMENT 'id',
`user_id` BIGINT(11) DEFAULT NULL COMMENT '用户id',
`total` DECIMAL(10,0) DEFAULT NULL COMMENT '总额度',
`used` DECIMAL(10,0) DEFAULT NULL COMMENT '已用余额',
`residue` DECIMAL(10,0) DEFAULT '0' COMMENT '剩余可用额度'
) ENGINE=INNODB AUTO_INCREMENT=1 DEFAULT CHARSET=utf8;
INSERT INTO seata_account.t_account(`id`, `user_id`, `total`, `used`, `residue`)
VALUES ('1', '1', '1000', '0', '1000');
SELECT * FROM t_account;按照上述3库分别建对应的回滚日志表
-- the table to store seata xid data
-- 0.7.0+ add context
-- you must to init this sql for you business databese. the seata server not need it.
-- 此脚本必须初始化在你当前的业务数据库中,用于AT 模式XID记录。与server端无关(注:业务数据库)
-- 注意此处0.3.0+ 增加唯一索引 ux_undo_log
drop table `undo_log`;
CREATE TABLE `undo_log` (
`id` bigint(20) NOT NULL AUTO_INCREMENT,
`branch_id` bigint(20) NOT NULL,
`xid` varchar(100) NOT NULL,
`context` varchar(128) NOT NULL,
`rollback_info` longblob NOT NULL,
`log_status` int(11) NOT NULL,
`log_created` datetime NOT NULL,
`log_modified` datetime NOT NULL,
`ext` varchar(100) DEFAULT NULL,
PRIMARY KEY (`id`),
UNIQUE KEY `ux_undo_log` (`xid`,`branch_id`)
) ENGINE=InnoDB AUTO_INCREMENT=1 DEFAULT CHARSET=utf8;下订单 -> 减库存 -> 扣余额 -> 改(订单)状态
seata-order-service2001
POM
<?xml version="1.0" encoding="UTF-8"?>
<project xmlns="http://maven.apache.org/POM/4.0.0"
xmlns:xsi="http://www.w3.org/2001/XMLSchema-instance"
xsi:schemaLocation="http://maven.apache.org/POM/4.0.0 http://maven.apache.org/xsd/maven-4.0.0.xsd">
<parent>
<artifactId>cloud2020</artifactId>
<groupId>com.frx01.springcloud</groupId>
<version>1.0-SNAPSHOT</version>
</parent>
<modelVersion>4.0.0</modelVersion>
<artifactId>seata-order-service2001</artifactId>
<dependencies>
<!--nacos-->
<dependency>
<groupId>com.alibaba.cloud</groupId>
<artifactId>spring-cloud-starter-alibaba-nacos-discovery</artifactId>
</dependency>
<!--seata-->
<dependency>
<groupId>com.alibaba.cloud</groupId>
<artifactId>spring-cloud-starter-alibaba-seata</artifactId>
<exclusions>
<exclusion>
<artifactId>seata-all</artifactId>
<groupId>io.seata</groupId>
</exclusion>
</exclusions>
</dependency>
<dependency>
<groupId>io.seata</groupId>
<artifactId>seata-all</artifactId>
<version>1.4.2</version>
</dependency>
<!--feign-->
<dependency>
<groupId>org.springframework.cloud</groupId>
<artifactId>spring-cloud-starter-openfeign</artifactId>
</dependency>
<!--web-actuator-->
<dependency>
<groupId>org.springframework.boot</groupId>
<artifactId>spring-boot-starter-web</artifactId>
</dependency>
<dependency>
<groupId>org.springframework.boot</groupId>
<artifactId>spring-boot-starter-actuator</artifactId>
</dependency>
<!--mysql-druid-->
<dependency>
<groupId>mysql</groupId>
<artifactId>mysql-connector-java</artifactId>
<version>5.1.37</version>
</dependency>
<dependency>
<groupId>com.alibaba</groupId>
<artifactId>druid-spring-boot-starter</artifactId>
<version>1.1.10</version>
</dependency>
<dependency>
<groupId>org.mybatis.spring.boot</groupId>
<artifactId>mybatis-spring-boot-starter</artifactId>
<version>2.0.0</version>
</dependency>
<dependency>
<groupId>org.springframework.boot</groupId>
<artifactId>spring-boot-starter-test</artifactId>
<scope>test</scope>
</dependency>
<dependency>
<groupId>org.projectlombok</groupId>
<artifactId>lombok</artifactId>
<optional>true</optional>
</dependency>
</dependencies>
</project>配置文件
YML
server:
port: 2001
spring:
application:
name: seata-order-service
cloud:
alibaba:
seata:
#自定义事务组名称需要与seata-server中的对应
tx-service-group: fsp_tx_group
nacos:
discovery:
server-addr: localhost:8848
datasource:
driver-class-name: com.mysql.jdbc.Driver
url: jdbc:mysql://localhost:3306/seata_order
username: root
password: hsp
feign:
hystrix:
enabled: false
logging:
level:
io:
seata: info
mybatis:
mapperLocations: classpath:mapper/*.xmldomain
@Data
@AllArgsConstructor
@NoArgsConstructor
public class CommonResult<T>{
private Integer code;
private String message;
private T data;
public CommonResult(Integer code,String message){
this(code,message,null);
}
}@Data
@AllArgsConstructor
@NoArgsConstructor
public class Order {
private Long id;
private Long userId;
private Long productId;
private Integer count;
private BigDecimal money;
private Integer status;//订单状态:0:创建中;1:已完结
}file.conf
transport {
# tcp udt unix-domain-socket
type = "TCP"
#NIO NATIVE
server = "NIO"
#enable heartbeat
heartbeat = true
#thread factory for netty
thread-factory {
boss-thread-prefix = "NettyBoss"
worker-thread-prefix = "NettyServerNIOWorker"
server-executor-thread-prefix = "NettyServerBizHandler"
share-boss-worker = false
client-selector-thread-prefix = "NettyClientSelector"
client-selector-thread-size = 1
client-worker-thread-prefix = "NettyClientWorkerThread"
# netty boss thread size,will not be used for UDT
boss-thread-size = 1
#auto default pin or 8
worker-thread-size = 8
}
shutdown {
# when destroy server, wait seconds
wait = 3
}
serialization = "seata"
compressor = "none"
}
service {
vgroup_mapping.fsp_tx_group = "default" #修改自定义事务组名称
default.grouplist = "127.0.0.1:8091"
enableDegrade = false
disable = false
max.commit.retry.timeout = "-1"
max.rollback.retry.timeout = "-1"
disableGlobalTransaction = false
}
client {
async.commit.buffer.limit = 10000
lock {
retry.internal = 10
retry.times = 30
}
report.retry.count = 5
tm.commit.retry.count = 1
tm.rollback.retry.count = 1
}
## transaction log store
store {
## store mode: file、db
mode = "db"
## file store
file {
dir = "sessionStore"
# branch session size , if exceeded first try compress lockkey, still exceeded throws exceptions
max-branch-session-size = 16384
# globe session size , if exceeded throws exceptions
max-global-session-size = 512
# file buffer size , if exceeded allocate new buffer
file-write-buffer-cache-size = 16384
# when recover batch read size
session.reload.read_size = 100
# async, sync
flush-disk-mode = async
}
## database store
db {
## the implement of javax.sql.DataSource, such as DruidDataSource(druid)/BasicDataSource(dbcp) etc.
datasource = "dbcp"
## mysql/oracle/h2/oceanbase etc.
db-type = "mysql"
driver-class-name = "com.mysql.jdbc.Driver"
url = "jdbc:mysql://127.0.0.1:3306/seata"
user = "root"
password = "hsp"
min-conn = 1
max-conn = 3
global.table = "global_table"
branch.table = "branch_table"
lock-table = "lock_table"
query-limit = 100
}
}
lock {
## the lock store mode: local、remote
mode = "remote"
local {
## store locks in user's database
}
remote {
## store locks in the seata's server
}
}
recovery {
#schedule committing retry period in milliseconds
committing-retry-period = 1000
#schedule asyn committing retry period in milliseconds
asyn-committing-retry-period = 1000
#schedule rollbacking retry period in milliseconds
rollbacking-retry-period = 1000
#schedule timeout retry period in milliseconds
timeout-retry-period = 1000
}
transaction {
undo.data.validation = true
undo.log.serialization = "jackson"
undo.log.save.days = 7
#schedule delete expired undo_log in milliseconds
undo.log.delete.period = 86400000
undo.log.table = "undo_log"
}
## metrics settings
metrics {
enabled = false
registry-type = "compact"
# multi exporters use comma divided
exporter-list = "prometheus"
exporter-prometheus-port = 9898
}
support {
## spring
spring {
# auto proxy the DataSource bean
datasource.autoproxy = false
}
}registry.conf
registry {
# file 、nacos 、eureka、redis、zk、consul、etcd3、sofa
type = "nacos"
nacos {
serverAddr = "localhost:8848"
namespace = ""
cluster = "default"
}
eureka {
serviceUrl = "http://localhost:8761/eureka"
application = "default"
weight = "1"
}
redis {
serverAddr = "localhost:6379"
db = "0"
}
zk {
cluster = "default"
serverAddr = "127.0.0.1:2181"
session.timeout = 6000
connect.timeout = 2000
}
consul {
cluster = "default"
serverAddr = "127.0.0.1:8500"
}
etcd3 {
cluster = "default"
serverAddr = "http://localhost:2379"
}
sofa {
serverAddr = "127.0.0.1:9603"
application = "default"
region = "DEFAULT_ZONE"
datacenter = "DefaultDataCenter"
cluster = "default"
group = "SEATA_GROUP"
addressWaitTime = "3000"
}
file {
name = "file.conf"
}
}
config {
# file、nacos 、apollo、zk、consul、etcd3
type = "file"
nacos {
serverAddr = "localhost"
namespace = ""
}
consul {
serverAddr = "127.0.0.1:8500"
}
apollo {
app.id = "seata-server"
apollo.meta = "http://192.168.1.204:8801"
}
zk {
serverAddr = "127.0.0.1:2181"
session.timeout = 6000
connect.timeout = 2000
}
etcd3 {
serverAddr = "http://localhost:2379"
}
file {
name = "file.conf"
}
}Dao接口及实现
@Mapper
public interface OrderDao {
//1.新建订单
void create(Order order);
//2.修改订单状态,从0改为1
void update(@Param("userId") Long userId,@Param("status") Integer status);
}?xml version="1.0" encoding="UTF-8" ?>
<!DOCTYPE mapper PUBLIC "-//mybatis.org//DTD Mapper 3.0//EN" "http://mybatis.org/dtd/mybatis-3-mapper.dtd" >
<mapper namespace="com.frx01.springcloud.dao.OrderDao">
<resultMap id="BaseResultMap" type="com.frx01.springcloud.domain.Order">
<id column="id" property="id" jdbcType="BIGINT"/>
<result column="user_id" property="userId" jdbcType="BIGINT"/>
<result column="product_id" property="productId" jdbcType="BIGINT"/>
<result column="count" property="count" jdbcType="INTEGER"/>
<result column="money" property="money" jdbcType="DECIMAL"/>
<result column="status" property="status" jdbcType="INTEGER"/>
</resultMap>
<insert id="create">
insert into t_order (id,user_id,product_id,count,money,status)
values(null,#{userId},#{productId},#{count},#{money},0);
</insert>
<update id="update">
update T_order set status = 1
where user_id=#{userId} and status=#{status};
</update>
</mapper>Service接口及实现
public interface OrderService {
void create(Order order);
}@FeignClient(value = "seata-storage-service")
public interface StorageService {
@PostMapping(value = "/storage/decrease")
CommonResult decrease(@RequestParam("productId") Long productId, @RequestParam("count") Integer count);
}@FeignClient(value = "seata-account-service")
public interface AccountService {
@PostMapping(value = "/account/decrease")
CommonResult decrease(@RequestParam("userId")BigInteger userId, @RequestParam("money") BigDecimal money);
}@Service
@Slf4j
public class OrderServiceImpl implements OrderService {
@Resource
private OrderDao orderDao;
@Resource
private StorageService storageService;
@Resource
private AccountService accountService;
/**
* 创建订单->调用库存服务扣减库存->调用账户服务扣减账户余额->修改订单状态
* 简单说:下订单->扣库存->减余额->改状态
*/
@Override
public void create(Order order) {
log.info("----------->开始新建订单");
//1.新建订单
orderDao.create(order);
//2.扣减库存
log.info("----------->订单微服务开始调用库存,做扣减Count");
storageService.decrease(order.getProductId(),order.getCount());
log.info("----------->订单微服务开始调用库存,做扣减end");
//3.扣减账户
log.info("----------->订单微服务开始调用账户,做扣减Money");
accountService.decrease(order.getUserId(),order.getMoney());
log.info("----------->订单微服务开始调用账户,做扣减end");
//4.修改订单状态,从零到1,1代表已经完成
log.info("----------->修改订单状态开始");
orderDao.update(order.getUserId(),0);
log.info("----------->修改订单状态end");
log.info("----------->下订单结束了,O(∩_∩)O哈哈~");
}
}Controller
@RestController
public class OrderController {
@Resource
private OrderService orderService;
@GetMapping("/order/create")
public CommonResult create(Order order){
orderService.create(order);
return new CommonResult(200,"订单创建成功");
}
}Config配置
@Configuration
@MapperScan("com.frx01.springcloud.dao")
public class MyBatisConfig {
}/**
* @author frx
* @version 1.0
* @date 2022/9/2 0:36
* desc:说用Seata对数据源进行代理
*/
@Configuration
public class DataSourceProxyConfig {
@Value("${mybatis.mapperLocations}")
private String mapperLocations;
@Bean
@ConfigurationProperties(prefix = "spring.datasource")
public DataSource druidDataSource(){
return new DruidDataSource();
}
@Bean
public DataSourceProxy dataSourceProxy(DataSource dataSource){
return new DataSourceProxy(dataSource);
}
@Bean
public SqlSessionFactory sqlSessionFactory(DataSourceProxy dataSourceProxy) throws Exception{
SqlSessionFactoryBean sqlSessionFactoryBean = new SqlSessionFactoryBean();
sqlSessionFactoryBean.setDataSource(dataSourceProxy);
sqlSessionFactoryBean.setMapperLocations(new PathMatchingResourcePatternResolver().getResources(mapperLocations));
sqlSessionFactoryBean.setTransactionFactory(new SpringManagedTransactionFactory());
return sqlSessionFactoryBean.getObject();
}
}主启动
//取消数据源的自动创建,而是使用自己定义的
@SpringBootApplication(exclude = DataSourceAutoConfiguration.class)
@EnableDiscoveryClient
@EnableFeignClients
public class SeataOrderMainApp2001 {
public static void main(String[] args) {
SpringApplication.run(SeataOrderMainApp2001.class,args);
}
}与seata-order-service2001模块大致相同
seata- storage - service2002
POM(与seata-order-service2001模块大致相同)
YML
server:
port: 2002
spring:
application:
name: seata-storage-service
cloud:
alibaba:
seata:
tx-service-group: fsp_tx_group
nacos:
discovery:
server-addr: localhost:8848
datasource:
driver-class-name: com.mysql.jdbc.Driver
url: jdbc:mysql://localhost:3306/seata_storage
username: root
password: 123456
logging:
level:
io:
seata: info
mybatis:
mapperLocations: classpath:mapper/*.xmlfile.conf(与seata-order-service2001模块大致相同)
registry.conf(与seata-order-service2001模块大致相同)
domain
@Data
public class Storage {
private Long id;
//产品id
private Long productId;
//总库存
private Integer total;
//已用库存
private Integer used;
//剩余库存
private Integer residue;
}CommonResult(与seata-order-service2001模块大致相同)
Dao接口及实现
@Mapper
public interface StorageDao {
//扣减库存
void decrease(@Param("productId") Long productId,@Param("count") Integer count);
}<?xml version="1.0" encoding="UTF-8" ?>
<!DOCTYPE mapper PUBLIC "-//mybatis.org//DTD Mapper 3.0//EN" "http://mybatis.org/dtd/mybatis-3-mapper.dtd" >
<mapper namespace="com.frx01.springcloud.dao.StorageDao">
<resultMap id="BaseResultMap" type="com.frx01.springcloud.domain.Storage">
<id column="id" property="id" jdbcType="BIGINT"/>
<result column="product_id" property="productId" jdbcType="BIGINT"/>
<result column="total" property="total" jdbcType="INTEGER"/>
<result column="used" property="used" jdbcType="INTEGER"/>
<result column="residue" property="residue" jdbcType="INTEGER"/>
</resultMap>
<update id="decrease">
UPDATE t_storage SET used = used + #{count},residue = residue - #{count}
where product_id = #{productId}
</update>
</mapper>Service接口及实现
public interface StorageService {
//扣减库存
void decrease(Long productId,Integer count);
}@Service
public class StorageServiceImpl implements StorageService {
public static final Logger LOGGER = (Logger) LoggerFactory.getLogger(StorageServiceImpl.class);
@Resource
private StorageDao storageDao;
//扣减库存
@Override
public void decrease(Long productId, Integer count) {
LOGGER.info("----------->storage-service中扣减库存开始");
storageDao.decrease(productId,count);
LOGGER.info("----------->storage-service中扣减库存结束");
}
}Controller
@RestController
public class StorageController {
//扣减库存
@Resource
private StorageService storageService;
@RequestMapping("/storage/decrease")
public CommonResult decrease(Long productId,Integer count){
storageService.decrease(productId,count);
return new CommonResult(200,"扣减库存成功!");
}
}Config配置(与seata-order-service2001模块大致相同)
主启动(与seata-order-service2001模块大致相同)
与seata-order-service2001模块大致相同
seata- account- service2003
POM(与seata-order-service2001模块大致相同)
YML
server:
port: 2003
spring:
application:
name: seata-account-service
cloud:
alibaba:
seata:
tx-service-group: fsp_tx_group
nacos:
discovery:
server-addr: localhost:8848
datasource:
driver-class-name: com.mysql.jdbc.Driver
url: jdbc:mysql://localhost:3306/seata_account
username: root
password: hsp
feign:
hystrix:
enabled: false
logging:
level:
io:
seata: info
mybatis:
mapperLocations: classpath:mapper/*.xmlfile.conf(与seata-order-service2001模块大致相同)
registry.conf(与seata-order-service2001模块大致相同)
domain
@Data
@AllArgsConstructor
@NoArgsConstructor
public class Account {
private Long id;
//用户id
private Long userId;
//总额度
private BigDecimal total;
//已用额度
private BigDecimal used;
//剩余额度
private BigDecimal residue;
}CommonResult(与seata-order-service2001模块大致相同)
Dao接口及实现
@Mapper
public interface AccountDao {
//扣减账户余额
void decrease(@Param("userId") Long userId, @Param("money")BigDecimal money);
}<?xml version="1.0" encoding="UTF-8" ?>
<!DOCTYPE mapper PUBLIC "-//mybatis.org//DTD Mapper 3.0//EN" "http://mybatis.org/dtd/mybatis-3-mapper.dtd" >
<mapper namespace="com.frx01.springcloud.dao.AccountDao">
<resultMap id="BaseResultMap" type="com.frx01.springcloud.domain.Account">
<id column="id" property="id" jdbcType="BIGINT"/>
<result column="user_id" property="userId" jdbcType="DECIMAL"/>
<result column="total" property="total" jdbcType="DECIMAL"/>
<result column="used" property="used" jdbcType="DECIMAL"/>
<result column="residue" property="residue" jdbcType="DECIMAL"/>
</resultMap>
<update id="decrease">
UPDATE t_account SET residue = residue - #{money},used = used + #{money}
WHERE userId = #{userId};
</update>
</mapper>Service接口及实现
public interface AccountService {
/**
* 扣减账户余额
* @param userId 用户id
* @param money 金额
*/
void decrease(@RequestParam("userId") Long userId, @RequestParam("money") BigDecimal money);
}@Service
public class AccountServiceImpl implements AccountService {
public static final Logger LOGGER = LoggerFactory.getLogger(AccountServiceImpl.class);
@Resource
private AccountDao accountDao;
//扣减账户金额
@Override
public void decrease(Long userId, BigDecimal money) {
LOGGER.info("----------->account-service中扣减账户余额开始");
accountDao.decrease(userId, money);
LOGGER.info("----------->account-service中扣减账户余额结束");
}
}Controller
@RestController
public class AccountController {
@Resource
private AccountService accountService;
//扣减账户余额
@RequestMapping("/account/decrease")
public CommonResult decrease(@RequestParam("userId") Long userId,@RequestParam("money") BigDecimal money){
accountService.decrease(userId,money);
return new CommonResult(200,"扣减账户余额成功!");
}
}Config配置(与seata-order-service2001模块大致相同)
主启动(与seata-order-service2001模块大致相同)
下订单 -> 减库存 -> 扣余额 -> 改(订单)状态
数据库初始情况:
SELECT * FROM t_order;
SELECT * FROM t_storage;
SELECT * FROM t_account;
正常下单 - http://localhost:2001/order/create?userId=1&productId=1&count=10&money=100 (opens new window)

数据库正常下单后状况:
SELECT * FROM t_order;
SELECT * FROM t_storage;
SELECT * FROM t_account;
超时异常,没加@GlobalTransactional
模拟AccountServiceImpl添加超时
@Service
public class AccountServiceImpl implements AccountService {
public static final Logger LOGGER = LoggerFactory.getLogger(AccountServiceImpl.class);
@Resource
private AccountDao accountDao;
//扣减账户金额
@Override
public void decrease(Long userId, BigDecimal money) {
LOGGER.info("----------->account-service中扣减账户余额开始");
//模拟超时异常,全局事务回滚
//暂停几秒钟线程
try {
TimeUnit.SECONDS.sleep(20);
} catch (InterruptedException e) {
e.printStackTrace();
}
accountDao.decrease(userId, money);
LOGGER.info("----------->account-service中扣减账户余额结束");
}
}另外,OpenFeign的调用默认时间是1s以内,所以最后会抛异常。
下单 - http://localhost:2001/order/create?userId=1&productId=1&count=10&money=100 (opens new window)
数据库情况
SELECT * FROM t_order;
SELECT * FROM t_storage;
SELECT * FROM t_account;
故障情况
为了更清楚的看到,我把数据库数据清空。
超时异常,加了@GlobalTransactional**
用@GlobalTransactional标注OrderServiceImpl的create()方法。
@Service
@Slf4j
public class OrderServiceImpl implements OrderService {
@Resource
private OrderDao orderDao;
@Resource
private StorageService storageService;
@Resource
private AccountService accountService;
/**
* 创建订单->调用库存服务扣减库存->调用账户服务扣减账户余额->修改订单状态
* 简单说:下订单->扣库存->减余额->改状态
*/
//rollbackFor = Exception.class表示对任意异常都进行回滚
@GlobalTransactional(name = "fsp-tx-order",rollbackFor = Exception.class)
@Override
public void create(Order order) {
...
}
}下单 - http://localhost:2001/order/create?userId=1&productId=1&count=10&money=100 (opens new window)

数据库情况
SELECT * FROM t_order;
SELECT * FROM t_storage;
SELECT * FROM t_account;
还是模拟AccountServiceImpl添加超时,下单后数据库数据并没有任何改变,记录都添加不进来,达到出异常,数据库回滚的效果。
2019年1月份蚂蚁金服和阿里巴巴共同开源的分布式事务解决方案。
Simple Extensible Autonomous Transaction Architecture,简单可扩展自治事务框架。
2020起始,用1.0以后的版本。Alina Gingertail

分布式事务的执行流程
AT模式如何做到对业务的无侵入
前提
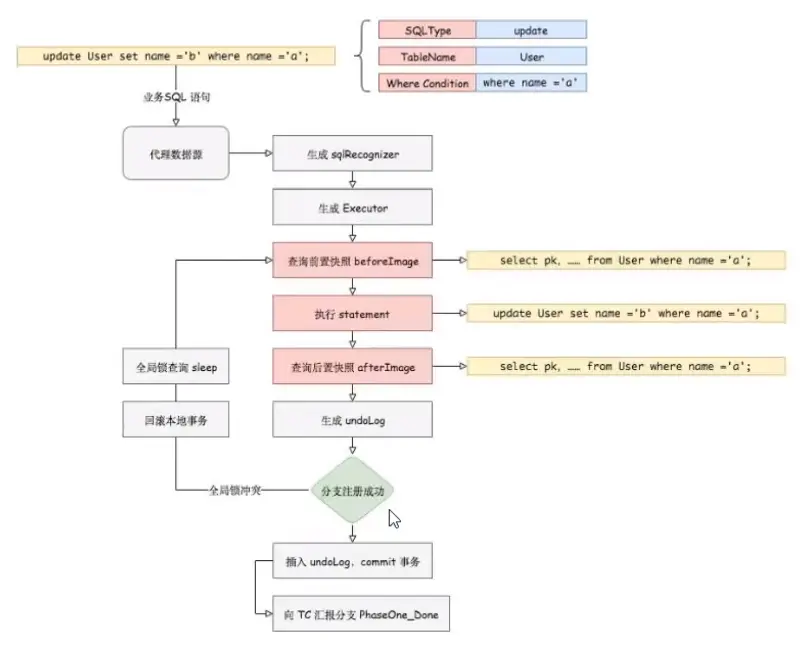
整体机制 两阶段提交协议的演变:
在一阶段,Seata会拦截“业务SQL”
以上操作全部在一个数据库事务内完成, 这样保证了一阶段操作的原子性。

二阶段如果顺利提交的话,因为"业务SQL"在一阶段已经提交至数据库,所以Seata框架只需将一阶段保存的快照数据和行锁删掉,完成数据清理即可。

二阶段如果是回滚的话,Seata 就需要回滚一阶段已经执行的 “业务SQL",还原业务数据。
回滚方式便是用"before image"还原业务数据;但在还原前要首先要校验脏写,对比“数据库当前业务数据”和"after image"。
如果两份数据完全一致就说明没有脏写, 可以还原业务数据,如果不一致就说明有脏写, 出现脏写就需要转人工处理。

补充
